Feature 002887 | Flussdiagramme für Bauzustände
Feature 002887 | Flussdiagramme für Bauzustände
24. September 2024
052696
  • Analyse von Bauzuständen (CSA) für RFEM 6

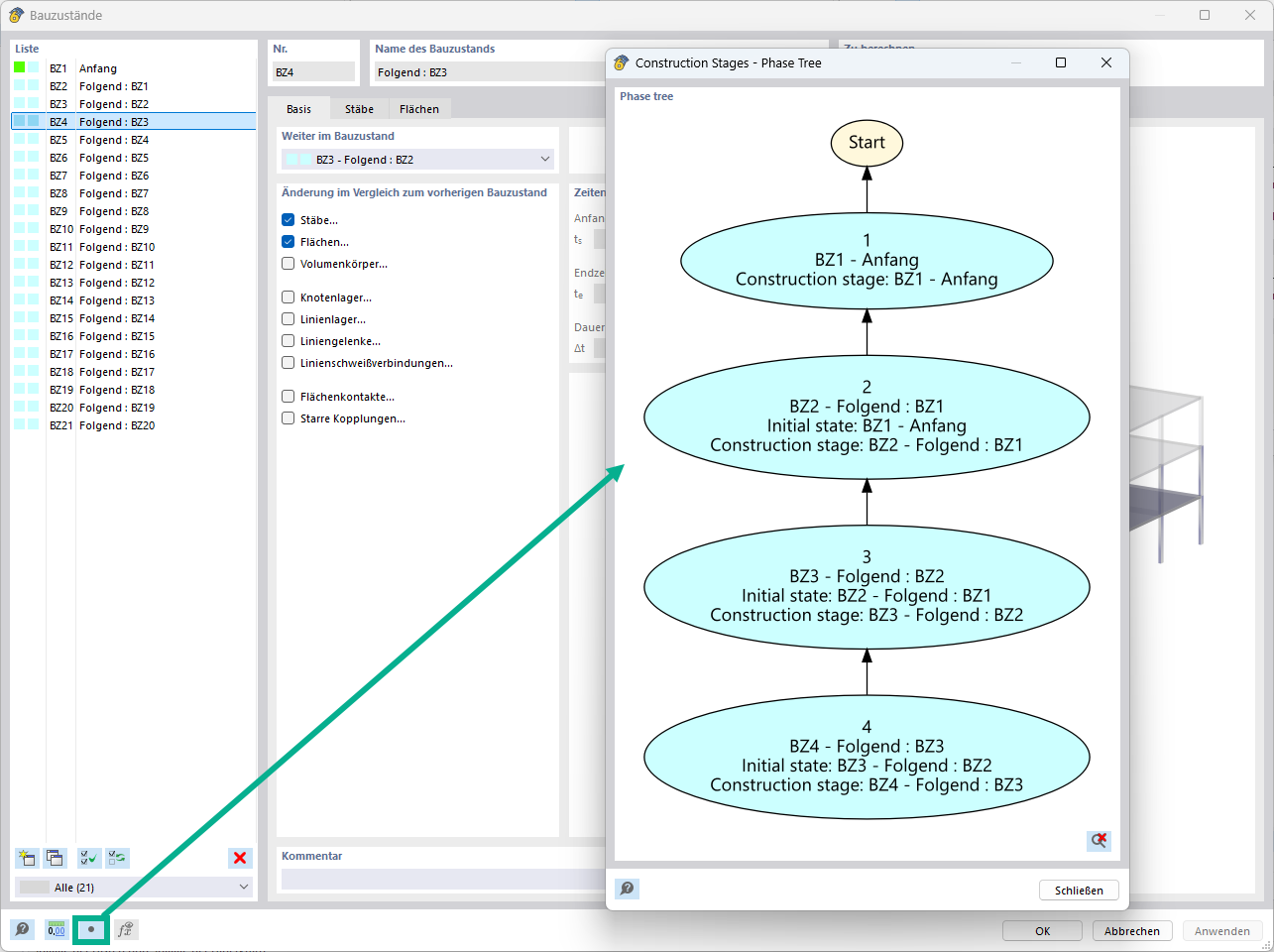
Flussdiagramm für Bauzustände in RFEM

Feature 002887 | Flussdiagramme für Bauzustände

Verwendet in
  • Flussdiagramme für Bauzustände
Teilen