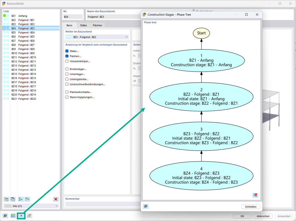
In der Bauzustandsdefinition sowie -belastung können Sie sich die Zusammenhänge grafisch, mit Hilfe eines Flussdiagrammes, anzeigen lassen.
Flussdiagramme für Bauzustände
;
Registrieren Sie sich für das Dlubal-Extranet, um die Software optimal zu nutzen und exklusiven Zugang zu Ihren persönlichen Daten zu erhalten.
Registrieren Sie sich für das Dlubal-Extranet, um die Software optimal zu nutzen und exklusiven Zugang zu Ihren persönlichen Daten zu erhalten.
Registrieren Sie sich für das Dlubal-Extranet, um die Software optimal zu nutzen und exklusiven Zugang zu Ihren persönlichen Daten zu erhalten.
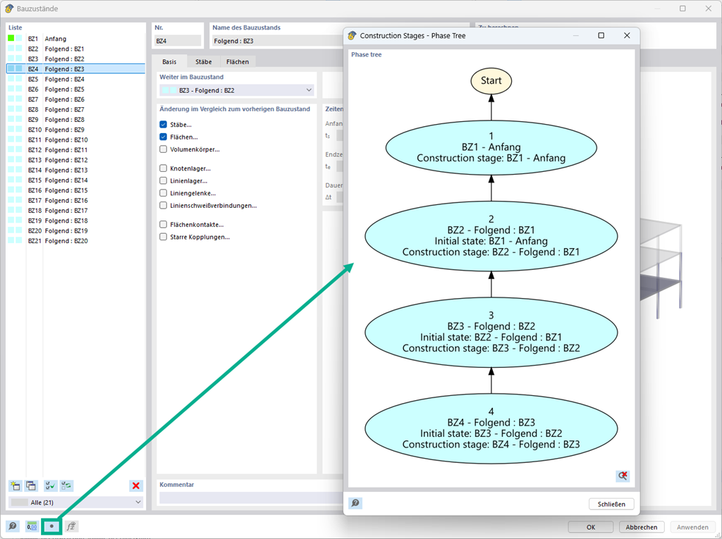
In der Bauzustandsdefinition sowie -belastung können Sie sich die Zusammenhänge grafisch, mit Hilfe eines Flussdiagrammes, anzeigen lassen.