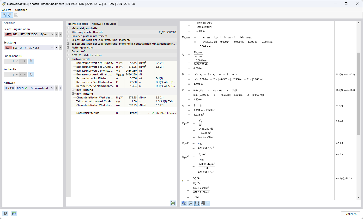
Darstellung der Ergebnisse des Nachweisverfahrens für Kombination 1-2 innerhalb einer ingenieurtechnischen Anwendung.
Darstellung der Ergebnisse des Nachweisverfahrens für Kombination 1-2 innerhalb einer ingenieurtechnischen Anwendung.
5. November 2024
053647
  • RFEM 6

Nachweis Verfahren 1 (Kombnation 1-2)

Darstellung der Ergebnisse des Nachweisverfahrens für Kombination 1-2 innerhalb einer ingenieurtechnischen Anwendung.

Die Darstellung zeigt Ergebnisse eines ingenieurtechnischen Nachweisverfahrens für Kombination 1-2. Es handelt sich um eine detaillierte Analyse oder Berechnung innerhalb einer strukturellen Anwendung. Die Daten und Ergebnisse sind spezifisch für ingenieurtechnische Anforderungen und relevante Planungsphasen.
  • Nachweisverfahren
  • Kombination 1-2
  • ingenieurtechnische Anwendungen
  • Ergebnisse
Verwendet in
  • Nachweisverfahren zur Ermittlung der Grundbruchsicherheit gemäß Eurocode 7 (EN 1997-1)
Teilen