6325x
001910
5. November 2024

Nachweisverfahren zur Ermittlung der Grundbruchsicherheit gemäß Eurocode 7 (EN 1997-1)

Im Eurocode 7 gibt es drei Nachweisverfahren für die Ermittlung der Grundbruchsicherheit. In diesem Artikel werden die Verfahren am Modell einer Fundamentplatte mit Stütze verglichen. Die Unterschiede zwischen den einzelnen Verfahren liegen in den Teilsicherheitsbeiwerten, die sich auf verschiedene Einflussgrößen auswirken.

Im Eurocode 7 gibt es drei Nachweisverfahren für die Ermittlung der Grundbruchsicherheit.

  • Verfahren 1
  • Verfahren 2
  • Verfahren 3

In diesem Artikel werden die Verfahren am Modell einer Fundamentplatte mit Stütze verglichen. Die Unterschiede zwischen den einzelnen Verfahren liegen in den Teilsicherheitsbeiwerten, die sich auf verschiedene Einflussgrößen auswirken. Dazu zählen die Einwirkungen oder Beanspruchungen, die Bodenkenngrößen und Widerstände. Es ist wichtig zu erwähnen, dass diese Abminderungen oder Erhöhungen teilweise auch in Kombination in den Verfahren auftreten. Zusätzlich beschreibt der deutsche Nationale Anhang Sonderregelungen für die Anwendung des Verfahrens 2, das in der Fachwelt als Nachweisverfahren 2* oder 2+ bezeichnet wird. Nachfolgend und in RFEM 6 wird für dieses Verfahren die Bezeichnung 2* verwendet.

System Fundamentplatte mit Stütze

Fundamentplatte

  • Länge: wx = 2,50 m
  • Breite: wy = 2,50 m
  • Dicke: t = 1,00 m
  • Einbindetiefe: D = 1,00 m
  • Eigengewicht Gp,k = 156,25 kN mit γ = 25 kN/m³

Stütze

  • Länge: cx = 0,50 m
  • Breite: cy = 0,50 m
  • Höhe: h = 4,00 m
  • Eigengewicht: Gc,k = 25 kN mit γ = 25 kN/m³

Bodenparameter

  • Reibungswinkel: φ'd = 32°
  • Scherparameter Kohäsion: c'k = 15 kN/m²
  • Wichte Boden neben der Fundamentplatte: γ1,k 20 kN/m³
  • Wichte Boden unterhalb der Fundamentplatte: γ2,k = 20 kN/m³

Lastfall 1 - Ständige Belastungen

  • Vertikal: VG,z,k = 975 kN

Inklusive des Eigengewichts der Stütze Gc,k = 25 kN und des Fundaments Gp,k = 156,25 kN beläuft sich die Summe der ständigen Vertikallasten auf VG,k,ges = 156,25 kN + 25 kN + 975 kN = 1156,25 kN. Das Eigengewicht des Fundaments wird automatisch mit dem Eigengewicht der Struktur berücksichtigt, solange der Haken bei "Aktives Eigengewicht" gesetzt ist. Falls das Eigengewicht manuell eingegeben werden soll, müssen zusätzliche Lasten für das Fundament definiert werden.

Lastfall 2 - veränderliche Belastungen

  • Vertikal: VQ,z,k = 1000 kN
  • Horizontal: HQ,x,k = 190 kN

Teilsicherheitsbeiwerte

In der nachfolgenden Tabelle werden die Teilsicherheitsbeiwerte nach EN 1997-1, A.3 gezeigt.

Einwirkungen (Actions A) Symbol A1 A2
ständige Lasten γG 1,35 1,00
veränderliche Lasten γQ 1,50 1,30
Bodenkenngrößen (Material M) Symbol M1 M2
wirksame Scherwinkel γ’φ 1,00 1,25
wirksame Kohäsion γ’c 1,00 1,25
Wichte γγ 1,00 1,00
Widerstände (Resistance R) Symbol R1 R2 R3
Grundbruch γR;v 1,00 1,40 1,00
Gleiten γR;h 1,00 1,40 1,00

Verfahren 1

In diesem Nachweisverfahren werden zwei verschiedene Sätze von Teilsicherheitsbeiwerten verwendet.

In der ersten Kombination 1-1 kommen die Teilsicherheitsbeiwerte A1, M1 und R1 zum Einsatz, wobei A1 (γG = 1,35; γQ = 1,5) die ungünstigen Einwirkungen auf das Fundament erhöht, während M1 (γ'φ = γ'c = γγ = 1,00) die Bodenkennwerte und R1 (γR;v = γR;h = 1,00) die Widerstände nicht abmindert.

In der zweiten Kombination 1-2 werden A2, M2 und R1 verwendet, wobei A2 (γG = 1,00; γQ = 1,30) die Einwirkungen weniger stark erhöht als A1, während M2 (γ'φ = γ'c = 1,25; γγ = 1,00) die Bodenkennwerte abmindert, wodurch der Widerstand des Bodens gegen einen Grundbruch verringert wird.

Für den Nachweis muss die Berechnung mit beiden Sätzen an Teilsicherheitsbeiwerten durchgeführt werden, wobei der Satz mit der höheren Ausnutzung maßgebend ist.

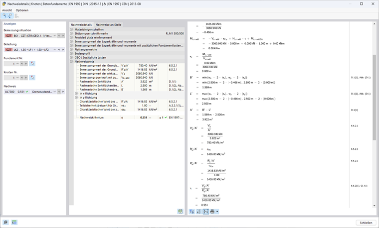
Verfahren 1 (Kombination 1-1) nach EN 1997-1, 2.4.7.3.4.2

Berechnung des Grundbruchwiderstandes

Exzentrizität ex der wirksamen Vertikallast in x-Richtung

Die Bemessungsquerkraft mit zusätzlichen Fundamentlasten Vz,+add sowie der Wert des resultierenden Bemessungsbiegemoments My,+add in der Fundamentsohlenmitte werden benötigt, um die Exzentrizität der wirksamen Vertikallasten zu bestimmen.

Vz,+add,d = γG ⋅ VG,k + γQ ⋅ VQ,k = 1,35 ⋅ 1156,25 kN + 1,5 ⋅ 1000 kN = 3060,94 kN

HQ,x,d = γQ ⋅ HQ,x,k = 1,50 ⋅ 190 kN = 285 kN

My,+add,d = (t + h) ⋅ HQ,x,d = (1,00 m + 4,00 m) ⋅ 285 kN = 1425 kNm

ex = -My,+add,d / Vz,+add,d = -1425 kNm / 3060,94 kN = -0,466 m

Rechnerische Sohllänge, -Breite und Fläche

Durch die exzentrische Belastung wird die anrechenbare Fundamentfläche verringert.

wx - 2 ⋅ |ex| = 2,50 m - 2 ⋅ 0,466 m = 1,569 m

wy - 2 ⋅ |ey| = 2,50 m - 2 ⋅ 0,000 m = 2,500 m

Rechnerische Länge: L' = max(wx - 2 ⋅ |ex|; wy - 2 ⋅ |ey|) = 2,500 m

Rechnerische Breite: B' = min(wx - 2 ⋅ |ex|; wy - 2 ⋅ |ey|) = 1,569 m

Rechnerische Fläche: A' = L' ⋅ B' = 2,500 m ⋅ 1,569 m = 3,922 m²

Zu verwendende Bodenkennwerte

Reibungswinkel: φ'd = arctan(tan(φ'k ) / γ'φ ) = arctan(tan(32°) / 1,00) = 32°

Scherparameter Kohäsion: c'd = c'k / γ'c = 15 kN/m² / 1,00 = 15 kN/m²

Wichte Boden: γ1d = γ2d = γ1k / γγ = γ2k / γγ = 20 kN/m³ / 1,00 = 20 kN/m³

Der Reibungswinkel φ' beschreibt den Winkel, bei dem die Scherfestigkeit eines Bodens durch Reibung zwischen den Bestandteilen des Bodens erreicht wird. Im Gegensatz dazu bezieht sich die Kohäsion c' auf den Anteil der Scherfestigkeit, der durch innere Bindungskräfte zwischen den Bodenbestandteilen entsteht – unabhängig von der aufgebrachten Spannung. Beide Parameter spielen eine zentrale Rolle bei der Bestimmung der Scherfestigkeit eines Bodens unter verschiedenen Lastbedingungen. Die Wichte des Bodens neben der Fundamentplatte wird mit γ1d, die Wichte des Bodens unterhalb der Fundamentplatte mit γ2d bezeichnet.

Tragfähigkeitsbeiwerte

Nq = eπ ⋅ tan(φ‘d) ⋅ tan²(45°+φ‘d / 2) = eπ ⋅ tan(32°) ⋅ tan²(45° + 32° / 2) = 23,18

Der Beiwert Nq berücksichtigt die Tragfähigkeit aufgrund des Eigengewichts des Bodens.

Nc = (Nq - 1) ⋅ cot(φ‘d ) = (23,18 kN - 1) ⋅ cot(32°) = 35,49

Der Beiwert Nc berücksichtigt die Tragfähigkeit aufgrund der Kohäsion des Bodens.

Nγ = 2 ⋅ (Nq - 1) ⋅ tan(φ‘d) = 2 ⋅ (23,18 kN - 1) ⋅ tan(32°) = 27,72 mit δ ≥ φ'd / 2 (raue Sohlfläche)

Der Beiwert Nγ berücksichtigt die Tragfähigkeit aufgrund der Scherfestigkeit des Bodens.

Sohlflächenneigung

bq = (1 - α ⋅ tan(φ'd))² = (1 - 0)² = 1

bc = bq - (1 - bq) / (Nc ⋅ tan(φ'd)) = 1 - 0 = 1

bγ = bq = 1

In diesem Beispiel ist die Sohlflächenneigung α = 0° und hat dementsprechend keinen Einfluss auf den Grundbruchnachweis.

Formbeiwerte für Rechteck-Querschnitte

Die Formeln für andere Querschnitte sind dem Eurocode 1997-1, D.4 zu entnehmen.

sq = 1 + B' / L' ⋅ sin(φ’d) = 1 + 1,569 m / 2,50 m ⋅ sin(32°) = 1,333

sc = (sq ⋅ Nq - 1) / (Nq - 1) = (1,333 ⋅ 23,18 - 1) / (23,18 - 1) = 1,348

sγ = 1 - 0,3 ⋅ B' / L' = 1 - 0,3 ⋅ 1,569 m / 2,50 m = 0,812

Neigungsbeiwerte

m = (2 + L' / B') / (1 + L' / B') ⋅ cos²(ω) + (2 + B' / L') / (1 + B' / L') ⋅ sin²(ω) Platzhalter
= 0 + (2 + 1,569 m / 2,500 m) / (1 + 1,569 m / 2,500 m) ⋅ sin²(90°) = 1,614

iq = (1 - Hd / (Vd + A' ⋅ c'd ⋅ cot(φ‘d)))m Platzhalter
= (1 - 285 kN / (3060,94 kN + 3,922 m² ⋅ 15kN/m² ⋅ cot(32°)))1,614 = 0,858

ic = iq - (1 - iq) / (Nc ⋅ tan(φ'd)) Platzhalter
= 0,858 - (1 - 0,858) / (35,49 ⋅ tan(32°)) = 0,852

iγ = (1 - Hd / (Vd + A' ⋅ c'd ⋅ cot(φ'd)))m+1 Platzhalter Platzhalter Platzhalter Platzhalter Platzhalter Platzhalter Platzhalter Platzhalter Platzhalter Platzhalter Platzhalter Platzhalter Platzhalter Platzhalter Platzhalter
= (1 - 285 kN / (3060,94 kN + 3,922 m² ⋅ 15kN/m² ⋅ cot(32°)))1,614+1 = 0,781

Der Neigungsbeiwert ist abhängig von dem Winkel ω .

Grundbruchwiderstand

Einfluss Gründungstiefe (Boden neben dem Fundament und zusätzliche Belastungen):

σR,q = q'd ⋅ Nq ⋅ bq ⋅ sq ⋅ iq = 20 kN/m² ⋅ 23,18 ⋅ 1 ⋅ 1,333 ⋅ 0,858 = 530,14 kN/m² mit q'd = γ1d ⋅ D

Einfluss Kohäsion:

σR,c = c'd ⋅ Nc ⋅ bc ⋅ sc ⋅ ic = 15 kN/m² ⋅ 35,49 ⋅ 1 ⋅ 1,348 ⋅ 0,852 = 611,11 kN/m²

Einfluss Gründungsbreite (Boden unter dem Fundament):

σR,γ = 0,5 ⋅ γ'd ⋅ B' ⋅ Nγ ⋅ bγ ⋅ sγ ⋅ iγ = 0,5 ⋅ 20 kN/m³ ⋅ 1,569 m ⋅ 27,72 ⋅ 1 ⋅ 0,812 ⋅ 0,781 = 275,57 kN/m² mit γ'd = γ2d

Zulässige Bodenpressung:

σR,k = Rk / A' = σs,q + σs,c + σs,γ = 530,14 kN/m² + 611,11 kN/m² + 275,57 kN/m² = 1416,83 kN/m²

σR,d = σs,k / γR;v = 1416,83 kN/m² / 1,00 = 1416,83 kN/m²

Vorhandene Bodenpressung:

σE,d = Vd / A' = 3060,94 kN / 3,922 m² = 780,40 kN/m²

Ausnutzung

η1 = σE,d / σR,d = 780,40 kN/m² / 1416,83 kN/m² = 0,551 ≤ 1

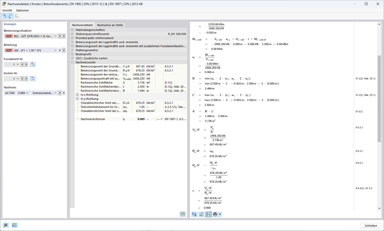
Verfahren 1 (Kombination 1-2) nach EN 1997-1, 2.4.7.3.4.2

Berechnung des Grundbruchwiderstandes

Exzentrizität ex der wirksamen Vertikallast in x-Richtung

Vz,+add,d = 1,00 ⋅ 1156,25 kN + 1,30 ⋅ 1000 kN = 2456,25 kN

HQ,x,d = 1,30 ⋅ 190 kN = 247 kN

My,+add,d = (1,00 m + 4,00 m) ⋅ 247 kN = 1235 kNm

ex = -1235 kNm / 2456,25 kN = -0,503 m

Rechnerischen Sohllänge, -Breite und Fläche

Rechnerische Länge: L' = max⁡(2,500 m; 2,500 m - 2 ⋅ 0,503 m) = 2,500 m

Rechnerische Breite: B' = min⁡(2,500 m; 2,500 m - 2 ⋅ 0,503 m) = 1,494 m

Rechnerische Fläche: A' = 2,500 m ⋅ 1,494 m = 3,736 m²

Zu verwendende Bodenkennwerte

Reibungswinkel: φ'd = arctan(tan(32°)/1,25) = 26,56°

Scherparameter Kohäsion: c'd = 15 kN/m²/ 1,25 = 12 kN/m²

Wichte Boden: γ1d = γ2d = 20 kN/m³ / 1,00 = 20 kN/m³

Tragfähigkeitsbeiwerte

Nq = eπ ⋅ tan(26,56°) ⋅ tan²(45° + 26,56° / 2) = 12,59

Nc = (12,59 kN - 1) ⋅ cot(26,56°) = 23,18

Nγ = 2 ⋅ (12,59 kN - 1) ⋅ tan(26,56°) = 11,59 mit δ ≥ φ'd / 2 (raue Sohlfläche)

Sohlflächenneigung

bq = bc = bγ = 1 da α = 0°

Formbeiwerte für Rechteck-Querschnitte

sq = 1 + 1,494 m / 2,500 m ⋅ sin(26,56°) = 1,267

sc = (1,267 ⋅ 12,59-1) / (12,59 - 1) = 1,290

sγ = 1 - 0,3 ⋅ 1,494 m / 2,500 m = 0,821

Neigungsbeiwerte

m = 0 + (2 + 1,494 m / 2,500 m) / (1 + 1,494 m / 2,500 m) ⋅ sin²(90°) = 1,626

iq = (1 - 247 kN / (2456,25 kN + 3,736 m² ⋅ 12kN/m² ⋅ cot(26,56°)))1,626 = 0,847

ic = 0,847 - (1 - 0,847) / (12,59 ⋅ tan(26,56°)) = 0,834

iγ = (1 - 247 kN / (2456,25 kN + 3,736 m² ⋅ 12kN/m² ⋅ cot(26,56°)))1,626 + 1 = 0,765

Grundbruchwiderstand

Einfluss Gründungstiefe (Boden neben dem Fundament und zusätzliche Belastungen):

σR,q = 20 kN/m² ⋅ 12,59 ⋅ 1 ⋅ 1,267 ⋅ 0,847 = 270,26 kN/m² mit q'd = γ1d ⋅ D

Einfluss Kohäsion:

σR,c = 12 kN/m² ⋅ 23,18 ⋅ 1 ⋅ 1,1290 ⋅ 0,834 = 299,31 kN/m²

Einfluss Gründungsbreite (Boden unter dem Fundament):

σR,γ = 0,5 ⋅ 20 kN/m³ ⋅ 1,494 m ⋅ 11,59 ⋅ 1 ⋅ 0,821 ⋅ 0,765 = 108,68 kN/m² mit γ'd = γ2d

Zulässige Bodenpressung:

σR,k = σR,d = 270,26 kN/m² + 299,31 kN/m² + 108,68 kN/m² = 678,25 kN/m²

Vorhandene Bodenpressung:

σE,d = 2456,25 kN / 3,736 m² = 657,45 kN/m²

Ausnutzung

η2 = 657,45 kN/m² / 678,25 kN/m² = 0,969 ≤ 1

Nachweis Verfahren 1

η = max(η1; η2) = max(0,551; 0,969) = 0,969 ≤ 1

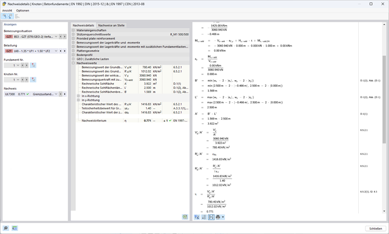
Verfahren 2 nach EN 1997-1, 2.4.7.3.4.2

In diesem Nachweisverfahren wird ein Satz von Teilsicherheitsbeiwerten A1, M1 und R2 verwendet, wobei A1 (γG = 1,35; γQ = 1,5) die ungünstigen Einwirkungen auf das Fundament erhöht, während M1 (γ'φ = γ'c = γγ = 1,00) die Bodenkennwerte nicht abmindert. R2 (γR;v = γR;h = 1,40) vermindert hingegen die Widerstände.

Berechnung des Grundbruchwiderstandes

Exzentrizität ex der wirksamen Vertikallast in x-Richtung

Vz,+add,d = 1,35 ⋅ 1156,25 kN + 1,50 ⋅ 1000 kN = 3060,94 kN

HQ,x,d = 1,50 ⋅ 190 kN = 285 kN

My,+add,d = (1,00 m + 4,00 m) ⋅ 285 kN = 1425 kNm

ex = -1425 kNm / 3060,94 kN = -0,466 m

Rechnerischen Sohllänge, -Breite und Fläche

Rechnerische Länge: L' = max(2,500 m; 2,500 m - 2 ⋅ 0,466 m) = 2,500 m

Rechnerische Breite: B' = min(2,500 m; 2,500 m - 2 ⋅ 0,466 m) = 1,569 m

Rechnerische Fläche: A' = 2,500 m ⋅ 1,569 m = 3,922 m²

Zu verwendende Bodenkennwerte

Reibungswinkel: φ'd = 32°

Scherparameter Kohäsion: c'd = 15 kN/m²

Wichte Boden: γ1d = γ2d = 20 kN/m³

Tragfähigkeitsbeiwerte

Nq = eπ ⋅ tan(32°) ⋅ tan²(45° + 32° / 2) = 23,18

Nc = (23,18 kN - 1) ⋅ cot(32°) = 35,49

Nγ = 2 ⋅ (23,18 kN - 1) ⋅ tan(32°) = 27,72 mit δ ≥ φ‘d / 2 (raue Sohlfläche)

Sohlflächenneigung

bq = bc = bγ = 1 da α = 0°

Formbeiwerte für Rechteck-Querschnitte

sq = 1 + 1,569 m / 2,500 m ⋅ sin(32°) = 1,333

sc = (1,333 ⋅ 23,18-1) / (23,18-1) = 1,348

sγ = 1 - 0,3 ⋅ 1,569 m / 2,500 m = 0,812

Neigungsbeiwerte

m = 0 + (2 + 1,569 m / 2,500 m) / (1 + 1,569 m / 2,500 m) ⋅ sin²(90°) = 1,614

iq = (1 - 285 kN / (3060,94 kN + 3,922 m² ⋅ 12kN/m² ⋅ cot(32°) ))1,614 = 0,858

ic = 0,858 - (1 - 0,858) / (23,18 ⋅ tan(32°)) = 0,852

iγ = (1 - 285 kN / (3060,94 kN + 3,922 m² ⋅ 12kN/m² ⋅ cot(32°)))1,614 + 1 = 0,781

Grundbruchwiderstand

Einfluss Gründungstiefe (Boden neben dem Fundament und zusätzliche Belastungen):

σR,q = 20 kN/m² ⋅ 23,18 ⋅ 1 ⋅ 1,333 ⋅ 0,858 = 530,14 kN/m² mit q‘d = γ1d ⋅ D

Einfluss Kohäsion:

σR,c = 15 kN/m² ⋅ 35,49 ⋅ 1 ⋅ 1,1290 ⋅ 0,852 = 611,11 kN/m²

Einfluss Gründungsbreite (Boden unter dem Fundament):

σR,γ = 0,5 ⋅ 20 kN/m³ ⋅ 1,569 m ⋅ 27,72 ⋅ 1 ⋅ 0,812 ⋅ 0,781 = 275,57 kN/m² mit γ‘d = γ2d

Zulässige Bodenpressung:

σR,k = σR,d = 530,14 kN/m² + 611,11 kN/m² + 275,57 kN/m² = 1416,83 kN/m²

σR,d = 1416,83 kN/m² / 1,40 = 1012,02 kN/m²

Vorhandene Bodenpressung:

σE,d = 3060,94 kN / 3,922 m² = 780,40 kN/m²

Nachweis Verfahren 2

η = 780,40 kN/m² / 1012,02 kN/m² = 0,771 ≤ 1

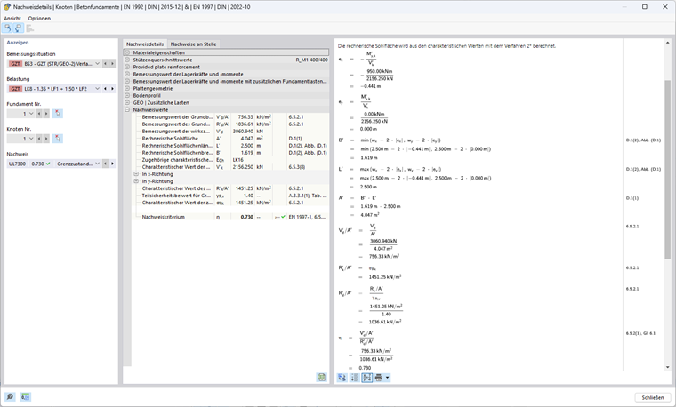
Verfahren 2* nach EN 1997-1, 2.4.7.3.4.2

In diesem Nachweisverfahren wird ein Satz von Teilsicherheitsbeiwerten A1, M1 und R2 verwendet, wobei A1 (γG = 1,35; γQ = 1,5) die ungünstigen Einwirkungen auf das Fundament erhöht, während M1 (γ'φ = γ'c = γγ = 1,00) die Bodenkennwerte nicht abmindert. R2 (γR;v = γR;h = 1,40) vermindert hingegen die Widerstände.

Die Exzentrizität der Resultierenden und die Neigungsbeiwerte werden nicht wie im Verfahren 2 mit den Bemessungswerten der Einwirkungen, sondern mit den charakteristischen Einwirkungen ermittelt. In den meisten Fällen führt dies zu kleineren Exzentrizitäten und damit zu einer größeren rechnerischen Fläche, wodurch die zulässige Bodenpressung höher ist als bei Verfahren 2.

Berechnung des Grundbruchwiderstandes

Exzentrizität ex der wirksamen Vertikallast in x-Richtung

Hier werden im Gegensatz zu den anderen Verfahren die charakteristischen Werte der Vertikallast mit zusätzlichen Fundamentlasten Vz,+add,k sowie der charakteristische Wert des resultierenden Bemessungsbiegemoments in der Fundamentsohlenmitte My,+add,k zur Ermittlung der vorhandenen Exzentrizität verwendet.

Vz,+add,k = 1156,25 kN + 1000 kN = 2156,25 kN

HQ,x,k = 1,50 ⋅ 190 kN = 190 kN

My,+add,k = (1,00 m + 4,00 m) ⋅ 190 kN = 950 kNm

ex = -950 kNm / 2156,25 kN = -0,441 m

Rechnerischen Sohllänge, -Breite und Fläche

Rechnerische Länge: L' = max(2,500 m; 2,500 m - 2 ⋅ 0,441 m) = 2,500 m

Rechnerische Breite: B' = min(2,500 m; 2,500 m - 2 ⋅ 0,441 m) = 1,619 m

Rechnerische Fläche: A' = 2,500 m ⋅ 1,619 m = 4,047 m²

Zu verwendende Bodenkennwerte

Reibungswinkel: φ‘d = 32°

Scherparameter Kohäsion: c‘d = 15 kN/m²

Wichte Boden: γ1d = γ2d = 20 kN/m³

Tragfähigkeitsbeiwerte

Nq = eπ ⋅ tan(32°) ⋅ tan²(45° + 32° / 2) = 23,18

Nc = (23,18 kN - 1) ⋅ cot(32°) = 35,49

Nγ = 2 ⋅ (23,18 kN - 1) ⋅ tan(32°) = 27,72 mit δ ≥ φ‘d / 2 (raue Sohlfläche)

Sohlflächenneigung

bq = bc = bγ = 1 da α = 0°

Formbeiwerte für Rechteck-Querschnitte

sq = 1 + 1,619 m / 2,500 m ⋅ sin(32°) = 1,343

sc = (1,343 ⋅ 23,18 - 1) / (23,18 - 1) = 1,359

sγ = 1 - 0,3 ⋅ 1,619 m / 2,500 m = 0,806

Neigungsbeiwerte

m = (2 + 1,619 m / 2,500 m) / (1 + 1,619 m / 2,500 m) ⋅ sin²(90°) = 1,607

iq = (1 - 190 kN / (2156,25 kN + 4,047 m² ⋅ 12kN/m² ⋅ cot(32°)))1,607 = 0,868

ic = 0,868 - (1 - 0,868) / (23,18 ⋅ tan(32°)) = 0,862

iγ = (1 - 190 kN / (2156,25 kN + 4,047 m² ⋅ 12kN/m² ⋅ cot(32°)))1,607 + 1 = 0,795

Grundbruchwiderstand

Einfluss Gründungstiefe (Boden neben dem Fundament und zusätzliche Belastungen):

σR,q = 20 kN/m² ⋅ 23,18 ⋅ 1 ⋅ 1,343 ⋅ 0,868 = 540,42 kN/m² mit q'd = γ1d ⋅ D

Einfluss Kohäsion:

σR,c = 15 kN/m² ⋅ 35,49 ⋅ 1 ⋅ 1,348 ⋅ 0,862 = 623,50 kN/m²

Einfluss Gründungsbreite (Boden unter dem Fundament):

σR,γ = 0,5 ⋅ 20 kN/m³ ⋅ 1,619 m ⋅ 27,72 ⋅ 1 ⋅ 0,806 ⋅ 0,795 = 287,33 kN/m² mit γ'd = γ2d

Zulässige Bodenpressung:

σR,k = 540,42 kN/m² + 623,50 kN/m² + 287,33 kN/m² = 1451,25 kN/m²

σR,d = 1451,25 kN/m² / 1,40 =1036,61 kN/m²

Vorhandene Bodenpressung:

Vz,+add,d = 1,35 ⋅ 1156,25 kN + 1,50 ⋅ 1000 kN = 3060,94 kN

σE,d = 3060,94 kN / 4,047 m² = 756,33 kN/m²

Nachweis Verfahren 2*

η = 756,33 kN/m² / 1036,61 kN/m² = 0,730 ≤ 1

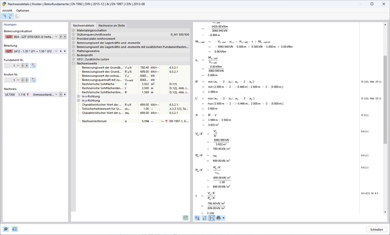
Verfahren 3 nach EN 1997-1, 2.4.7.3.4.2

In diesem Nachweisverfahren wird ein Satz von Teilsicherheitsbeiwerten A1 bzw. A2, M2 und R3 verwendet. Bei Einwirkungen aus dem Tragwerk werden die Teilsicherheitsbeiwerte aus dem Datensatz A1 (γG = 1,35; γQ = 1,50) verwendet, während geometrische Einwirkungen mit dem Datensatz A2 (γG = 1,00; γQ = 1,30) erhöht werden müssen. Zusätzlich werden die Bodenkennwerte mit M2 (γ'φ = γ'c = 1,25; γγ=1,00) abgemindert. R3 (γR;v = γR;h = 1,00) mindert die Widerstände nicht ab.

Berechnung des Grundbruchwiderstandes

Exzentrizität ex der wirksamen Vertikallast in x-Richtung

Vz,+add,d = 1,35 ⋅ 1156,25 kN + 1,50 ⋅ 1000 kN = 3060,94 kN

HQ,x,d = 1,50 ⋅ 190 kN = 285 kN

My,+add = (1,00 m + 4,00 m) ⋅ 285 kN = 1425 kNm

ex = -1425 kNm / 3060,94 kN = -0,466 m

Rechnerischen Sohllänge, -Breite und Fläche

Rechnerische Länge: L' = max(2,500 m; 2,500 m - 2 ⋅ 0,466 m) = 2,500 m

Rechnerische Breite: B' = min(2,500 m; 2,500 m - 2 ⋅ 0,466 m) = 1,569 m

Rechnerische Fläche: A' = 2,500 m ⋅ 1,569 m = 3,922 m²

Zu verwendende Bodenkennwerte

Reibungswinkel: φ'd = arctan(tan(32°) / 1,25) = 26,56°

Scherparameter Kohäsion: c'd = 15 kN/m²/ 1,25 = 12 kN/m²

Wichte Boden: γ1d = γ2d = 20 kN/m³

Tragfähigkeitsbeiwerte

Nq = eπ ⋅ tan(26,56°) ⋅ tan²(45° + 26,56° / 2) = 12,59

Nc = (12,59 kN - 1) ⋅ cot(26,56°) = 23,18

Nγ = 2 ⋅ (12,59 kN - 1) ⋅ tan(26,56°) = 11,59 mit δ ≥ φ‘d / 2 (raue Sohlfläche)

Sohlflächenneigung

bq = bc = bγ = 1 da α = 0°

Formbeiwerte für Rechteck-Querschnitte

sq = 1 + 1,569 m / 2,500 m ⋅ sin(26,56°) = 1,281

sc = (1,281 ⋅ 12,59 - 1) / (12,59 - 1) = 1,305

sγ = 1-0,3 ⋅ 1,569 m / 2,500 m = 0,812

Neigungsbeiwerte

m = (2 + 1,569 m / 2,500 m)/ (1 + 1,569 m / 2,500 m) ⋅ sin²(90°) = 1,614

iq = (1 - 285 kN / (3060,94 kN + 3,922 m² ⋅ 12kN/m² ⋅ cot(26,56°)))1,614 = 0,858

ic = 0,858 - (1 - 0,858) / (12,59 ⋅ tan(26,56°) ) = 0,846

iγ = (1 - 285 kN / (3060,94 kN + 3,922 m² ⋅ 12kN/m² ⋅ cot(26,56°)))1,614 + 1 = 0,781

Grundbruchwiderstand

Einfluss Gründungstiefe (Boden neben dem Fundament und zusätzliche Belastungen):

σR,q = 20 kN/m² ⋅ 12,59 ⋅ 1 ⋅ 1,281 ⋅ 0,858 = 276,70 kN/m² mit q'd = γ1d ⋅ D

Einfluss Kohäsion:

σR,c = 12 kN/m² ⋅ 23,18 ⋅ 1 ⋅ 1,305 ⋅ 0,846 = 307,07 kN/m²

Einfluss Gründungsbreite (Boden unter dem Fundament):

σR,γ = 0,5 ⋅ 20 kN/m³ ⋅ 1,569 m ⋅ 11,59 ⋅ 1 ⋅ 0,812 ⋅ 0,781 = 115,19 kN/m² mit γ'd = γ2d

Zulässige Bodenpressung:

σR,k = σR,d = 276,70 kN/m² + 307,07 kN/m² + 115,19 kN/m² = 698,95 kN/m²

Vorhandene Bodenpressung:

σE,d = 3060,94 kN / 3,922 m² = 780,40 kN/m²

Nachweis Verfahren 3

η = 780,40 kN/m² / 698,95 kN/m² = 1,117 ≥ 1

Nachweise im Vergleich

Die Unterschiede in der Nachweisführung der Verfahren 1 (Kombination 1-1), 1 (Kombination 1-2), 2, 2* und 3 bestehen hauptsächlich in den Teilsicherheitsbeiwerten. In folgender Tabelle sind die Auswirkungen der unterschiedlichen Sicherheitskonzepte deutlich zu erkennen.

Zeichen Einheit Verfahren
1-1 1-2 2 2* 3
Teilsicherheitsbeiwerte (Actions A) A [−] 1 2 1 1 1 (2) 1)
γG [−] 1,35 1,00 1,35 1,35 1,35 (1,00)
γQ [−] 1,50 1,30 1,50 1,50 1,50 (1,30)
Vertikallast in z VG,z+add,k kN 1156,25
VQ,z kN 1000
∑Vz+add,k kN 2156,25
Vz+add,d kN 3060,94 2456,25 3060,94 3060,94 3060,94
Horizontal Last in x HQ,x,k kN 190
HQ,x,d kN 285 247 285 285 285
Lasten zur Berechnung der Widerstände Vz kN 3060,94 2456,25 3060,94 2156,25 2) 3060,94
Hx kN 285 247 285 190 2) 285
Bemessungsmoment in Fundamentsohle My,x+add kNm 1425 1235 1425 950 1425
Exzentrizität in x ex m -0,466 -0,503 -0,466 -0,441 -0,466
Rechnerische Länge L' m 2,500
Rechnerische Breite B' m 1,569 1,494 1,569 1,619 1,569
Rechnerische Fläche A' 3,922 3,736 3,922 4,047 3,922
Teilsicherheitsbeiwerte (Material M) M [−] 1 2 1 1 2
γ‘φ [−] 1,00 1,25 1,00 1,00 1,25
γ‘c [−] 1,00 1,25 1,00 1,00 1,25
γγ [−] 1,00 1,00 1,00 1,00 1,00
Reibungswinkel φ'k ° 32
φ'd ° 32 26,56 32 32 26,56
Kohäsion c’k kN/m² 15
c'd kN/m² 15 12 15 15 12
Wichte γ1,k= γ2,k kN/m³ 20
γ1,d= γ2,d kN/m³ 20
Tragfähigkeitsbeiwert Nq [−] 23,18 12,59 23,18 23,18 12,59
Nc [−] 35,49 23,18 35,49 35,49 23,18
Nγ [−] 27,72 11,59 27,72 27,72 11,59
Formbeiwert für Rechteck-Querschnitte sq [−] 1,333 1,267 1,333 1,343 1,281
sc [−] 1,348 1,290 1,348 1,359 1,305
sγ [−] 0,812 0,821 0,812 0,806 0,812
m [−] 1,614 1,626 1,614 1,607 1,614
Neigungsbeiwerte iq [−] 0,858 0,847 0,858 0,868 0,858
ic [−] 0,852 0,834 0,852 0,862 0,846
iγ [−] 0,781 0,765 0,781 0,795 0,781
Spannung Gründungstiefe σR,q kN/m² 530,14 270,26 530,14 540,42 276,70
Spannung Kohäsion σR,c kN/m² 611,11 299,31 611,11 623,50 307,07
Spannung Gründungstiefe σR,γ kN/m² 275,57 108,68 275,57 287,33 115,19
Teilsicherheitsbeiwerte (Resistance R) R [−] 1 1 2 2 3
γR;v [−] 1,00 1,00 1,40 1,40 1,00
Zulässige Bodenpressung σR,k kN/m² 1416,83 678,25 1416,25 1451,25 698,95
σR,d kN/m² 1416,83 678,25 1012,02 1036,61 698,95
Vorhandene Bodenpressung σE,d kN/m² 780,40 657,45 780,40 756,33 780,40
Ausnutzung η [−] 0,551 0,969 0,771 0,730 1,117
0,969
1) Bei Einwirkungen aus dem Tragwerk werden die Teilsicherheitsbeiwerte aus dem Datensatz A1 verwendet, während geometrische Einwirkungen mit dem Datensatz A2 erhöht werden müssen.
2) Für die Ermittlung des Widerstands werden im Verfahren 2* die charakteristischen Einwirkungen verwendet.

Fazit

Zusammenfassend lässt sich feststellen, dass die Verfahren aus EN 1997-1 unterschiedliche Sicherheitsniveaus und ökonomische Effizienz bieten.

Verfahren 1 zeichnet sich dadurch aus, dass es zwei Kombinationen mit unterschiedlichen Sicherheitskonzepten erfordert. Dies ermöglicht eine differenzierte Betrachtung der Sicherheitsanforderungen und stellt sicher, dass die Kombination mit der höheren Auslastung maßgebend ist. Kombination 1-1 erhöht die Einwirkungen auf das Fundament, während Kombination 1-2 die Materialkennwerte abmindert.

Verfahren 2 und Verfahren 2* vereinfachen die Nachweisführung im Vergleich zu Verfahren 1, da sie jeweils nur einen Datensatz verwenden. Dieser Datensatz erhöht die Einwirkungen und reduziert die Widerstände, ohne die Bodenkennwerte abzumindern. Bei der Berechnung des Grundbruchwiderstands des Bodens sind die Lage (Exzentrizität) und die Lastneigung der Resultierenden wichtige Eingangsgrößen. Verfahren 2 nutzt hierfür die Designwerte, während Verfahren 2* mit den charakteristischen Einwirkungen arbeitet, was zu einem größeren Grundbruchwiderstand bei Verfahren 2* führt.

Verfahren 3 führt meist zu besonders konservativen Ergebnissen, da der hier verwendete Datensatz an Teilsicherheitsbeiwerten sowohl die Einwirkungen erhöht als auch die Bodenkennwerte abmindert, ohne dabei die Widerstände abzumindern. Dieses Verfahren bietet in der Regel das höchste Sicherheitsniveau.

Die folgende Abbildung veranschaulicht, welche Länder welche Verfahren zulassen. In RFEM sind ausschließlich die Verfahren zulässig, die gemäß den jeweiligen Nationalen Anhängen vorgeschrieben sind.


Autor

Ann-Kathrin arbeitet im Product Engineering mit Schwerpunkt Geotechnik und unterstützt zusätzlich im Customer Support.



;