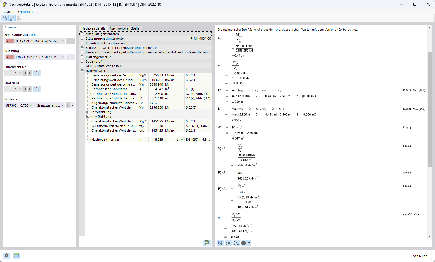
Darstellung eines Strukturanalysemodells mit Anpassung durch Regelverfahren 2 zur Lastenberechnung.
Darstellung eines Strukturanalysemodells mit Anpassung durch Regelverfahren 2 zur Lastenberechnung.
5. November 2024
053648
  • RFEM 6

Nachweis Verfahren 2*

Darstellung eines Strukturanalysemodells mit Anpassung durch Regelverfahren 2 zur Lastenberechnung.

Das Bild zeigt ein Strukturanalysemodell, das anhand des Verfahrens 2 spezifiziert wurde, um die Berechnung von Lasten zu optimieren. Sämtliche strukturellen Komponenten des Modells sind gut sichtbar und auf die spezifische Regelung von Verfahren 2 abgestimmt. Diese Methode bietet eine präzise Werkzeugintegrität und Detailtiefe, die für passende, effiziente Lastenberechnungen entscheidend ist.
  • Verfahren 2
  • Strukturanalyse
  • Lastenberechnung
  • Statikmodell
  • Berechnungsverfahren
Verwendet in
  • Nachweisverfahren zur Ermittlung der Grundbruchsicherheit gemäß Eurocode 7 (EN 1997-1)
Teilen