Details zum Nachweis der Verankerung mit Spannungsverteilung und Berechnungen.
Details zum Nachweis der Verankerung mit Spannungsverteilung und Berechnungen.
18. November 2024
053945
  • RFEM 6

Nachweisdetails zu Verankerungen

Details zum Nachweis der Verankerung mit Spannungsverteilung und Berechnungen.

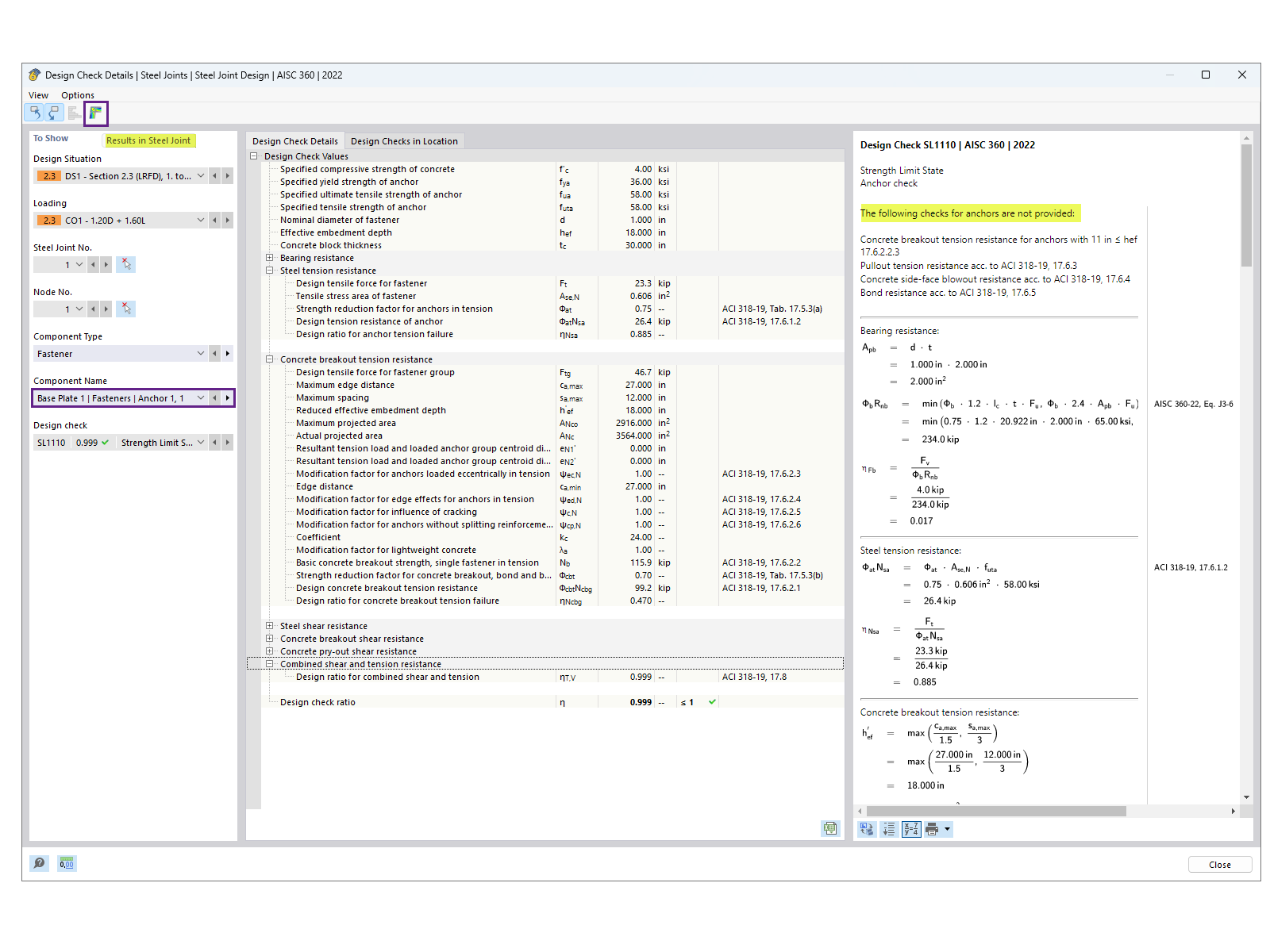
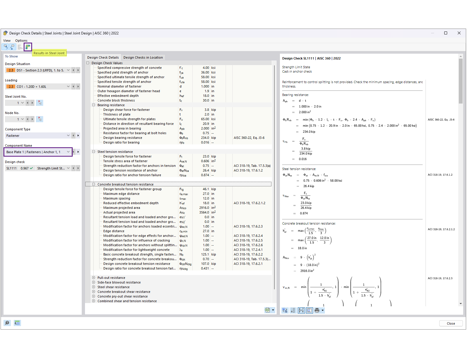
Das Bild veranschaulicht Details zum Nachweis einer Verankerung, wobei der Schwerpunkt auf der Spannungsverteilung und den Lastberechnungen liegt. Hervorgehoben werden die Berechnungen zur Leistung der Anker unter bestimmten Bedingungen.
  • Bemessung von Anker
  • Spannungsverteilung
  • Statische Berechnung
  • Lastberechnung
  • Technische Details
Verwendet in
  • Bemessung von Fußplatten nach AISC in RFEM 6
Teilen