2290x
001916
15. November 2024

Bemessung von Fußplatten nach AISC in RFEM 6

Die Bemessung der Fußplatten nach AISC 360 [1] und ACI 318 [2] ist jetzt im Add-On "Stahlanschlüsse" verfügbar. In diesem Artikel wird gezeigt, wie die Fußplattenverbindung mühelos modelliert werden kann und die Ergebnisse mit einem Beispiel aus der AISC-Bmessungsanleitung Nr. 1 [3] verglichen werden können.

Modellierung der Fußplattenverbindung

1) Weisen Sie im Register "Basis" dem entsprechenden Knoten den neuen Stahlanschluss zu. Überprüfen Sie die "Tragfähigkeitskonfiguration", um sicherzustellen, dass die Standardeinstellungen korrekt sind, und nehmen Sie gegebenenfalls erforderliche Anpassungen vor (Bild 01).

2) Wählen Sie im Register "Komponenten" die Option "Komponente am Anfang einfügen" und wählen Sie "Fußplatte" (Bild 02).

3) Legen Sie unter "Komponenteneinstellungen" die Materialien, Abmessungen und Anordnungen für die Fußplatte, den Betonblock, den Unterguss, die Anker und die Schweißnähte fest (Bild 03).

Der Unterguss wird im Teilmodell mithilfe von starren Stäben modelliert, was die Anschlussgeometrie verändert und sich nachträglich auf die Schnittgrößen auswirkt (Bild 04).

Es besteht auch die Option, gerissenen Beton zu berücksichtigen. Standardmäßig geht das ACI-Regelwerk davon aus, dass Risse vorhanden sind. Kann nachgewiesen werden, dass der Beton nicht reißt, führt das Deaktivieren dieser Option zu höheren Tragfähigkeiten der Anker gegen Zugausbruch, Herausziehen und Querkraftausbruch (Betonkantenbruch).

Die Option "Bewehrung zur Spaltzugbegrenzung" gemäß ACI-Abschnitt 17.3.5 kann aktiviert werden, wenn eine ergänzende Bewehrung vorhanden ist, um ein durch Montagekräfte und/oder anschließendes Anziehen verursachtes Spaltversagen zu begrenzen. Wenn diese Option deaktiviert ist, zeigt das Programm den folgenden Hinweis an:
"Es ist keine Bewehrung zur Spaltzugbegrenzung vorhanden. Überprüfen Sie die Mindestabstände, Achsabstände und die Mindestbetondicke."

Die Scherkraftübertragung durch Anker, Scherkonsole und Reibung ist ebenfalls verfügbar. Weitere Informationen finden Sie im folgenden Artikel.

Es stehen vier Ankertypen zur Auswahl: 1 nachträglich installierter Anker und 3 einbetonierte Anker (Sechskantkopf, L-Haken und J-Haken). Für dieses Beispiel wird der einbetonierte Anker mit Sechskantkopf ausgewählt.

Unterlegplatten

Nach AISC Design Guide 1 Abschnitt 4.3.2.2 [3] gilt: "Für höherfeste Ankerstangen oder Beton mit einer geringeren Druckfestigkeit können Unterlegplatten erforderlich sein, um die volle Tragfähigkeit der Anker zu erreichen. Die Größe der Unterlegscheiben sollte minimiert werden, während gleichzeitig die erforderliche Tragfähigkeit erreicht wird." Es besteht die Option, eine Unterlegplatte zu berücksichtigen. Die erforderlichen Parameter sind die Form der Unterlegplatte (kreisförmig oder quadratisch), der Durchmesser/die Breite und die Dicke. Der Durchmesser/die Breite wird verwendet, um die Netto-Anpressfläche des Ankers, Abrg, zur Bestimmung des Herausziehwiderstands des Ankers zu berechnen. Die Dicke der Unterlegplatte hat keinen Einfluss auf die Bemessungsgleichungen oder das FE-Modell und dient lediglich der grafischen Darstellung.

Nachweise gemäß AISC 360 & ACI 318

Die Kräfte in den Ankerstangen basieren auf einer Finite-Elemente-Analyse (FEA), welche die Steifigkeiten der Anschlusselemente (Ankerstangen, Fußplatten, Betonblock usw.) berücksichtigt. Ein Abhebeeffekt (Hebelwirkung) kann auftreten, wenn die Flexibilität der Fußplatte Verformungen verursacht, die die Zugkraft in den Ankerstangen erhöhen. Diese Hebelkräfte werden in der FE-Berechnung ebenfalls berücksichtigt.

Es werden folgende Nachweise für einbetonierte Ankerstangen bereitgestellt:

  • Lochleibungswiderstand der Fußplatte an den Schraubenlöchern, ϕbRnb
  • Stahlwiderstand des Ankers unter Zuglast, ϕatNsa
  • Betonausbruchwiderstand unter Zuglast, ϕcbtNcbg
  • Herausziehwiderstand des Ankers, ϕpnNpn
  • Tragfähigkeit gegen seitlichen Betonausbruch, ϕcbtNsbg
  • Stahlwiderstand des Ankers unter Querlast, ϕavVsa
  • Betonausbruchwiderstand unter Querlast, ϕcbvVcbg
  • Widerstand gegen rückwärtiges Ausbrechen unter Querlast, ϕcpvVcpg

Weitere Bemessungsnachweise, einschließlich des Widerstands gegen Betonpressung, der Schweißnahtwiderstand sowie der plastischen Dehnung von Fußplatten und Bauteilen, werden ebenfalls bereitgestellt.

Beispiel

Zur Verifizierung der Ergebnisse des RFEM-Modells wird das Beispiel 4.7-11 des AISC Design Guide 1 herangezogen, in dem ein Fußplattenanschluss für eine Stütze W12x96 unter Druck- und Momentenbeanspruchung bemessen wird. Das Beispiel umfasst ein Betonfundament ƒ'c = 4,000 psi, eine 2,0 Zoll dicke Platte mit 1,0 Zoll Mörtelschicht und eine effektive Verankerungstiefe hef von 18,0 Zoll, wie in Bild 05 dargestellt.

In diesem Beispiel sind die tatsächlichen Abmessungen des Betons nicht angegeben, und es wird davon ausgegangen, dass eine ausreichende Fläche vorhanden ist, damit sich die Betonausbruchkegel unter Zuglast der Ankerstangen in Bezug auf den Randabstand ausbilden können. Um diese Annahme zu erfüllen, werden Abmessungen des Betonblocks von 1.5hef + Ankerabstand + 1.5hef verwendet (66,0 in x 72,5 in).
Die vollständige Eingabe für den Stahlanschluss ist oben in Bild 03 dargestellt.

Ergebnisse

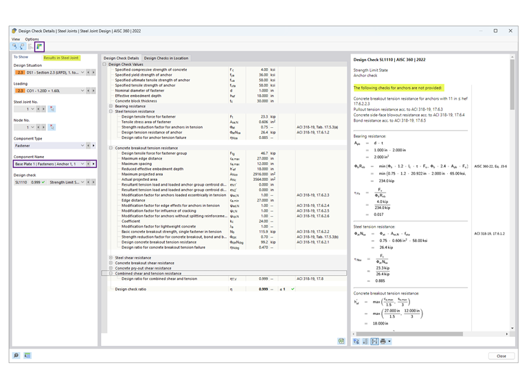
Nach Durchführung der Berechnung für den Stahlanschluss wird das Ergebnis für jede Komponente im Register "Auslastungen nach Komponente" dargestellt. Wählen Sie als Nächstes Anker 1,1 aus, um die Details der Bemessungsnachweise anzuzeigen (Bild 06).

Die Details der Bemessungsnachweise enthalten alle Formeln und Verweise auf die AISC 360- und ACI 318-Normen (Bild 07). Zur Klarstellung wird auch ein Hinweis zu nicht maßgebenden (ausgeschlossenen) Bemessungsnachweisen angegeben.
Wählen Sie als Nächstes „Ergebnisse im Stahlanschluss“, um die Schnittgrößen der Anker grafisch anzuzeigen (Bild 08).

Die Ergebnisse aus AISC und den Stahlanschlüssen sind unten zusammengefasst, einschließlich der Gründe für Abweichungen.

Anker

Betonpressung (Tragfähigkeit)

Die Betonpressung von 2,21 ksi stammt aus Beispiel 4.7-10 unter der Annahme A1 = A2, was die geringstmögliche Tragfähigkeit ergibt. Die Fußplattenfläche berechnet sich zu 22 in × 24 in = 528 in2, woraus sich eine Betonpressungstragfähigkeit von ϕPp =2.2 ksi × 528 in2 = 1,166.9 kips ergibt, wenn davon ausgegangen wird, dass die gesamte Fußplattenfläche Druckkräfte aufnimmt.

Im Add-on "Stahlanschlüsse" wird A2 ≫ A1 vorausgesetzt, um den Ausbruchwiderstand unter Zuglast zu erfüllen. Die wirksame Druckfläche der Fußplatte, Aeff, kann entweder mittels einer FE-Analyse oder nach AISC Design Guide 1, Anhang B.3 ermittelt werden, wobei sich Aeff um den Abstand c = 1,5 * Fußplattendicke außerhalb der Stege und Flansche erstreckt. Der ausgegebene Wert ϕPp = 1.242,3 kips basiert auf der nach Design Guide 1 berechneten Fläche Aeff. Alternativ hängt Aeff bei Verwendung der FE-Analyse von der in der Tragfähigkeitskonfiguration festgelegten Kontaktspannungsschwelle ab; eine Verringerung dieser Schwelle (auf bis zu 1 %) vergrößert die wirksame Druckfläche.

Fußplatte

Die Bemessung der Fußplattendicke wird entweder durch die Druck- oder die Zugkontaktfläche maßgebend beeinflusst. Nach den AISC-Berechnungen beträgt die erforderliche Dicke infolge der Betonpressung 1,92 in (aufgerundet auf 2,0 in), was für die Bemessung maßgebend ist, während die Dicke infolge Zuglast mit 0,755 in berechnet wird.

Im Add-on "Stahlanschlüsse" erfolgt die Plattenbemessung mittels plastischer Analyse, indem die tatsächliche plastische Dehnung mit dem in der Tragfähigkeitskonfiguration festgelegten zulässigen Grenzwert von 5 % verglichen wird. Die 2,0 in dicke Fußplatte weist eine maximale äquivalente plastische Dehnung von 0,09 % auf, was darauf hindeutet, dass eine dünnere Platte ausreichend sein könnte. Eine Verringerung der Plattendicke kann jedoch zu höheren Zugkräften in den Ankern führen.

In den meisten Fällen führt das Add-on "Stahlanschlüsse" zu einer deutlich dünneren Fußplatte, da es die Flexibilität der Fußplatte berücksichtigt, im Gegensatz zu dem Ansatz im AISC Design Guide 1, Kapitel 4.3.1, der von einer starren Fußplatte ausgeht.

AISC Design Guide 1 Anhang B.3 erläutert, wie die Berücksichtigung der Flexibilität der Fußplatte die erforderliche Dicke erheblich reduzieren kann. Der Grenzzustand des Plattenfließens entspricht einer Aufwärtsbiegung der Fußplatte an den angenommenen Stellen der Fließlinien unter der nach oben wirkenden Betonpressung. Es wird wiederum davon ausgegangen, dass diese Pressung konstant ist, což implizit darauf hindeutet, dass die Fußplatte starr ist.
Bei größeren Fußplatten mit einer großen Grundfläche kann diese Annahme jedoch zu übermäßig großen Momenten an den Fließlinien führen, was zu überdimensioniert dicken Fußplatten führt.
Dies je eine konservative Annahme, da eine große Fußplatte auch flexibel ist, sodass sich die Betonpressungen unter den Stangenflanschen und -stegen konzentrieren. In der Realität führt diese Art der Spannungsverteilung zu deutlich geringeren Momenten in der Fußplatte, wodurch sich die erforderliche Dicke verringert.

Fazit

Das Add-on "Stahlanschlüsse" in RFEM 6 bietet einen fortschrittlichen Ansatz für die Bemessung von Fußplatten, indem es die Flexibilität der Fußplatte und eventuell auftretende Hebelkräfte berücksichtigt. Im Vergleich zu den im AISC Design Guide 1 beschriebenen traditionellen Methoden führt dieser Ansatz häufig zu optimierten Konstruktionen mit dünneren Fußplatten.Durch den Vergleich der Ergebnisse mit dem AISC-Beispiel zeigt das Add-on seine Fähigkeit, präzise und wirtschaftliche Lösungen für Fußplattenanschlüsse bereitzustellen.


Autor

Cisca ist für die Schulung der Kunden, den technischen Support und die Programmentwicklung für den nordamerikanischen Markt verantwortlich.

Links
Referenzen


;