Dialog zur schnellen Nummerierung der Lastfälle | Effiziente Reihenfolgeorganisation
Dialog zur schnellen Nummerierung der Lastfälle | Effiziente Reihenfolgeorganisation
13. Januar 2025
054916
  • RFEM 6

Schnelle Lastfall-Nummerierung | Dialog Optionen

Dialog zur schnellen Nummerierung der Lastfälle | Effiziente Reihenfolgeorganisation

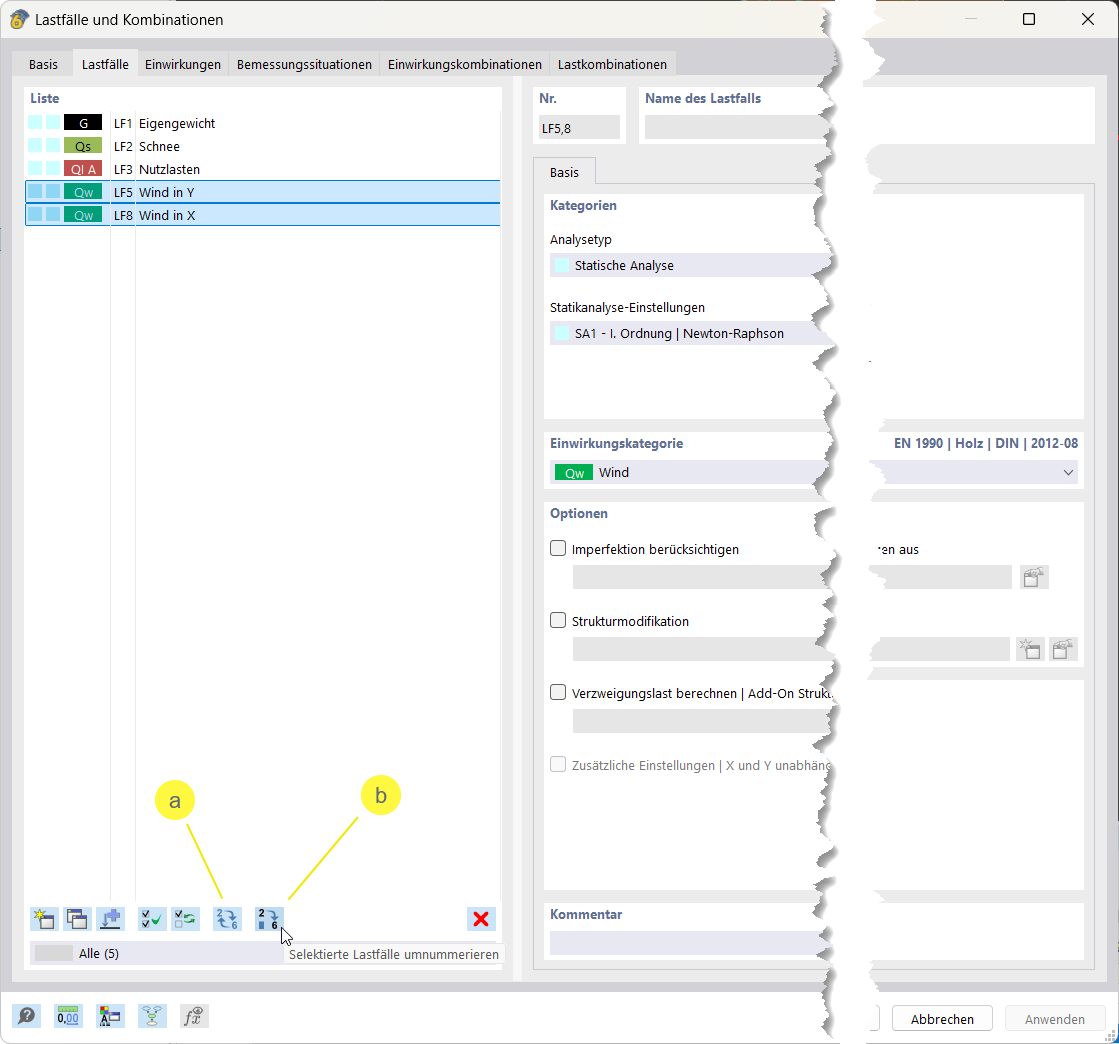
Der Dialog zur schnellen Nummerierung von Lastfällen in der RFEM-Software zeigt Optionen zur fortlaufenden Nummerierung und Anpassung der Reihenfolge. Die grafische Benutzeroberfläche unterstützt Ingenieure dabei, die Lastfälle effizient zu organisieren, was die Übersichtlichkeit komplexer Projekte verbessert. Weitere Funktionen ermöglichen eine optimierte Verwaltung der Lastfallreihenfolge.
  • Nummerierung von Lastfällen
  • Programmdialog für Nummerierung
  • Schnelle Reihenfolgeorganisation
  • Effiziente Lastfallverwaltung
  • Anpassungsoptionen
Verwendet in
  • Lastfälle nummerieren
Teilen