222x
005644
13. Januar 2025

Lastfälle nummerieren

Ich möchte die Nummerierung der Lastfälle ändern; ist das möglich?


Antwort:

Die Nummerierung bereits definierter Lastfälle kann problemlos angepasst werden. Dazu gibt es mehrere Vorgehensweisen:

Manuelle (freie) Bearbeitung über Programmdialog

  1. Dialog Lastfälle und Kombinationen öffnen
  2. im Tab Lastfälle den betreffenden Lastfall in der Liste auswählen (1), die gewünschte Nummer eintragen (2) und mit OK bestätigen (3)
Info

Nummern, die bereits vorhanden sind, können bei der manuellen Bearbeitung nicht zugewiesen werden. Bitte geben Sie den betreffenden Lastfällen zuerst eine andere Nummer.

Automatische Nummerierung über Tabelle

Die Vorgehensweise eignet sich insbesondere für eine fortlaufende Nummerierungen von Lastfällen mit Gruppierung.

  1. Kategorie Lastfälle und Kombinationen in der Tabelle auswählen
  2. im Tab Lastfälle a) leere Zeilen auswählen und über das Kontextmenü löschen oder b) neue Zeilen einfügen

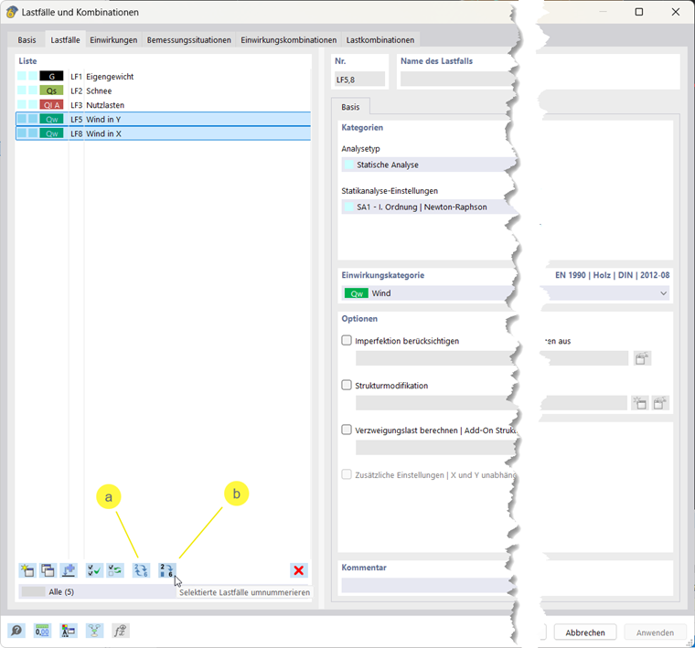
Schnelle Nummerierung über Programmdialog

Eine sehr einfache und schnelle Möglichkeit zur automatischen, fortlaufenden Nummerierung von Lastfällen:

  1. Dialog Lastfälle und Kombinationen öffnen
  2. im Tab Lastfälle einen Button am unteren Rand der Liste wählen: (a) Nummerierung aller vorhandenen Lastfälle oder (b) Nummerierung der markierten Lastfälle mit wählbarem Start-Index
  3. mit OK bestätigen
Tipp

Für eine granulare Nummerierung von Objekten mittels Start- / End-Index und Inkrement nutzen Sie alternativ den Dialog Umnummerieren | Verschieben über Hauptmenü → Extras → Umnummerieren → Verschieben.


Autor

Sören erstellt und pflegt technische Inhalte für die Redaktion und sorgt für eine klare und strukturierte Aufbereitung von Fachinformationen.



;