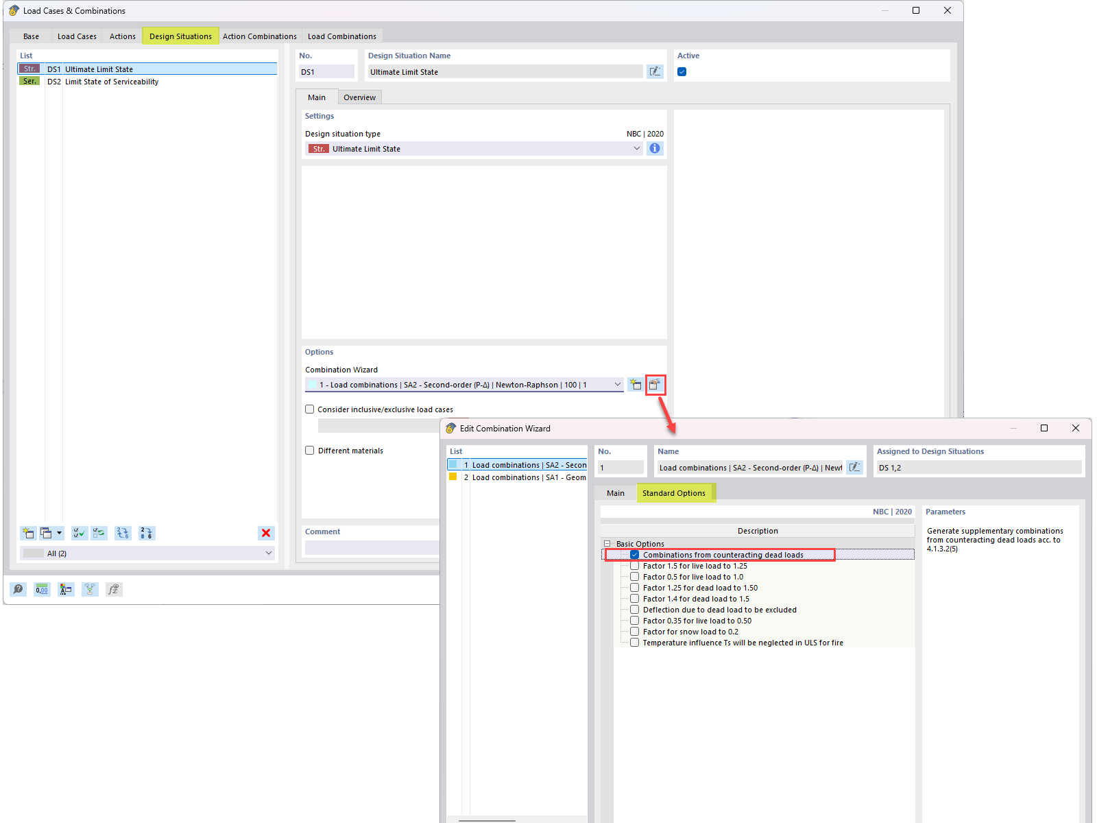
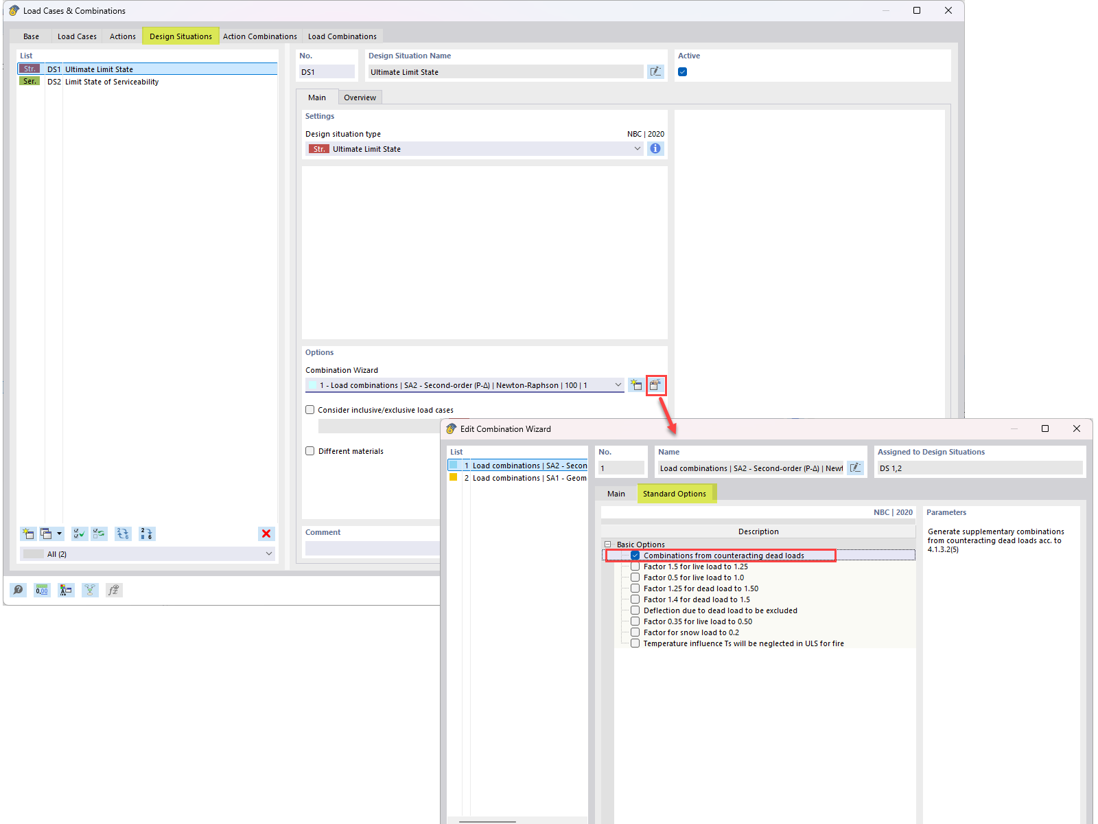
Abbildung zur Erläuterung der gegenläufigen Eigenlasten (0,9D) in den NBC-Lastkombinationen zur technischen Optimierung.
Abbildung zur Erläuterung der gegenläufigen Eigenlasten (0,9D) in den NBC-Lastkombinationen zur technischen Optimierung.
13. Januar 2025
054928
  • RFEM 6
  • Holzbau
  • Statik und Tragwerksplanung
    • NBC 2015 | NBC 2020

Gegenwirken von Eigenlasten in den NBC-Lastkombinationen: FAQ-Übersicht

Abbildung zur Erläuterung der gegenläufigen Eigenlasten (0,9D) in den NBC-Lastkombinationen zur technischen Optimierung.

Dieses Bild zeigt eine FAQ-Anfrage, die sich auf die Integration von gegenwirkenden Eigenlasten (0.9D) in NBC-Lastkombinationen bezieht. Es beschreibt den technischen Ansatz zur Integration von gegenwirkenden Eigenlasten in technische Lastberechnungen, wie in FAQ 005645 beschrieben.
  • Gegenwirkende Eigenlasten
  • NBC-Lastkombination
  • Lastkombination
  • Gegenwirkende Eigenlast
  • 0.9d
Verwendet in
  • Entgegenwirkende Eigenlast in NBC-Lastkombinationen
Teilen