157x
005645
13. Januar 2025

Entgegenwirkende Eigenlast in NBC-Lastkombinationen

Wie kann ich in den Lastkombinationen nach NBC gegenwirkende Eigenlasten (0,9*D) hinzufügen?


Antwort:

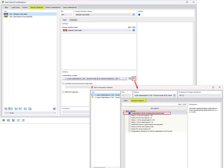
Um Lastkombinationen zu erzeugen, die entgegenwirkende Eigenlasten gemäß Abschnitt 4.1.3.2(5) enthalten, bearbeiten Sie die Option Kombinationsassistent (Bild 1). Aktivieren Sie im Register Standardoptionen die Option "Kombinationen aus entgegenwirkenden Eigenlasten".

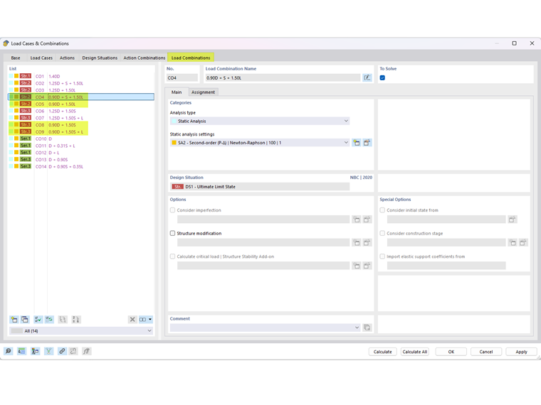
Die Lastkombinationen mit entgegenwirkenden Eigenlasten werden in Bild 2 gezeigt.


Autor

Cisca ist für die Schulung der Kunden, den technischen Support und die Programmentwicklung für den nordamerikanischen Markt verantwortlich.



;