FAQ über das Hinzufügen entgegenwirkender Eigenlasten (0,9D) in NBC-Lastkombinationen
FAQ über das Hinzufügen entgegenwirkender Eigenlasten (0,9D) in NBC-Lastkombinationen
13. Januar 2025
054929
  • RFEM 6
  • Holzbau
  • Statik und Tragwerksplanung
    • NBC 2015 | NBC 2020

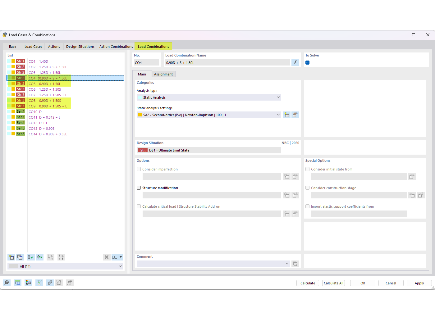
Entgegenwirkende Eigenlasten in NBC-Kombinationen | FAQ 005645

FAQ über das Hinzufügen entgegenwirkender Eigenlasten (0,9D) in NBC-Lastkombinationen

Das Bild zeigt einen FAQ-Eintrag, der sich damit befasst, wie man entgegenwirkende Eigenlasten (0,9D) in NBC-Lastkombinationen integriert. Es spezifiziert FAQ 005645 und befasst sich mit dem Erreichen eines Lastausgleichs durch präzise Anpassungen innerhalb des NBC-Systems.
  • Lastkombinationen
  • FAQ 005645
  • Entgegenwirkende Eigenlasten
  • NBC-Lastkombination
  • 0
  • 9D
Verwendet in
  • Entgegenwirkende Eigenlast in NBC-Lastkombinationen
Teilen