RFEM 6-Oberfläche mit Anzeige der Einstellungen für die elementspezifische Steifigkeitsmodifizierung
RFEM 6-Oberfläche mit Anzeige der Einstellungen für die elementspezifische Steifigkeitsmodifizierung
24. Januar 2025
055137
  • RFEM 6

Elementspezifische Steifigkeitsmodifizierung in RFEM 6

RFEM 6-Oberfläche mit Anzeige der Einstellungen für die elementspezifische Steifigkeitsmodifizierung

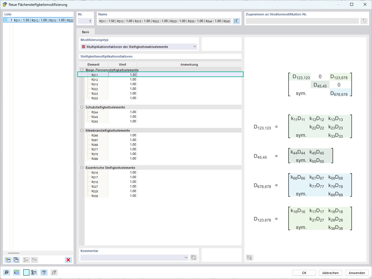
Das Bild zeigt die RFEM 6-Oberfläche, auf der Benutzer elementspezifische Steifigkeitsänderungen vornehmen können. Hervorgehoben ist das Fenster zur Modifizierung der Flächensteifigkeit, das die Definition separater Steifigkeitsmultiplikatoren für jeden Term der Steifigkeitsmatrix ermöglicht. Diese Funktion erlaubt eine genaue Kontrolle über das Tragverhalten von Flächen und erhöht die Genauigkeit von Simulationen in der Statik.
  • RFEM 6
  • Steifigkeitsmodifizierung
  • Flächensteifigkeit
  • Ingenieursoftware
  • Statische Berechnung
Verwendet in
  • Modifizierung der Flächensteifigkeit in RFEM 6
Teilen