447x
005662
24. Februar 2025

Modifizierung der Flächensteifigkeit in RFEM 6

Was sind die besten Anwendungsfälle für die einzelnen Methoden zur Modifizierung der Flächensteifigkeit in RFEM 6?


Antwort:

RFEM 6 bietet mehrere Methoden zur Modifizierung der Flächensteifigkeit, die jeweils für unterschiedliche Anwendungen geeignet sind. Hier ist eine Übersicht der besten Anwendungsfälle für jede Methode:

  • Modifizierung der Gesamtsteifigkeit

Diese Methode ist optimal für globale Anpassungen zur Simulation von Flächen mit erhöhter oder reduzierter Steifigkeit oder zur vereinfachten Modellierung von Flächen mit einheitlichen Materialeigenschaften. Dabei werden alle Elemente der Steifigkeitsmatrix gleichmäßig mit einem einzigen Faktor skaliert.

  • Modifizierung der Teilsteifigkeit, des Gewichts und der Masse

Nutzen Sie diese Methode für gezielte Anpassungen, bei denen spezifische Komponenten der Steifigkeitsmatrix verändert werden, während andere unverändert bleiben. Sie eignet sich zur Simulation komplexer mehrschichtiger oder Verbundmaterialien sowie zur Berücksichtigung von Kriech- und Schwindeffekten bei Stahl-Beton-Verbunddecken. Ein Beispiel dafür ist die Berücksichtigung von Kriech- und Schwindungseffekten bei einer Stahl-Beton-Verbunddecke, wobei die Biege- und Torsionsterme der Flächensteifigkeitsmatrix gleichmäßig mit einem Faktor verkleinert werden können, der die zeitabhängige Reduktion der Steifigkeit widerspiegelt.

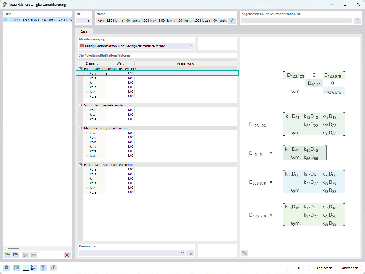
  • Modifizierung der elementspezifischen Steifigkeit

Diese Methode ist besonders nützlich zur Simulation komplexer Materialverhalten und zur Berücksichtigung lokaler Effekte innerhalb der Struktur. Zum Beispiel kann sie für eine Verbundplatte mit überwiegend in x-Richtung orientierten Fasern verwendet werden, was eine signifikant höhere Steifigkeit in dieser Richtung zur Folge hat. Um dieses anisotrope Verhalten zu berücksichtigen, kann der Biegesteifigkeitsterm k, der D11 in der Flächensteifigkeitsmatrix entspricht, erhöht werden, während andere Terme unverändert bleiben.

  • Normspezifische Modifizierung der Steifigkeit (ACI 318-19 & CSA A23.3-19)

Diese Methode wird verwendet, um Steifigkeitsreduzierungen für Betonstäbe und -flächen über verschiedene Elementtypen gemäß Abschnitt 6.6.3.1.1 von ACI 318-19 und Absatz 10.14.1.2 von CSA A23.3-19 einzubeziehen. Zu den verfügbaren Optionen gehören gerissene und ungerissene Wände, flache Platten, Decken, Träger und Stützen. Das Programm verwendet Multiplikatoren, die direkt aus den Tabellen der Normen entnommen werden.

Denken Sie daran, dass die Umsetzung dieser Modifizierungen eine sorgfältige Bewertung des strukturellen Kontextes und der gewünschten Ziele erfordert, da Änderungen an der Steifigkeitsmatrix sich direkt auf die Verteilung von Spannungen und Verformungen innerhalb der Struktur auswirken.


Autor

Frau Kirova ist bei Dlubal zuständig für die Erstellung von technischen Fachbeiträgen und unterstützt unsere Anwender im Kundensupport.



;