Modifizierung der Flächensteifigkeit in Statik nach ACI 318-9
Modifizierung der Flächensteifigkeit in Statik nach ACI 318-9
24. Januar 2025
055139
  • RFEM 6

Modifizierung der Flächensteifigkeit nach ACI 318-9

Modifizierung der Flächensteifigkeit in Statik nach ACI 318-9

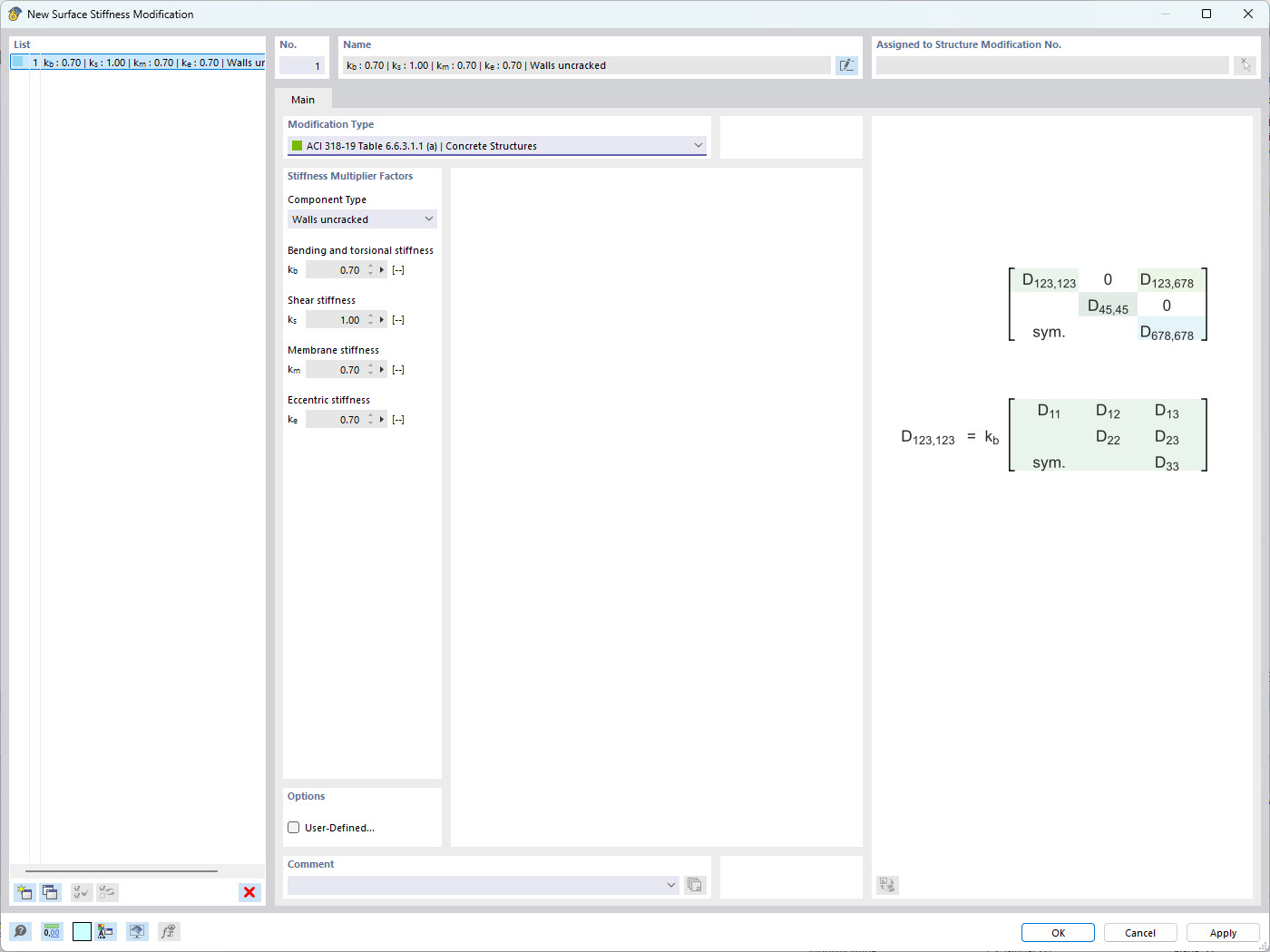
Dieses Bild zeigt die Modifizierung von Flächensteifigkeitsparametern in einem Konstruktionsmodell unter Einhaltung der ACI 318-9-Normen. Solche Anpassungen sind entscheidend für eine genaue Simulation des Verhaltens von Betonkonstruktionen unter verschiedenen Lastbedingungen. Die Dlubal Software vereinfacht diese Änderungen und ermöglicht es den Ingenieuren, die Übereinstimmung mit den Industrienormen zu sicherzustellen und die Tragwerksleistung zu optimieren.
  • Flächensteifigkeit
  • ACI 318-9
  • Statische Berechnung
  • Steifigkeitsmodifizierung
  • Technische Normen
Verwendet in
  • Modifizierung der Flächensteifigkeit in RFEM 6
Teilen