Das Bild zeigt einen Lösungsansatz zur Behebung der Instabilität in der Modalanalyse ohne Anfangszustand.
Das Bild zeigt einen Lösungsansatz zur Behebung der Instabilität in der Modalanalyse ohne Anfangszustand.
27. Februar 2025
055589

Modalanalyse ohne Anfangszustand

Das Bild zeigt einen Lösungsansatz zur Behebung der Instabilität in der Modalanalyse ohne Anfangszustand.

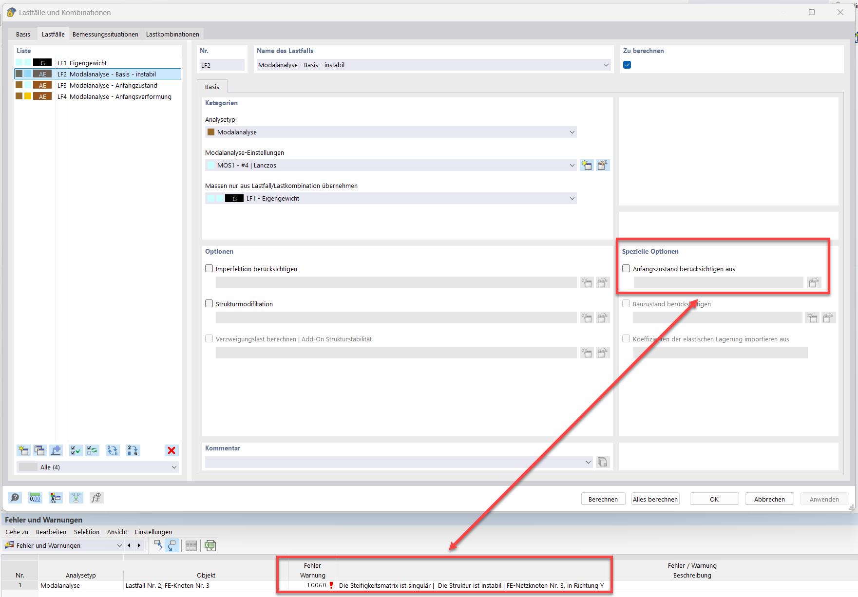
Das Bild veranschaulicht die Problembehandlung der Fehlermeldung "10060 - Die Struktur ist instabil" in einer Modalanalyse ohne Anfangszustand. Es werden technische Parameter wie Seilstab, Anfangsvorspannung, Anfangszustand und Mindestlängenänderung direkt adressiert. Die Darstellung liefert konkrete Hinweise zur Stabilisierung der Struktur.
  • Modalanalyse
  • Seilstab
  • Anfangsvorspannung
  • Anfangszustand
  • Mindestlängenänderung
Verwendet in
  • Modalanalyse mit Membranen/Seilstäben, Die Struktur ist instabil.
Teilen