441x
005668
27. Februar 2025

Modalanalyse mit Membranen/Seilstäben, Die Struktur ist instabil.

Wie kann ich die Fehler Warnung "10060 - Die Struktur ist instabil" zur Instabilität der Modalanalyse beheben?


Antwort:

Bei Modellen mit Membranen/Seilstäben ermöglicht eine Anfangsvorspannung die Konvergenz der Berechnung. In RFEM 6 gibt es zwei Möglichkeiten, die Anfangsvorspannung zu berücksichtigen: ein Anfangszustand oder eine Mindestlängenänderung. Über die numerische Konvergenz hinaus ist es noch wichtiger zu beachten, dass die Eigenfrequenzen eines Seils von der Anfangsspannung abhängen. Eine Zugkraft muss vorhanden sein, und deren Größe beeinflusst die Ergebnisse.

Für ein einfaches gelagertes Seils mit nur Eigengewicht wird eine Modalanalyse ohne Anfangszustand definiert:

Als Ergebnis wird die Fehlermeldung „10060 - Die Steifigkeitsmatrix ist singulär | Die Struktur ist instabil“ ausgegeben:

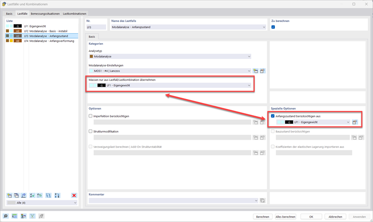
Die erste Lösung ist die Auswahl eines Lastfalls mit einer Zugkraft als Anfangszustand. In diesem Fall ergibt sich unter Berücksichtigung der Nichtlinearitäten (Theorie III.Ordnung) eines Seilelements eine horizontale Reaktion aus einer reinen Vertikallast. Die horizontale Reaktion entspricht einer Zugkraft. Es ist wichtig zu betonen, dass die Lastfälle oder Lastkombinationen der Option „Massenquelle“ keinen Einfluss auf die Steifigkeitsmatrix haben. Daher müssen zwei Auswahlen stattfinden.

Die zweite Option besteht darin, eine Anfangsverformung in der Einstellung des Modalfalls zu definieren.

Es wird empfohlen, den Einfluss der Anfangswerte (Anfangszustand oder Mindestlängenänderung) auf die Schwingungsmoden zu bewerten. Relativ geringe Variationen dieser Werte können zu erheblichen Änderungen der Eigenfrequenzen führen.


Autor

Herr Hidalgo betreut die Entwicklung im Bereich Dynamik.



;