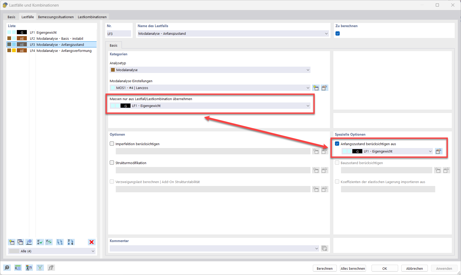
Die Abbildung zeigt die Modalanalyse mit Anfangszustand, Seilstab, Anfangsvorspannung und Mindestlängenänderung.
Die Abbildung zeigt die Modalanalyse mit Anfangszustand, Seilstab, Anfangsvorspannung und Mindestlängenänderung.
27. Februar 2025
055590

Modalanalyse mit Anfangszustand

Die Abbildung zeigt die Modalanalyse mit Anfangszustand, Seilstab, Anfangsvorspannung und Mindestlängenänderung.

Das Bild veranschaulicht den Anfangszustand einer Modalanalyse. Es werden Seilstab, Anfangsvorspannung und Mindestlängenänderung klar dargestellt. Die Darstellung hilft, den Fehler „10060 – Die Struktur ist instabil“ zu verstehen und instabilitätsbedingte Probleme zu beheben. FAQ 005668 liefert dazu praxisnahe Hinweise.
  • Modalanalyse
  • Anfangszustand
  • Fehler Warnung 10060
  • Seilstab
  • Anfangsvorspannung
  • Mindestlängenänderung
Verwendet in
  • Modalanalyse mit Membranen/Seilstäben, Die Struktur ist instabil.
Teilen