Die Bauzustandsanalyse ermöglicht die Anpassung von Eigenschaften wie Stäben und Flächen in verschiedenen Bauphasen.
Die Bauzustandsanalyse ermöglicht die Anpassung von Eigenschaften wie Stäben und Flächen in verschiedenen Bauphasen.
27. März 2025
056012
  • RFEM 6
  • Analyse von Bauzuständen (CSA) für RFEM 6

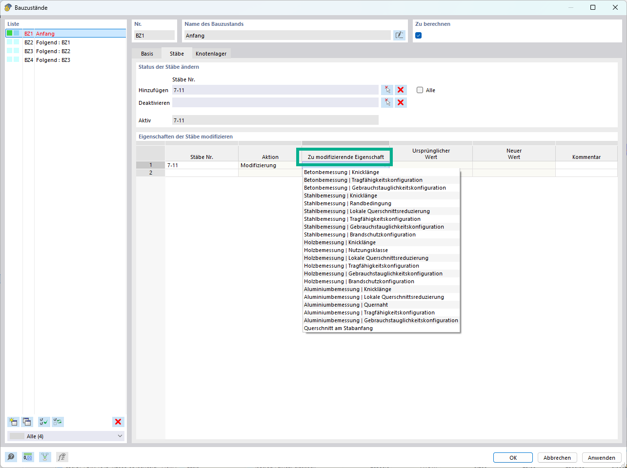
Modifizierung der Eigenschaft eines Stabes für einen Bauzustand

Die Bauzustandsanalyse ermöglicht die Anpassung von Eigenschaften wie Stäben und Flächen in verschiedenen Bauphasen.

Das Bild zeigt das Interface des Add-Ons Bauzustandsanalyse (CSA), in dem Ingenieure die Möglichkeit haben, die Objekt- und Bemessungseigenschaften von Stäben und Flächen in verschiedenen Bauzuständen anzupassen und zu modifizieren. Durch diese Funktion können unterschiedliche Bauphasen berücksichtigt werden, wodurch eine präzisere Analyse der strukturellen Eigenschaften ermöglicht wird. Diese Anpassungen sind essentiell für die Optimierung und Sicherstellung der Statik in den verschiedenen Bauphasen.
  • Bauzustandsanalyse
  • Objekt- und Bemessungseigenschaften
  • Stäbe und Flächen
Verwendet in
  • Änderung von Bemessungseigenschaften für Bauzustände
Teilen