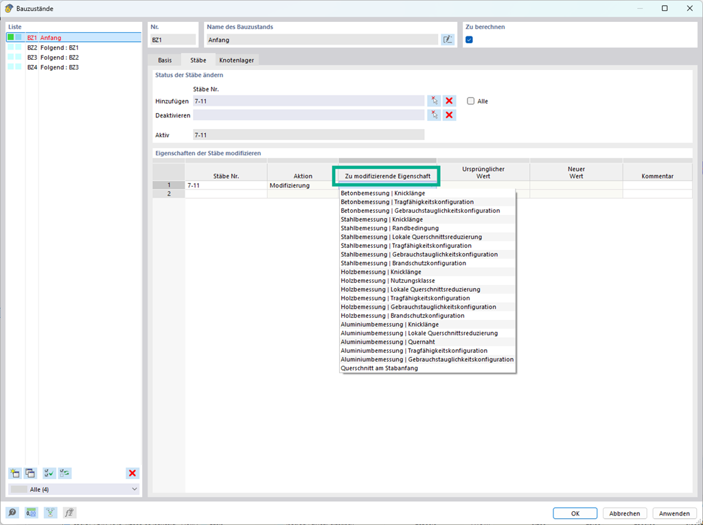
Im Add-On Bauzustandsanalyse (CSA) haben Sie Möglichkeit, die Objekt- und Bemessungseigenschaften von Stäben, Flächen usw. in den einzelnen Bauzuständen zu modifizieren.
Änderung von Bemessungseigenschaften für Bauzustände
;
Registrieren Sie sich für das Dlubal-Extranet, um die Software optimal zu nutzen und exklusiven Zugang zu Ihren persönlichen Daten zu erhalten.
Registrieren Sie sich für das Dlubal-Extranet, um die Software optimal zu nutzen und exklusiven Zugang zu Ihren persönlichen Daten zu erhalten.
Registrieren Sie sich für das Dlubal-Extranet, um die Software optimal zu nutzen und exklusiven Zugang zu Ihren persönlichen Daten zu erhalten.
Im Add-On Bauzustandsanalyse (CSA) haben Sie Möglichkeit, die Objekt- und Bemessungseigenschaften von Stäben, Flächen usw. in den einzelnen Bauzuständen zu modifizieren.