Analyse von Unterschieden in der statischen Nutzhöhe bei Schubnachweisen, wobei die Gründe für Abweichungen in der Stahlbetonbemessung aufgezeigt werden.
Analyse von Unterschieden in der statischen Nutzhöhe bei Schubnachweisen, wobei die Gründe für Abweichungen in der Stahlbetonbemessung aufgezeigt werden.
9. April 2025
056198
  • Betonbemessung für RFEM 6
  • Stahlbetonbau
  • Statik und Tragwerksplanung
    • Finite-Elemente-Berechnung
    • ACI 318

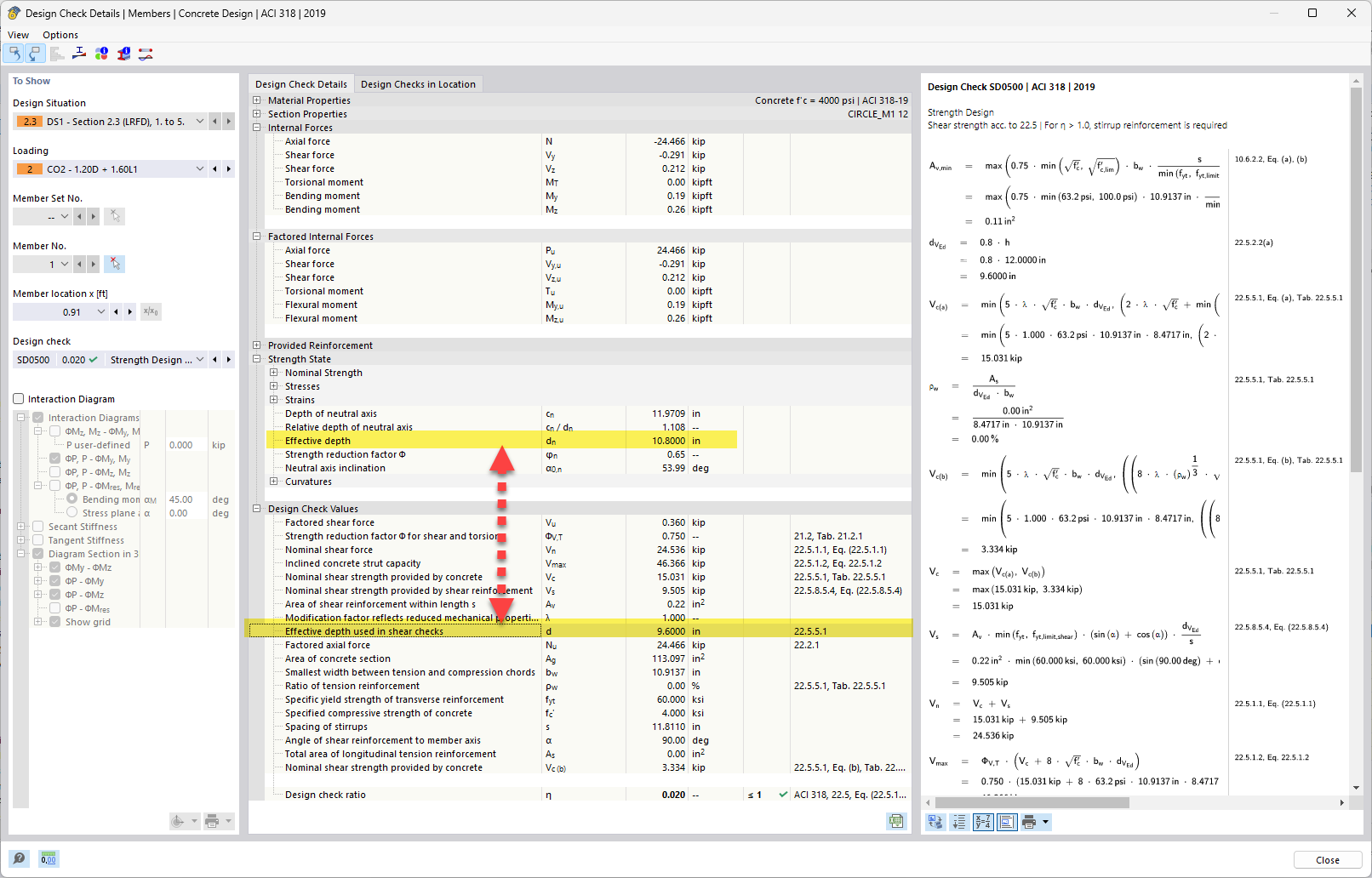
Statische Nutzhöhe vs. statische Nutzhöhe in Schubnachweisen

Analyse von Unterschieden in der statischen Nutzhöhe bei Schubnachweisen, wobei die Gründe für Abweichungen in der Stahlbetonbemessung aufgezeigt werden.

Im behandelten Thema wird die Nutzhöhe bei Schubnachweisen mit der berechneten Nutzhöhe verglichen. Die Analyse erklärt, warum Unterschiede in der statischen Nutzhöhe aufgrund von Bemessungsüberlegungen und Annahmen bei Stahlbeton auftreten. Dieses Thema ist für die genaue Beurteilung der Tragfähigkeit und Leistungsfähigkeit von Bauelementen von Bedeutung. Schubnachweise sind für die Gewährleistung der Sicherheit und Stabilität der Struktur von entscheidender Bedeutung.```
  • Unterschiede in der statischen Nutzhöhe
  • Schubnachweise Beton
  • Stahlbetonbemessung
  • Analyse der statischen Nutzhöhe
Verwendet in
  • Berechnung der statischen Nutzhöhe (d) für Schubbewehrung in Stahlbeton - ACI 318
Teilen