1089x
005680
9. April 2025

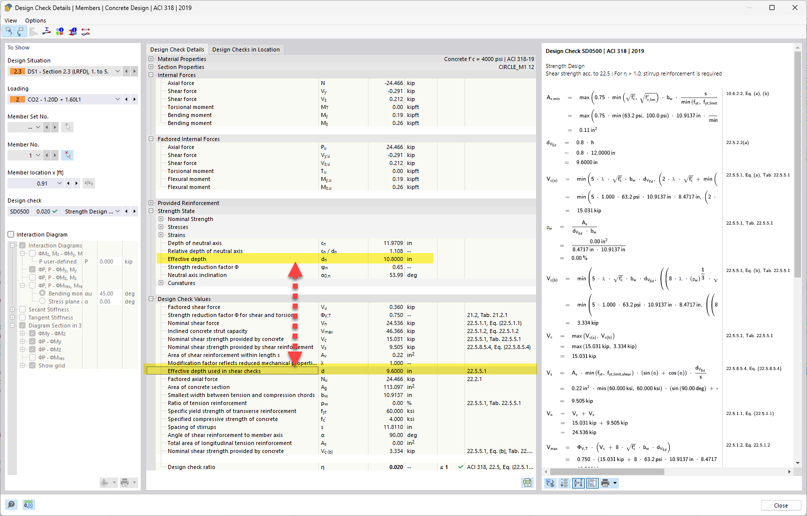
Berechnung der statischen Nutzhöhe (d) für Schubbewehrung in Stahlbeton - ACI 318

Warum unterscheidet sich die statische Nutzhöhe von derjenigen, die bei Schubnachweisen verwendet wird?


Antwort:


Bei der Biegung ist die statische Nutzhöhe „d“ der Abstand zwischen der äußersten Druckfaser (Oberkante des Trägers) und dem Schwerpunkt der Zugbewehrung. Im Wesentlichen handelt es sich dabei um den Abstand der Bewehrungsstäbe zur Druckzone – dies beeinflusst, wie viel Moment der Querschnitt aufnehmen kann.
Beim Schub wird untersucht, wie der Querschnitt diagonaler Rissbildung und Schubspannung widersteht, die entlang des Querschnitts verläuft. Der innere Hebelarm und die Richtung der Spannungswege sind nicht unbedingt dieselben wie beim Biegen, insbesondere bei Stäben mit komplexer Belastung oder Geometrie (wie Plattenbalken oder Platten).


Wenn die Richtung der Momentresultierenden und der Schubresultierenden identisch ist, gibt es keinen Unterschied zwischen d, z und bw für Biegung und Schub. Wenn die Schubresultierende jedoch in eine andere Richtung zeigt, müssen wir d und z in dieser Richtung suchen (anstatt in der Richtung senkrecht zur Normalachse). Je größer die Abweichung der Schubrichtung von der Biegerichtung ist, desto größer ist der Unterschied zwischen d, z und bw.
Der mögliche Unterschied ist im beigefügten Bild dargestellt.

Auch wenn es sich um denselben Träger handelt, unterscheiden sich die Richtung und die Art der Schnittgrößen - und die Geometrie, die diesen Kräften widersteht, ändert sich entsprechend.


Autor

Alex ist für die Schulung der Kunden, den technischen Support und die Programmentwicklung für den nordamerikanischen Markt verantwortlich.



;