RFEM 6-Materialeinstellungen für die Modellierung von Glasstrukturen in der statischen Analyse.
RFEM 6-Materialeinstellungen für die Modellierung von Glasstrukturen in der statischen Analyse.
13. Mai 2025
056710
  • RFEM 6

Definition von Materialien für Glaskonstruktionen in RFEM 6

RFEM 6-Materialeinstellungen für die Modellierung von Glasstrukturen in der statischen Analyse.

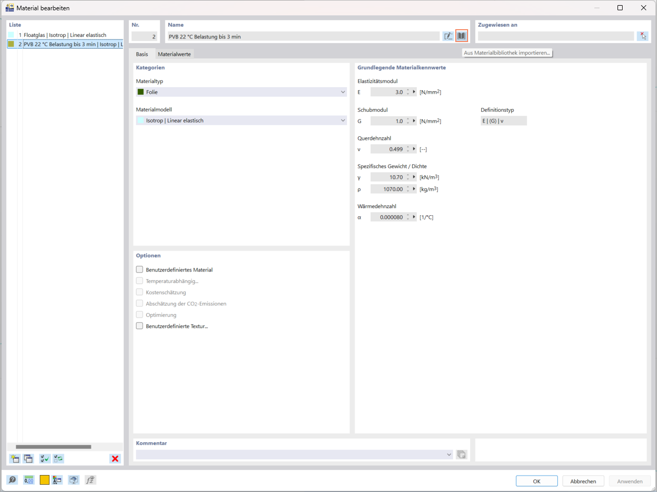
Das Bild veranschaulicht den Prozess der Definition von für Glaskonstruktionen relevanten Materialien mit der Software RFEM 6. Es zeigt die Oberfläche, über die Ingenieure Materialeigenschaften für analytische Zwecke in Bauprojekten eingeben können.
  • Materialeinstellungen
  • Glaskonstruktionen
  • RFEM 6
  • Statische Berechnung
  • Materialien
Verwendet in
  • Glasbemessung in RFEM 6: Umfassender Überblick
Teilen