633x
001952
30. April 2025

Glasbemessung in RFEM 6: Umfassender Überblick

Dieser Artikel führt Sie durch die Schritte zur Verwendung des Add-Ons Glasbemessung in RFEM 6.

In der modernen Tragwerksplanung wird Glas aufgrund seiner Ästhetik und vielseitigen Funktionalität immer beliebter. Die Bemessung von Glaskonstruktionen erfordert jedoch die sorgfältige Berücksichtigung verschiedener Faktoren wie Tragfähigkeit, Gebrauchstauglichkeit und Materialeigenschaften. RFEM 6 bietet mit dem Add-On Glasbemessung eine integrierte Lösung für die statische Berechnung und Bemessung von Glasflächen. Mit diesem Add-On können Ingenieure detaillierte Berechnungen für Mono- und Verbundglas durchführen und dabei die Einhaltung relevanter Normen wie DIN 18008 sicherstellen.

Dieser Beitrag führt Sie durch die Schritte zur Verwendung des Add-Ons Glasbemessung, um das unten stehende gebogene Flächenmodell zu bemessen. Es ist wichtig hervorzuheben, dass das Add-On Glasbemessung den Entwurf und die Bemessung sowohl von flachen als auch von gebogenen Glasscheiben unterstützt und erweiterte Funktionen für die Erstellung komplexer Glasstrukturen bietet.

Schritte zur Verwendung des Add-Ons Glasbemessung in RFEM 6

1. Add-On Glasbemessung aktivieren

Um das Add-On Glasbemessung zu nutzen, navigieren Sie in das Register 'Add-Ons' unter 'Modell - Basisangaben' und aktivieren Sie das Add-On Glasbemessung. Nach der Aktivierung wird die Benutzeroberfläche um neue Einträge im Navigator, in den Tabellen und in den Dialogen erweitert, so dass die Parameter der Glasbemessung vollständig in RFEM 6 integriert sind. Diese Integration stellt sicher, dass Sie mit dem Add-On nahtlos neben Ihren anderen Bemessungsfunktionen arbeiten können. Ähnlich wie bei anderen Add-Ons können Sie auch hier die Normen für die Lastfallklassifizierung, die Lastassistenten und die Glasbemessung festlegen.

Darüber hinaus besteht die Möglichkeit, den Spannungsnachweis ohne Anwendung einer Norm durchzuführen (Bild 1), was Flexibilität für individuelle Berechnungen entsprechend Ihren spezifischen Anforderungen bietet. Diese Funktion ermöglicht eine maßgeschneiderte Vorgehensweise bei der Durchführung von Berechnungen zur Glasbemessung außerhalb der Normanforderungen.

2. Materialien für die Glasbemessung festlegen

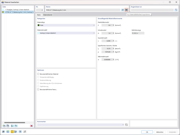
Als nächstes müssen Sie die Materialien für die Glasbemessung auswählen. RFEM 6 verfügt über eine Materialbibliothek, aus der Sie verschiedene Materialien direkt importieren können. Da Sie in diesem Fall mit einem Schichtenmodell arbeiten, definieren Sie Materialien wie Glas und Folie. Diese Materialien basieren auf einem isotropen Materialmodell, das sicherstellt, dass das Verhalten der Schichten korrekt dargestellt wird. Sie könnten zum Beispiel Floatglas und Folie PVB 22 verwenden, die unter einer bestimmten Belastungsbedingung (z.B. unter 3 Minuten) definiert werden. Sobald die Materialien ausgewählt sind, werden sie zur weiteren Modellierung in die Bemessung integriert.

3. Dicke der Glasstruktur definieren

Nach dem Einstellen der Materialien wird im nächsten Schritt die Dicke der Glaskonstruktion festgelegt. In RFEM 6 können Sie einen speziellen Dickentyp für die Glasstruktur definieren (Bild 3), um Schichten mit einer bestimmten Dicke zu erstellen. Die Dickenarten sind mit den Materialien verknüpft, die Sie aus der RFEM-Materialbibliothek importiert haben (Bild 4).

Einer der Hauptvorteile des Add-Ons Glasbemessung besteht darin, dass es die Bemessung sowohl von einzelnen Glasscheiben als auch von Verbundgläsern ermöglicht und so verschiedenen Projektanforderungen gerecht wird. Dank dieser Flexibilität eignet es sich für eine breite Palette von Anwendungen, von einfachen Glaselementen bis hin zu komplexen Verbundkonstruktionen. Das Programm unterstützt diese Aufbauten derzeit, während die Berechnungsmethode für Isolierglas noch in der Entwicklung ist.

Zusätzlich bietet das Add-On die Schichtvisualisierung, die es Ihnen ermöglicht, die Glasschichten direkt im Querschnitt zu visualisieren (Bild 4). Diese Funktion erleichtert die Bewertung und Anpassung komplexer Verbundsysteme, bietet einen klareren Überblick über die Planung und ermöglicht schnelle Anpassungen bei Bedarf.

Schichtgruppen speichern und wiederverwenden

Wenn Sie manuell Schichtgruppen für Ihre Glaskonstruktion erstellt haben, können Sie diese zur späteren Verwendung speichern. Klicken Sie einfach auf die Schaltfläche „Speichern“, geben Sie Ihrer Vorlage einen Namen (Bild 4) und die Schichtstruktur, einschließlich der Steifigkeitsreduzierungen, wird lokal auf Ihrem Computer gespeichert. Sie finden diese Datei namens thickness_layers.bin im folgenden Verzeichnis:

  • C:\Benutzer\"Benutzername"\AppData\Local\Dlubal\RFEM6_6.xx\configs.

Diese Datei kann auf andere Computer kopiert werden, so dass Sie die Schichtstrukturen nicht jedes Mal neu erstellen müssen, wenn Sie an einem neuen Projekt arbeiten.

Zusätzlich können die Schichtstrukturen in den GUI-Einstellungen gespeichert und entsprechend exportiert werden. Gehen Sie dazu in das Optionen-Menü und wählen Sie 'GUI-Einstellungen exportieren'. Vergewissern Sie sich im zugehörigen Dialog, dass die Option 'Vorlagen für Dicken' ausgewählt ist, wie in Bild 5 gezeigt. Nachdem Sie auf OK geklickt haben, wird der Windows-Dialog „Datei auswählen“ angezeigt. Geben Sie den Speicherort für die Datei an, vergeben Sie einen Dateinamen und der Export erstellt eine Konfigurationsdatei im .rf6.gui-Format.

4. Glasaufbau zuweisen an Flächen

In diesem Schritt können Sie den soeben erstellten Glasaufbau den gewünschten Flächen zuweisen, indem Sie ihn aus dem Dropdown-Menü auswählen, wie in Bild 6 gezeigt. Sobald der Aufbau ausgewählt ist, aktivieren Sie die Bemessungseigenschaften für die Glasbemessung im selben Fenster. Dadurch werden zusätzliche Einstellungen und Reiter freigeschaltet, wie z.B. Bemessungskonfigurationen und Durchbiegungen, wodurch die Flexibilität zur Feinabstimmung von Einstellungen gewährleistet wird, die für die Glasbemessung spezifisch sind. Mit diesen Optionen können Sie die Bemessungsparameter an die speziellen Anforderungen Ihres Projekts anpassen, wie z.B. die Einstellungen für den Durchbiegungsnachweis für die Glasbemessung, wie in Bild 7 gezeigt.

5. Glasaufbaumodell definieren

An dieser Stelle generiert das Programm automatisch ein Glasaufbaumodell, das als Grundlage für weitere glasbauspezifische Anpassungen dient. Das Programm fasst Flächen mit ähnlicher Geometrie in einem Modell zusammen. Bei Bedarf können Sie weitere Modelle erstellen und diese über die Schaltfläche „Neues Material erzeugen“ den entsprechenden Flächen zuordnen.

Um auf das Fenster 'Glasaufbaumodell' zuzugreifen, gehen Sie im Navigator auf 'Typen für Glasbemessung'. In diesem Fenster (siehe Bild 8) müssen Sie die folgenden Einstellungen vornehmen:

  • Berechnungsart

Der erste entscheidende Schritt besteht darin, zu bestimmen, wie die Glasstruktur analysiert werden soll. Wählen Sie im Fenster 'Glasaufbaumodell' - 'Basis' im Abschnitt 'Berechnungsart' die Option '1-phasig | Vollständiges Modell'. Diese Option führt eine direkte Analyse des angegebenen Bereichs unter Berücksichtigung aller in RFEM definierten Auflager durch. Dadurch wird sichergestellt, dass die Analyse alle relevanten Faktoren widerspiegelt und das Verhalten der Glaskonstruktion unter verschiedenen Bedingungen genau darstellt.

  • Modellierungsart

In diesem Schritt wählen Sie, wie die Glasstruktur modelliert werden soll. Derzeit ist nur das Flächenmodell für die Analyse verfügbar, das für die meisten Anwendungen ideal ist und eine effiziente Berechnung und Bemessung ermöglicht. Das Vollmodell befindet sich noch in der Entwicklung und wird in zukünftigen Updates verfügbar sein. Nach der Freigabe wird das Vollmodell einen detaillierteren Ansatz für die Analyse von Glaskonstruktionen bieten, die eine gründliche Analyse erfordern.

  • Schubverbund zwischen Schichten

Bei Verbundglas haben Sie die Möglichkeit, den Schubverbund zwischen den Glasschichten entweder zu berücksichtigen oder zu vernachlässigen. Diese Entscheidung ist besonders wichtig bei der Modellierung von Verbundglas. Bei Verwendung des Flächenmodells ist zu beachten, dass das Verhältnis (G * t) / (Gf * tf) kleiner als 1000 sein sollte, um genaue Ergebnisse zu erhalten. Wenn dieses Verhältnis 1000 übersteigt, wird empfohlen, zum Vollmodell zu wechseln, das eine genauere Darstellung der Schubverbundeffekte bietet.

6. Lastfälle und Kombinationen einstellen

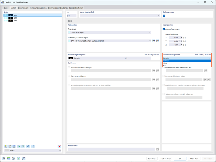
In diesem Schritt definieren Sie die Lastfälle und Lastkombinationen für die Glasbemessung. Wenn Sie wie in diesem Beispiel die DIN 18008 als Bemessungsnorm wählen, ist es wichtig, dass Sie die DIN 18008 auch für den Lastfallklassifizierungs- und Kombinations-Assistenten wählen. Dadurch wird sichergestellt, dass das Programm zusätzliche Optionen im Register 'Lastfälle und Kombinationen' aktiviert (Bild 9).

Das Programm erfasst automatisch die Faktoren der Lasteinwirkungsdauer für jeden Lastfall und sorgt so für eine präzise Spannungsberechnung nach DIN 18008. Für die Lastfälle können Sie für jede Einwirkungskategorie die Lasteinwirkungsdauer festlegen, die das Programm automatisch nach den Vorgaben der Norm einstellt. Wird der automatische Kombinationsassistent nicht genutzt, können Sie diese Einstellungen nach Bedarf auch manuell vornehmen.

7. Bemessungssituationen aktivieren

Im Register 'Bemessungssituationen' können Sie alle für Ihre Glaskonstruktion relevanten Bemessungssituationen aktivieren, so dass Sie verschiedene Szenarien und Konfigurationen testen können. Ein zusätzlicher Vorteil des Add-Ons ist die Möglichkeit, die Einstellung des Schubverbundes bei Verbundglas umzukehren, so dass Sie beide Fälle - mit und ohne Schubverbund - in derselben Datei analysieren können (Bild 10). Dies gewährleistet einen doppelten Nachweis und ermöglicht es Ihnen, Berechnungen durchzuführen und beide Situationen gleichzeitig zu überprüfen, indem Sie einfach die Bemessungssituation kopieren und die umgekehrte Einstellung aktivieren.

Wenn Sie diese Option aktivieren, wird die inverse Steifigkeitsmatrix, wie sie im Glasstrukturmodell definiert ist, in den Berechnungen verwendet. Dieser Ansatz bietet eine umfassendere Bewertung der Leistung der Glaskonstruktion und liefert wertvolle Erkenntnisse darüber, wie sich das Glas unter verschiedenen Bedingungen verhält.

8. Berechnung durchführen

Nachdem Sie alle notwendigen Einstellungen, wie Materialien, Dicken, Modellierungsart und Lastfälle, konfiguriert haben, können Sie die Berechnung starten. RFEM 6 analysiert nun die Glaskonstruktion nach den von Ihnen festgelegten Bemessungsparametern und liefert Ihnen die Ergebnisse, die Sie für Ihr Projekt benötigen.

9. Ergebnisse überprüfen

Sobald die Berechnung abgeschlossen ist, können die Ergebnisse wie gewohnt sowohl über Ergebnistabellen als auch über grafische Ausgaben eingesehen werden. Sie finden eine umfassende grafische und tabellarische Darstellung der Ergebnisse, die einen klaren Einblick in die Leistung der Glaskonstruktion bietet.

Für jeden Ergebnispunkt können Sie sich die Ergebnisse über den Querschnitt anzeigen lassen und erhalten so einen detaillierten Überblick über das Tragverhalten. Sie können die Ergebnisse auch in Form eines Diagramms visualisieren, um die Daten intuitiver interpretieren zu können.

Zusätzlich können Sie eine detaillierte Anzeige und Ausgabe der Nachweisformeln für jeden Ergebnispunkt einsehen. Mit dieser Funktion können Sie die Ergebnisdetails zusammen mit den entsprechenden Formeln anzeigen und so volle Transparenz und Klarheit darüber schaffen, wie die Berechnungen durchgeführt wurden.

Fazit

Zusammenfassend lässt sich sagen, dass das Add-On Glasbemessung für RFEM 6 eine leistungsstarke und flexible Lösung für die Bemessung von Glaskonstruktionen ist - von Einzelscheiben bis hin zu komplexen Verbundsystemen. Mit seiner nahtlosen Integration in die RFEM 6-Oberfläche bietet es intuitive Tools für Materialdefinition, Modellierung und Analyse. Die Möglichkeit, einen doppelten Nachweis zu führen, den Schubverbund zu analysieren und die Ergebnisse über den Querschnitt zu visualisieren, gewährleistet eine gründliche Auswertung Ihrer Bemessung. Durch den Einsatz von grafischen und tabellarischen Ergebnissen sowie detaillierten Nachweisformeln können Sie die strukturelle Leistungsfähigkeit Ihrer Glaselemente verlässlich beurteilen und während des gesamten Bemessungsprozesses fundierte Entscheidungen treffen.


Autor

Frau Kirova ist bei Dlubal zuständig für die Erstellung von technischen Fachbeiträgen und unterstützt unsere Anwender im Kundensupport.

Links


;