Ansicht von RFEM 6 mit Optionen zur Angabe der Lastdauer in den Lastfalldefinitionen.
Ansicht von RFEM 6 mit Optionen zur Angabe der Lastdauer in den Lastfalldefinitionen.
13. Mai 2025
056717
  • RFEM 6

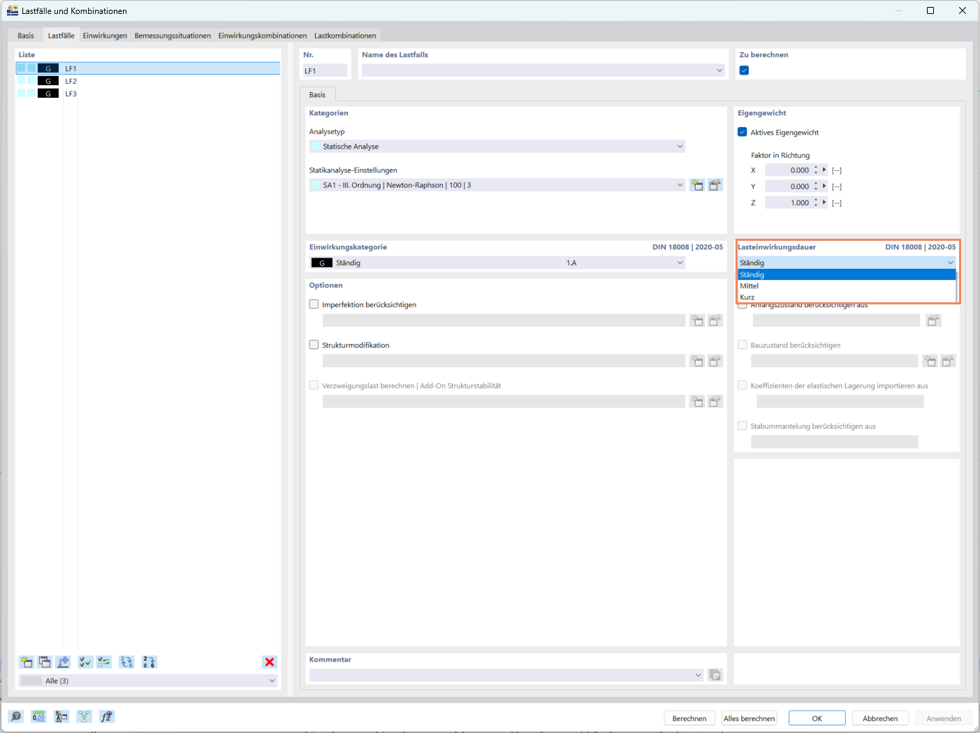
Angabe der Lasteinwirkungsdauer in 'Lastfälle und Kombinationen'

Ansicht von RFEM 6 mit Optionen zur Angabe der Lastdauer in den Lastfalldefinitionen.

Das Bild zeigt einen Ausschnitt aus der RFEM 6-Oberfläche, in der Anwender die Lastdauer für Lastfälle und Kombinationen festlegen können. Mit dieser Funktion können Statiker die zeitlichen Auswirkungen verschiedener Lasten in RFEM 6 genau modellieren und analysieren. Die Auswahl trägt dazu bei, die Genauigkeit der Berechnungen und die Einhaltung der Bemessungsnormen zu gewährleisten, indem verschiedene Lastmuster und -dauern berücksichtigt werden.
  • Lasteinwirkungsdauer
  • Lastfälle
  • RFEM 6
  • Statische Berechnung
  • Ingenieursoftware
Verwendet in
  • Glasbemessung in RFEM 6: Umfassender Überblick
Teilen