Fehlermeldung über fehlende Materialparameter-Beziehung in Bausoftware.
Fehlermeldung über fehlende Materialparameter-Beziehung in Bausoftware.
28. Mai 2025
056907

FAQ 005688 | Erklärung der Lösung des Fehlers bei benutzerdefinierten Materialien

Fehlermeldung über fehlende Materialparameter-Beziehung in Bausoftware.

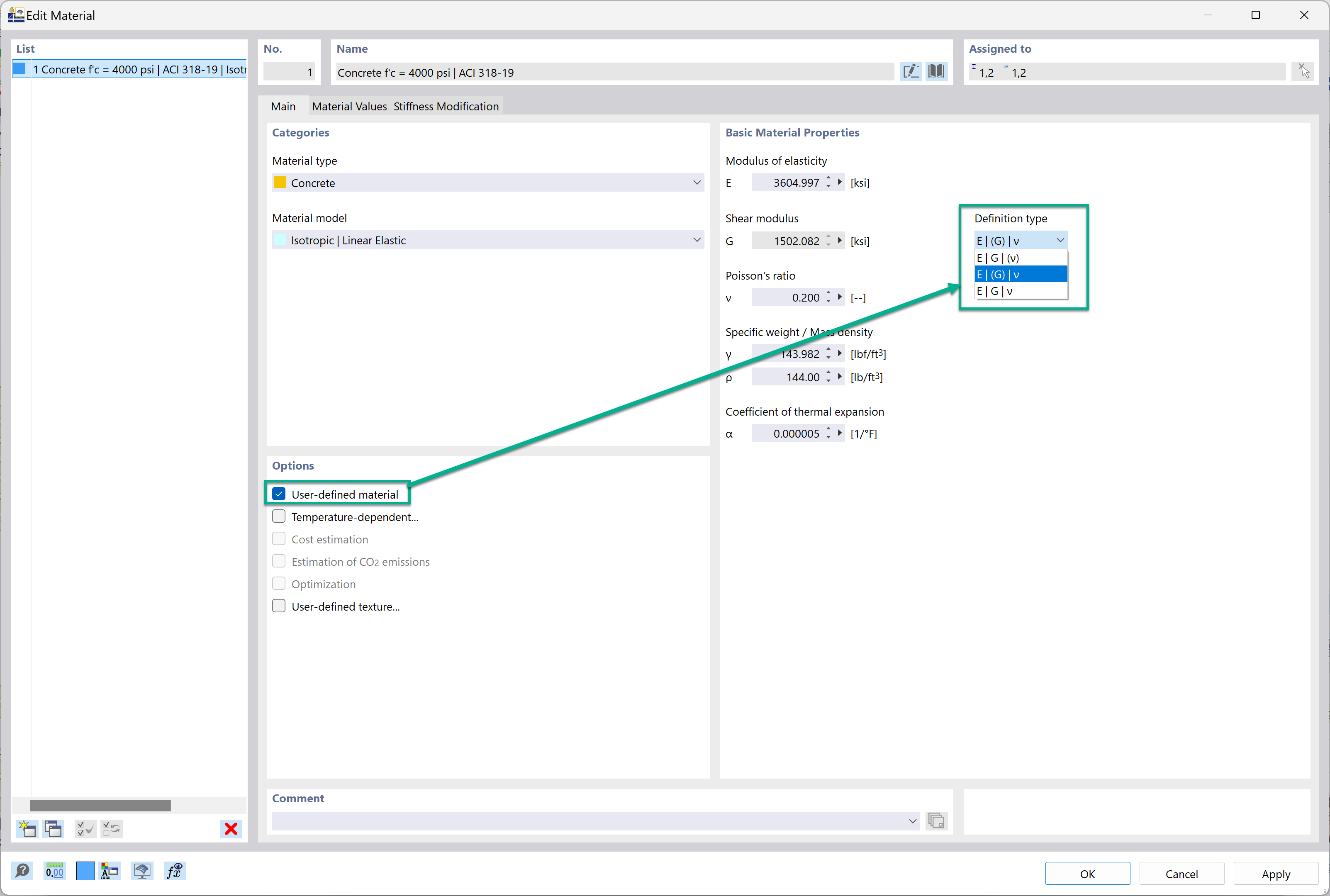
Das Bild zeigt eine Fehlermeldung im Zusammenhang mit der Erstellung von benutzerdefinierten Materialien in einer Bausoftware, speziell im Hinblick auf die nicht erfüllte Beziehung E2G(1+v). Die Meldung enthält Richtlinien für die ordnungsgemäße Berechnung von Materialeigenschaften und hebt häufige Fehler und Anpassungen hervor, die für die Lösung dieser Fehler während des Materialdefinitionsprozesses erforderlich sind.
  • Benutzerdefiniertes Material
  • Fehlermeldung
  • Bausoftware
  • Materialdefinition
  • Parameterbeziehung
Verwendet in
  • Definitionstyp des Elastizitätsmoduls, des Schubmoduls und der Querdehnzahl
Teilen