87x
005688
6. Juni 2025

Definitionstyp des Elastizitätsmoduls, des Schubmoduls und der Querdehnzahl

Beim Versuch, ein Material als benutzerdefiniert zu erstellen/bearbeiten, erhalte ich die Fehlermeldung "Die Beziehung E=2G(1+v) ist nicht erfüllt...". Wie kann ich diese Fehlermeldung umgehen und mit dem so definierten Material fortfahren?


Antwort:

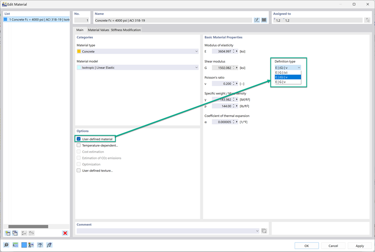
Nachdem ein Material auf benutzerdefiniert gesetzt wurde, kann der Definitionstyp geändert werden; dies steuert, wie der Elastizitätsmodul, der Schubmodul und die Querdehnzahl zueinander in Beziehung stehen. Es gibt drei Optionen im Dropdown-Menü.
1. E | G | (v)
Diese Option berechnet die Querdehnzahl basierend auf G und E.
2. E | (G) | v
Diese Option berechnet G basierend auf E und der Querdehnzahl.
3. E | G | v
Diese Option hält alle Eigenschaften unabhängig voneinander. Diese Option ist am besten zu wählen, wenn Sie möchten, dass die Eigenschaften unabhängig sind.


Dies ist eine gute Lösung, wenn diese Fehlermeldung erscheint:
"Die Relation E=2G(1+v) ist nicht erfüllt. Das Material kann einer Fläche oder einem Volumen nicht zugewiesen werden, ohne die Relation zu erfüllen. Bitte passen Sie die Materialparameter an."
Wenn alle Materialeigenschaften unabhängig voneinander gemacht werden, wird dieser Fehler behoben.


Autor

Alex ist für die Schulung der Kunden, den technischen Support und die Programmentwicklung für den nordamerikanischen Markt verantwortlich.



;