FAQ 005689 | Kann ich im Add-On Stahlbemessung die Stäbe mit Querschnitt der Klasse 4 nach CSA S16  bemessen?
FAQ 005689 | Kann ich im Add-On Stahlbemessung die Stäbe mit Querschnitt der Klasse 4 nach CSA S16  bemessen?
30. Mai 2025
057011
  • RFEM 6
  • Stahlbemessung für RFEM 6
  • Stahlbau
    • Statik und Tragwerksplanung
    • Stabilitätsnachweis
    • CSA S16

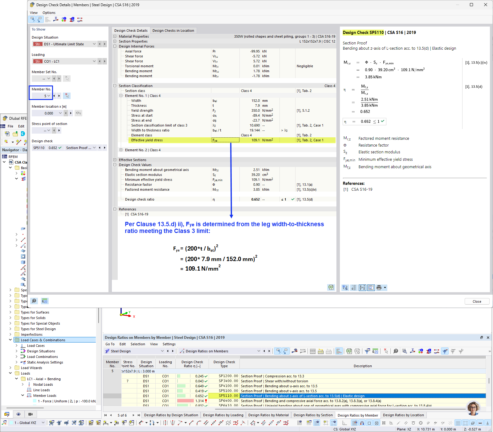
Berechnung der wirksamen Streckgrenze

FAQ 005689 | Kann ich im Add-On Stahlbemessung die Stäbe mit Querschnitt der Klasse 4 nach CSA S16 bemessen?

  • CSA S16 Klasse 4
  • Querschnitt Klasse 4
  • Stahlquerschnitt
  • Bemessung der Klasse 4
  • CSA S16
Verwendet in
  • Querschnitte der Klasse 4 nach CSA S16
Teilen