216x
005689
17. Juni 2025

Querschnitte der Klasse 4 nach CSA S16

Kann ich im Add-On Stahlbemessung Stäbe mit Querschnitten der Klasse 4 nach CSA S16 bemessen?


Antwort:

Ab RFEM-Version 6.10.0009 können Stäbe mit Profilen der Klasse 4 nach CSA S16 (2014 und 2019) [1] bemessen werden.
Für Stäbe, bei denen sowohl der Steg als auch die Flansche als Klasse 4 klassifiziert sind, erfolgt die Bemessung nach CSA S136-16 [2].

Eine Zusammenfassung des Bemessungsansatzes für verschiedene Querschnitte der Klasse 4 ist in Bild 1 dargestellt.

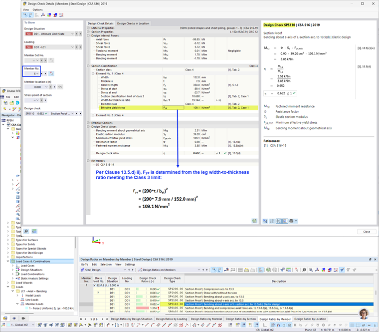
Bild 2 zeigt ein Berechnungsbeispiel für den faktorisierten Momentwiderstand Mr unter Verwendung des wirksamen Widerstandsmoments.

Bild 3 zeigt ein Berechnungsbeispiel für den rechnerischen Momentwiderstand Mr unter Verwendung der effektiven Fließspannung.


Autor

Cisca ist für die Schulung der Kunden, den technischen Support und die Programmentwicklung für den nordamerikanischen Markt verantwortlich.

Referenzen


;