FAQ 005612 | Wie können in RFEM 6 Wanderlasten definiert werden?
FAQ 005612 | Wie können in RFEM 6 Wanderlasten definiert werden?
3. Juni 2025
057058
  • RFEM 6

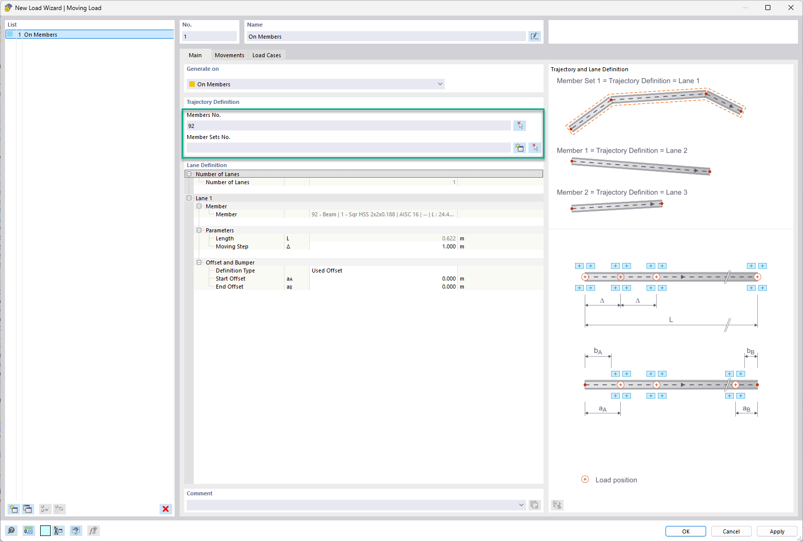
Auswahl von Stab bzw. Stabsatz - Wanderlast

FAQ 005612 | Wie können in RFEM 6 Wanderlasten definiert werden?

  • RFEM 6
  • Tragwerksplanung
  • Wanderlasten
  • Stabendgelenke
  • Knotenfreigaben
  • Lastassistenten
  • Linienfreigaben
  • Lastfälle
Verwendet in
  • Wanderlasten in RFEM 6
Teilen