746x
005612
3. Juni 2025

Wanderlasten in RFEM 6

Wie kann ich in RFEM 6 Wanderlasten definieren?


Antwort:

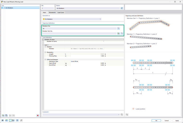
Die Wanderlasten sind im Ordner "Lastassistenten" im Daten-Navigator oder über das Menü "Einfügen" zu finden. Wenn das Dialogfeld geöffnet ist, erscheint ein Dropdown-Menü. In diesem kann ausgewählt werden, ob die Wanderlast auf eine Fläche oder ein Stab angewendet werden soll. Wählen Sie auf der Registerkarte "General" die gewünschte(n) Fläche(n) aus. Der Pfad für die Belastung muss als eine Reihe von Linien definiert werden, die im Modell gezeichnet sind. Im nächsten Schritt legen Sie fest, wie viele Linien Sie definieren möchten. Für jede Linie können Parameter zusammen mit einem Versatz und/oder einem Puffer definiert werden.


Wählen Sie für einen Stab oder einen Stabsatz einfach den entsprechenden Stab bzw. die Stäbe oder den Stabsatz aus, auf den die Wanderlasten anzuwenden sind. In diesem Dialog besteht auch die Möglichkeit, einen Stabsatz über die Schaltfläche mit dem "goldenen Stern" zu erstellen. Unter der Linien-Definition ist anschließend festzulegen, wo der "Bewegungsschritt" und die Versätze einzugeben sind. Schauen Sie sich das Bitmodell auf der rechten Seite an, um einen Bezug zu diesen Eingaben herzustellen.

Wählen Sie dazu auf der Registerkarte "Bewegungen" in der Tabelle die "Linien-Definition" aus und erstellen Sie in der Zelle unter der Spalte "Lastmodell" eine Definition des Lastmodells. In diesem Dialogfenster wird die Anzahl der Lastkomponenten festgelegt. Für jede Komponente kann der Benutzer Folgendes definieren:

  • Lasttyp
  • Koordinatensystem
  • Lastrichtung
  • Art der Last
  • X- und Y-Positionen
  • Lastgrößen

Sobald dies festgelegt wurde, kann ein Belastungsfaktor angewendet werden. Zudem kann ein Abstand zur vorherigen Last festgelegt werden oder man kann entscheiden, ob diese Bewegung unabhängig von der vorherigen Last ist.


Auf der letzten Registerkarte "Lastfälle" werden die erforderlichen Lastfälle automatisch generiert.


Autor

Alex ist für die Schulung der Kunden, den technischen Support und die Programmentwicklung für den nordamerikanischen Markt verantwortlich.



;