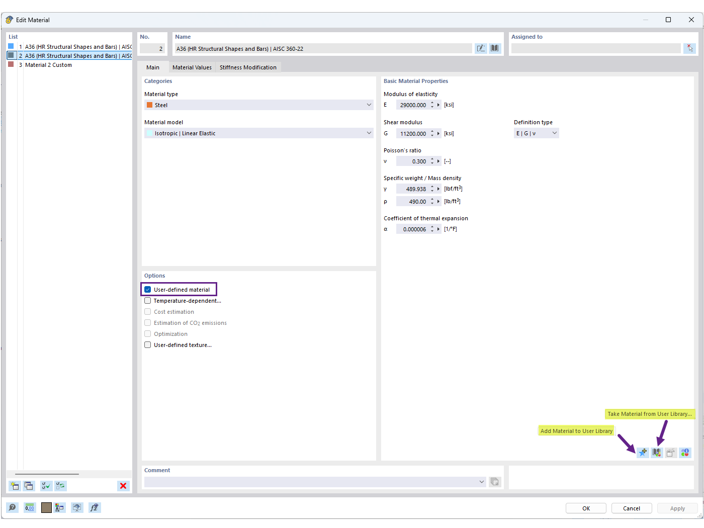
FAQ 005701 | Wie kann ich mein benutzerdefiniertes Material in der RFEM 6-Materialbibliothek speichern?
FAQ 005701 | Wie kann ich mein benutzerdefiniertes Material in der RFEM 6-Materialbibliothek speichern?
30. Juni 2025
057600

Benutzerdefiniertes Material in der Bibliothek speichern

FAQ 005701 | Wie kann ich mein benutzerdefiniertes Material in der RFEM 6-Materialbibliothek speichern?

  • Benutzer-Materialbibliothek
  • Benutzerdefiniertes Material
  • Materialbibliothek
Verwendet in
  • Bibliothek der benutzerdefinierten Materialien
Teilen