166x
005701
30. Juni 2025

Bibliothek der benutzerdefinierten Materialien

Wie kann ich mein benutzerdefiniertes Material in die Materialbibliothek von RFEM 6 speichern?


Antwort:

Um ein benutzerdefiniertes Material in RFEM 6 zu speichern, haben Sie zwei Möglichkeiten:

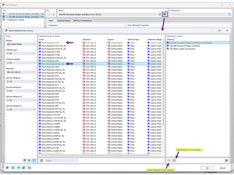
  1. Aus dem Materialdialog: Bearbeiten Sie ein vorhandenes Material oder erstellen Sie ein neues, und klicken Sie dann auf das Symbol "Material zur Benutzerbibliothek hinzufügen" (Bild 1).
  2. Direkt in der Bibliothek: Öffnen Sie die Materialbibliothek und verwenden Sie die Option "Material in der Benutzerbibliothek erstellen" (Bild 2).

Nachdem Sie Ihre benutzerdefinierten Materialien gespeichert haben, werden diese grün angezeigt und stehen für die Verwendung in anderen Modellen zur Verfügung.

Der Speicherort für die Datenbank der Bibliothek von Benutzermaterialen ist unter "Programmoptionen“ zu finden. Die DBM-Datei kann von Ihnen auch mit einem anderen Benutzer auf einem anderen Computer geteilt werden. Der Empfänger sollte die DBM-Datei in einem durch die Pfadeinstellung angegebenen Ordner speichern (Bild 3).


Autor

Cisca ist für die Schulung der Kunden, den technischen Support und die Programmentwicklung für den nordamerikanischen Markt verantwortlich.



;