FAQ 005701 | Wie kann ich mein benutzerdefiniertes Material in der Materialbibliothek von RFEM  6 speichern?
FAQ 005701 | Wie kann ich mein benutzerdefiniertes Material in der Materialbibliothek von RFEM  6 speichern?
30. Juni 2025
057601

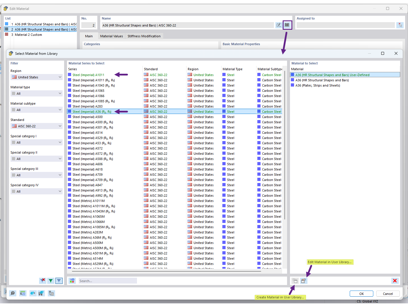
Material in der Benutzer-Materialbibliothek erstellen

FAQ 005701 | Wie kann ich mein benutzerdefiniertes Material in der Materialbibliothek von RFEM 6 speichern?

  • Benutzer-Materialbibliothek
  • Benutzerdefiniertes Material
  • Materialbibliothek
Verwendet in
  • Bibliothek der benutzerdefinierten Materialien
Teilen