KB 001966 | Durchstanznachweis in RFEM 6 nach ACI 318-19 und CSA A23.3:19 | Teil II
KB 001966 | Durchstanznachweis in RFEM 6 nach ACI 318-19 und CSA A23.3:19 | Teil II
11. Juli 2025
057735

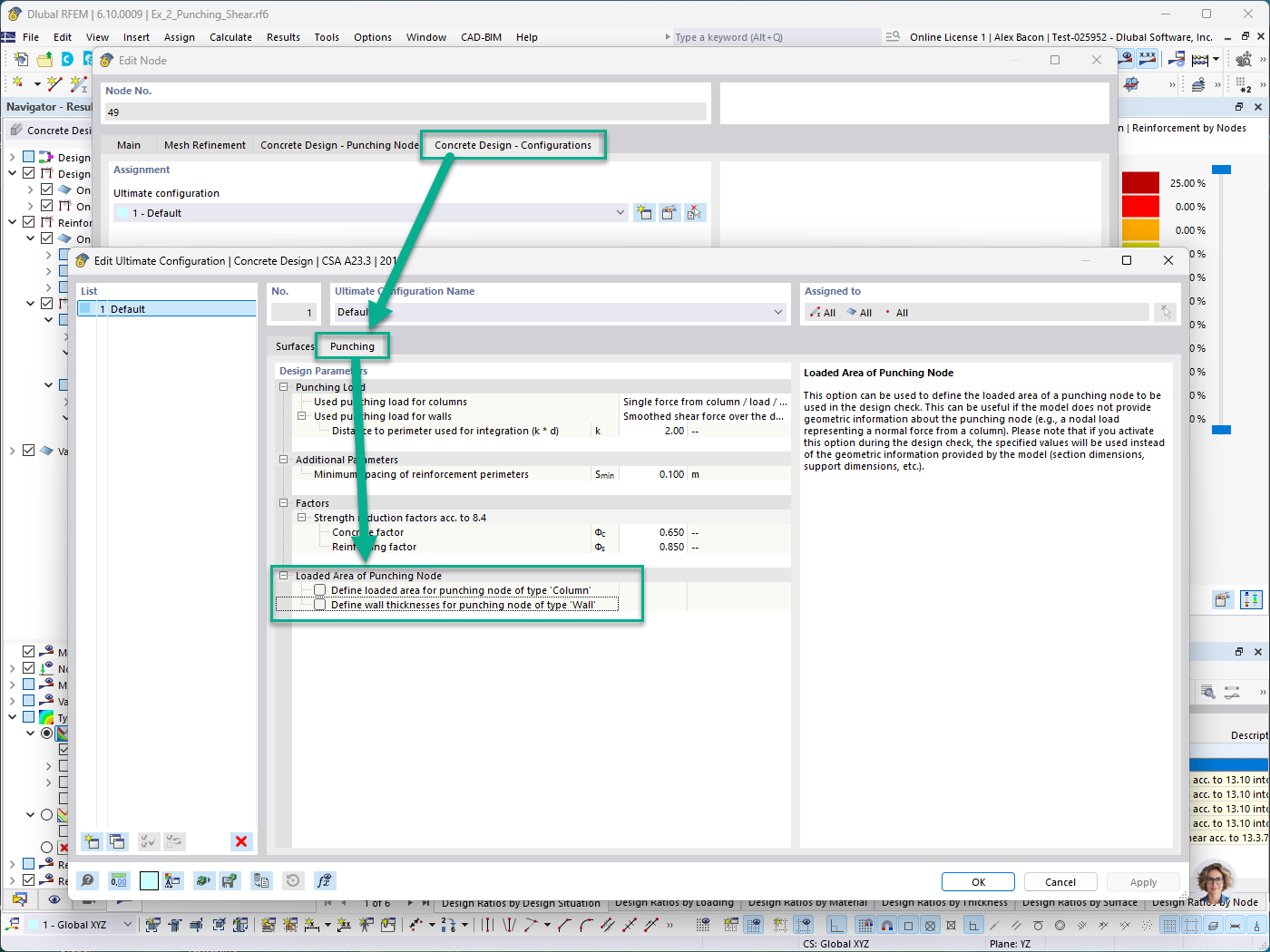
Betonbemessung - Register Konfiguration - Lasteinleitungsfläche des Durchstanzknotens für Stütze und manuelle Definition der Wand

KB 001966 | Durchstanznachweis in RFEM 6 nach ACI 318-19 und CSA A23.3:19 | Teil II

Verwendet in
  • Durchstanznachweis gem. ACI 318-19 und CSA A23.3:19 in RFEM 6 | Teil II
Teilen