322x
001966
14. Juli 2025

Durchstanznachweis gem. ACI 318-19 und CSA A23.3:19 in RFEM 6 | Teil II

In diesem Artikel werden die neuen Verbesserungen beim Durchstanznachweis in RFEM 6 erläutert. Sie erweitern den ursprünglichen Funktionsumfang, der in Teil I besprochen wurde. Die Aktualisierungen entsprechen den Bestimmungen von ACI 318-19 und CSA A23.3:19, bieten eine höhere Präzision und ermöglichen umfassendere Konstruktionsmöglichkeiten.

Was ist neu

Die folgenden Verbesserungen wurden implementiert, um die Genauigkeit und Flexibilität der Durchstanznachweise zu erhöhen:

  • Unterstützung für ACI 318: Für Platten-Stützen-Verbindungen und ähnliche Fälle sind jetzt bidirektionale (Durchstanz-) Schubfestigkeitsnachweise gemäß ACI 318-19 Abschnitt 22.6 verfügbar.
  • Unterstützung für CSA A23.3: Nachweise der einachsigen und zweiachsigen Schubfestigkeit gemäß CSA A23.3 Klausel 13.3.2 sind jetzt enthalten.
  • Berücksichtigung der Schubbewehrung: Bei der Durchstanzbemessung wird nun auch die Schubbewehrung berücksichtigt. Dadurch werden die Ergebnisse in bewehrten Bereichen genauer und weniger konservativ. In der zweiachsigen Schubbemessung wurde die Bewehrung bisher nicht berücksichtigt.
  • Die Eingabemöglichkeiten für die Bewehrung wurden verbessert: Benutzer können nun zweiachsige Schubbewehrung direkt an Knoten definieren, einschließlich vertikaler Schubstäbe und Kopfbolzen.
  • Erweiterte Knotentypen: Durchstanznachweise können nun sowohl an Stützen als auch an Wänden, die eine Platte einrahmen, durchgeführt werden. Die Abmessungen für Stütze oder Wand können manuell eingegeben werden und werden ausschließlich in den Nachweisen der Durchstanzbemessung verwendet.
  • Erweiterte Festigkeitsnachweise: Die Software berechnet nun sowohl die Durchstanzfestigkeit mit als auch ohne Schubbewehrung. Beide Ergebnissätze werden in den Bemessungsdetails angezeigt.
  • Code-Konformitätsprüfungen: Zusätzliche Detaillierungs- und Grenzprüfungen werden gemäß ACI 318-19 und CSA A23.3-19 durchgeführt.

Neue Eingabe für zweiachsige Schubbewehrung

Mit RFEM 6 ist nun eine direkte Eingabe der zweiachsigen Schubbewehrung an Knoten möglich. Zudem bietet die Software eine detaillierte Kontrolle über die Geometrie der Bewehrung und verbessert die Genauigkeit der Durchstanzberechnungen.
Um diese Bewehrung zu definieren, muss der relevante Knoten bearbeitet und der Durchstanznachweis aktiviert werden.


Gehen Sie dann zur Registerkarte "Betonbemessung – Durchstanzknoten". Hier erstellen oder bearbeiten Sie die Durchstanzbewehrung.

In dieser Registerkarte:

  • Die Angabe des Materials und der Balkengröße erfolgt auf der linken Seite.
  • Der Bewehrungstyp kann auf der rechten Seite ausgewählt werden. Es kann zwischen "Kopfbolzen" und "Vertikal" gewählt werden.

Für zukünftige Versionen von RFEM 6 werden zusätzliche Optionen geplant.


In der Registerkarte Anordnung:

  • Geben Sie die Anzahl der Umfänge (n_p) ein.
  • Definieren Sie anschließend die Anzahl der Kopfbolzen pro Richtung und Umfang.
  • Der Umfangsabstand kann entweder als Faktor der Flächendicke oder durch die Eingabe absoluter Werte (S₁ und S) angegeben werden.
  • Eine grafische Bitmap rechts zeigt jede Eingabe visuell, um das Verständnis zu erleichtern.


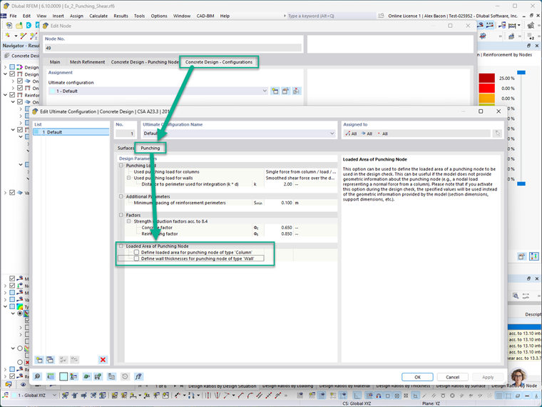
Auf der Registerkarte "Betonbemessung – Konfigurationen" kann der belastete Bereich des Durchstanzknotens sowohl für Stützen als auch für Wände manuell definiert werden, wobei diese Definition sowohl für Stützen als auch für Wände gilt. Hierzu gehört auch das Einstellen der Querschnittsabmessungen der Stütze bzw. des Wandrahmens im Knoten.

Hinweis: Bei Aktivierung dieser manuellen Eingaben kommt es zu einer Überschreibung der tatsächlichen Modellgeometrie während der Durchstanznachweise. Dadurch wird es Designern ermöglicht, bei Bedarf benutzerdefinierte oder konservative Annahmen zu simulieren.


Um die Durchstanzbewehrung im Modell visuell anzuzeigen, navigieren Sie zu:
Display Navigator → Modell → Typen für Beton

Dies zeigt die Bewehrung grafisch an den Knoten, an denen der Durchstanzeingang aktiviert wurde. Im Bild unten repräsentieren die blauen Symbole die definierte Durchstanzbewehrung.

Erweiterte Nachweise der Durchstanzfestigkeit

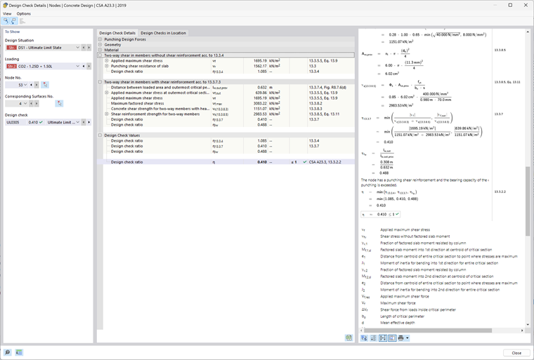
In früheren Versionen von RFEM 6 wurden Durchstanznachweise durchgeführt, ohne die Querkraftbewehrung explizit zu berücksichtigen. Die neuesten Verbesserungen bieten nun folgende Erweiterungen:

  • Einbeziehung der Querkraftbewehrung in Berechnungen: Das Programm bezieht die Querkraftbewehrung nun in die Bemessungsberechnungen der Durchstanzfestigkeit ein, wodurch effizientere und genauere Ergebnisse geliefert werden. Zu Vergleichszwecken führt RFEM 6 die Berechnung weiterhin ohne Bewehrung durch, und beide Ergebnisse sind in den Bemessungsdetails verfügbar.
  • Überprüfung der Bewehrungsdetails: Die Software kontrolliert nun die Anforderungen an die Detaillierung, die der Code vorschreibt, einschließlich Abstand der Stäbe, Verankerung und Bewehrungsgrenzen gemäß ACI 318-19 und CSA A23.3:19.
  • Grafische Anzeige der Bewehrungsbereiche: Die erforderlichen (Av,req) und die vorhandenen (Ap,prov) Bewehrungsbereiche werden jetzt an den relevanten Knoten grafisch angezeigt. Bewehrungsbereiche werden jetzt an den relevanten Knoten grafisch dargestellt. Das hilft Nutzern dabei, die Einhaltung der Bemessungsanforderungen visuell zu bestätigen.

Beispiel

In diesem Abschnitt wird ein vereinfachtes Beispiel einer Durchstanzbemessung demonstriert, das in RFEM 6 modelliert wurde. Die Ergebnisse werden mit Handberechnungen basierend auf ACI 318-19 verglichen.
Szenario:
Ein Einzelfundament aus bewehrtem Ortbeton für eine Innenstütze, die einer konzentrischen axialen Belastung ausgesetzt ist. Die Konstruktion geht davon aus, dass die Durchstanzfestigkeit die erforderliche Fundamentdicke bestimmt und die Mitwirkung der Schubfestigkeit der Bewehrung vernachlässigt werden kann.
Angaben:

  • Bemessene Belastung, Pu = 1 kip (Druck)
  • Bemessungsstandard: ACI 318-19


Schritt 1: Ermittlung der effektiven Tiefe (d)
Die effektive Tiefe, d, wird berechnet, indem die Betondeckung und die Hälfte des Stabdurchmessers von der Gesamtdicke der Platte abgezogen wird:

Schritt 2: Ermittlung des kritischen Umfangs (bo)
Der kritische Umfang befindet sich in einem Abstand von d/2 von der Stirnseite der Stütze:

Schritt 3: Bestimmung der Tragfähigkeit bei Durchstanzschub (vc)
Unter Verwendung der ACI 318-19 Tabelle 22.6.5.2 ist die nominale Schubspannung vc (ohne Bewehrung) das Minimum von drei Ausdrücken:

Diese können zur Klarheit vereinfacht werden:

Wo:
β das Verhältnis der längeren zur kürzeren Seite der Stütze (oder des beladenen Bereichs) ist:

αs für eine Innenstütze gemäß ACI Abschnitt 22.6.5.3 gleich 40:

Schritt 4: Berechnung der nominalen Durchstanzschubfestigkeit
Die nominale Durchstanzschubfestigkeit wird berechnet als:

Wo:
λ = 1.0 für Normalbeton (ACI 19.2.4.3)
λs, der Größenmodifikationsfaktor, wird bestimmt aus Abschnitt 22.5.5.1.3:

Unter Verwendung dieser Werte:

Ergebnis:
Die bemessene Durchstanzfestigkeit (φVc) ohne Schubbewehrung beträgt 563.273 kips.

RFEM 6 – Add-On Betonbemessung – Ergebnisse

Nachfolgend finden Sie die Nachweisausgabe des Add-Ons "Betonbemessung" in RFEM 6, die dem am Ende dieses Artikels beigefügten Beispielmodell entspricht.
RFEM 6 zeigt die Durchstanzschubfestigkeit vc als Druckwert (ksi) an. Um das Analyseergebnis zu vergleichen, muss dieser Wert mit dem kritischen Umfang (bo), der effektiven Tiefe (d) und dem Reduktionsfaktor der Festigkeit (φ) multipliziert werden.
Beispielvergleich:
vc = 0.75 × 0.191 ksi × 156.5 in × 25.125 in.
vc = 563.27 kips
Dies stimmt mit der Handberechnung von 563.27 kips überein.


Fazit

Mit diesen neuesten Updates bietet RFEM 6 einen umfassenden und codekonformen Workflow für die Durchstanzbemessung gemäß den Standards ACI 318-19 und CSA A23.3-19.
Zu den wichtigsten Verbesserungen gehören:

  • Die Fähigkeit, knotenspezifische Schubbewehrung zu definieren.
  • Verbesserte Genauigkeit bei Kapazitätsprüfungen durch Einbeziehung der Bewehrung.
  • Unterstützung für mehrere Bewehrungsarten, einschließlich vertikaler Stäbe und Kopfbolzen.

Die Modellierungsflexibilität und die Zuverlässigkeit der Bemessung werden durch diese Funktionen deutlich verbessert.
Eine Zusammenfassung der ersten in RFEM 6 verfügbaren Durchstanz-Tools ist in Teil I dieser Serie zu finden.
Link zur Durchstanzbemessung - Teil 1


Autor

Alex ist für die Schulung der Kunden, den technischen Support und die Programmentwicklung für den nordamerikanischen Markt verantwortlich.

Links
Referenzen


;