Detailanforderungen an die Durchstanzbewehrung, geprüft auf Tragsicherheit und Konformität.
Detailanforderungen an die Durchstanzbewehrung, geprüft auf Tragsicherheit und Konformität.
11. Juli 2025
057757

Detailanforderungen werden überprüft

Detailanforderungen an die Durchstanzbewehrung, geprüft auf Tragsicherheit und Konformität.

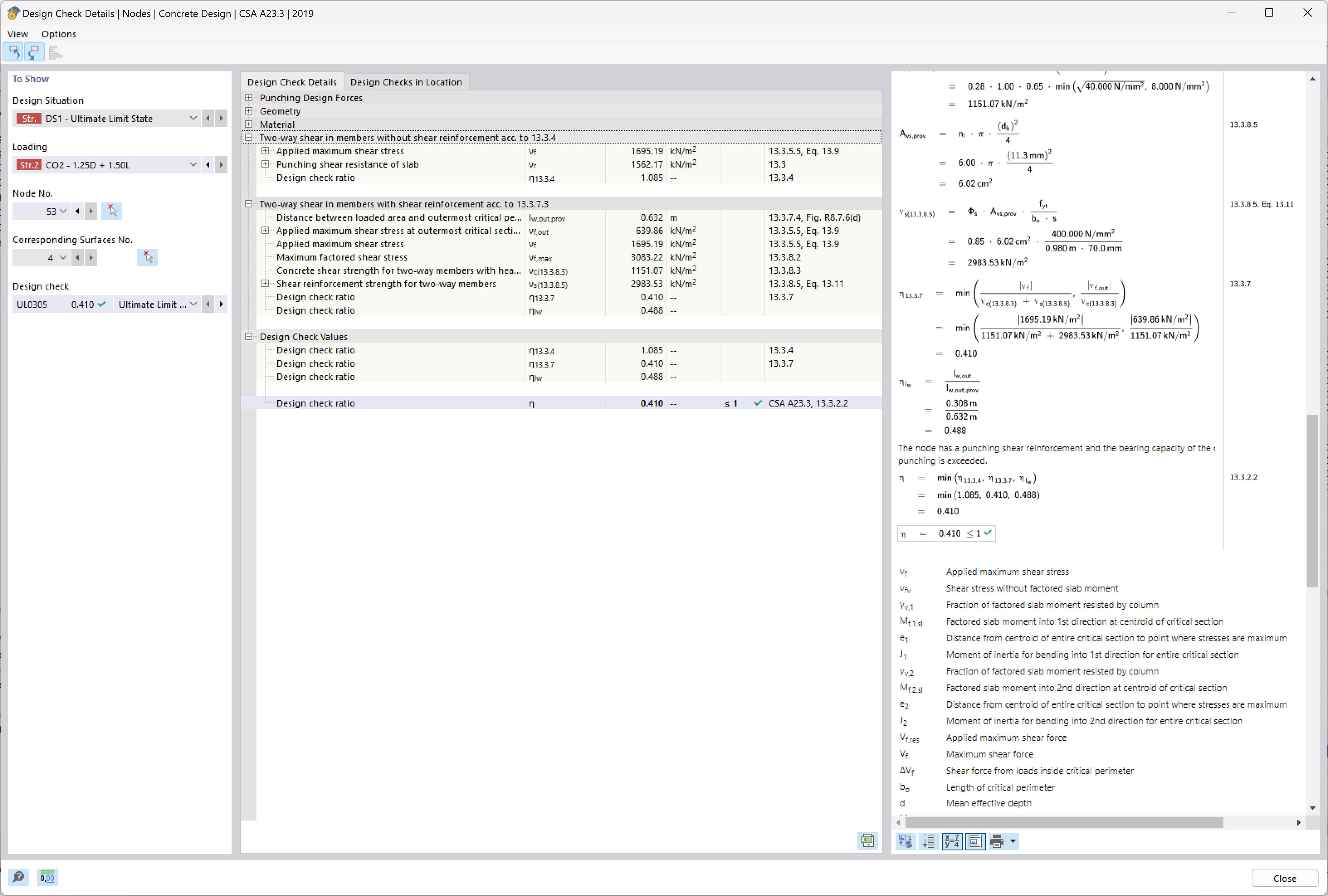
Das Bild analysiert die Anforderungen an die Durchstanzbewehrung in Betonkonstruktionen. Der Schwerpunkt liegt auf der Bewertung der Detailanforderungen, um die Einhaltung der Sicherheitsnormen für Bauwerke zu gewährleisten. Diese Nachweise sind für die Integration und Platzierung der Bewehrung unerlässlich, um Scherversagen in kritischen Bereichen zu verhindern. Solche Analysen gewährleisten, dass Tragwerke die bemessenen Lasten sicher und effizient tragen können.
  • Durchstanzen
  • Bewehrung
  • Tragsicherheit
  • Detailanforderungen
  • Konformität
Verwendet in
  • Durchstanznachweis gem. ACI 318-19 und CSA A23.3:19 in RFEM 6 | Teil II
Teilen