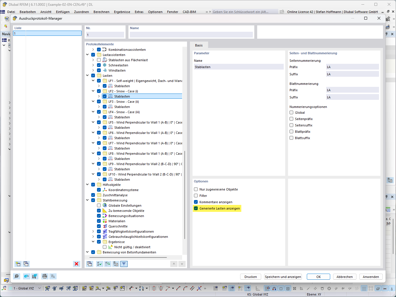
Darstellung einer Funktion zur Anzeige von generierten Lasten in technischer Detailansicht.
Darstellung einer Funktion zur Anzeige von generierten Lasten in technischer Detailansicht.
15. Juli 2025
057789
  • RFEM 6
  • RSTAB 9

FAQ 005711 | Lastassistent - Generierte Last anzeigen

Darstellung einer Funktion zur Anzeige von generierten Lasten in technischer Detailansicht.

Das Bild veranschaulicht eine Funktion zur Anzeige generierter Lasten, die numerisch und in technischen Details dargestellt sind. Es zeigt die detaillierte Lastverteilung in einer strukturellen Analyseumgebung, wobei spezifische Lasten auf einem Modell visualisiert werden.
  • Generierte Lasten
  • Technische Detailansicht
  • Lastberechnung
  • Strukturmodell
Verwendet in
  • Lastassistent - Generierte Last anzeigen
Teilen