68x
005711
15. Juli 2025

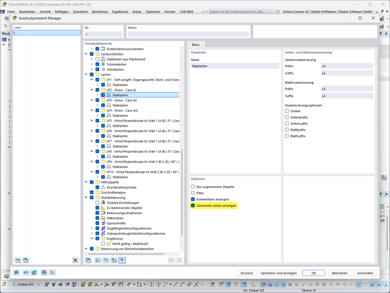
Lastassistent - Generierte Last anzeigen

Wie kann ich die generierten Lasten aus den Lastassistenten tabellarisch ins Ausdruckprotokoll drucken?


Antwort:

Sie müssen dazu nur in den jeweiligen Lasten im Ausdruckprotokoll-Manager die Option "Generierte Last anzeigen" aktivieren.


Autor

Herr Hoffmann betreut die Dlubal Anwender im Kundensupport und ist verantwortlich für die Koordination aller technischen Anfragen und Aktivitäten.



;