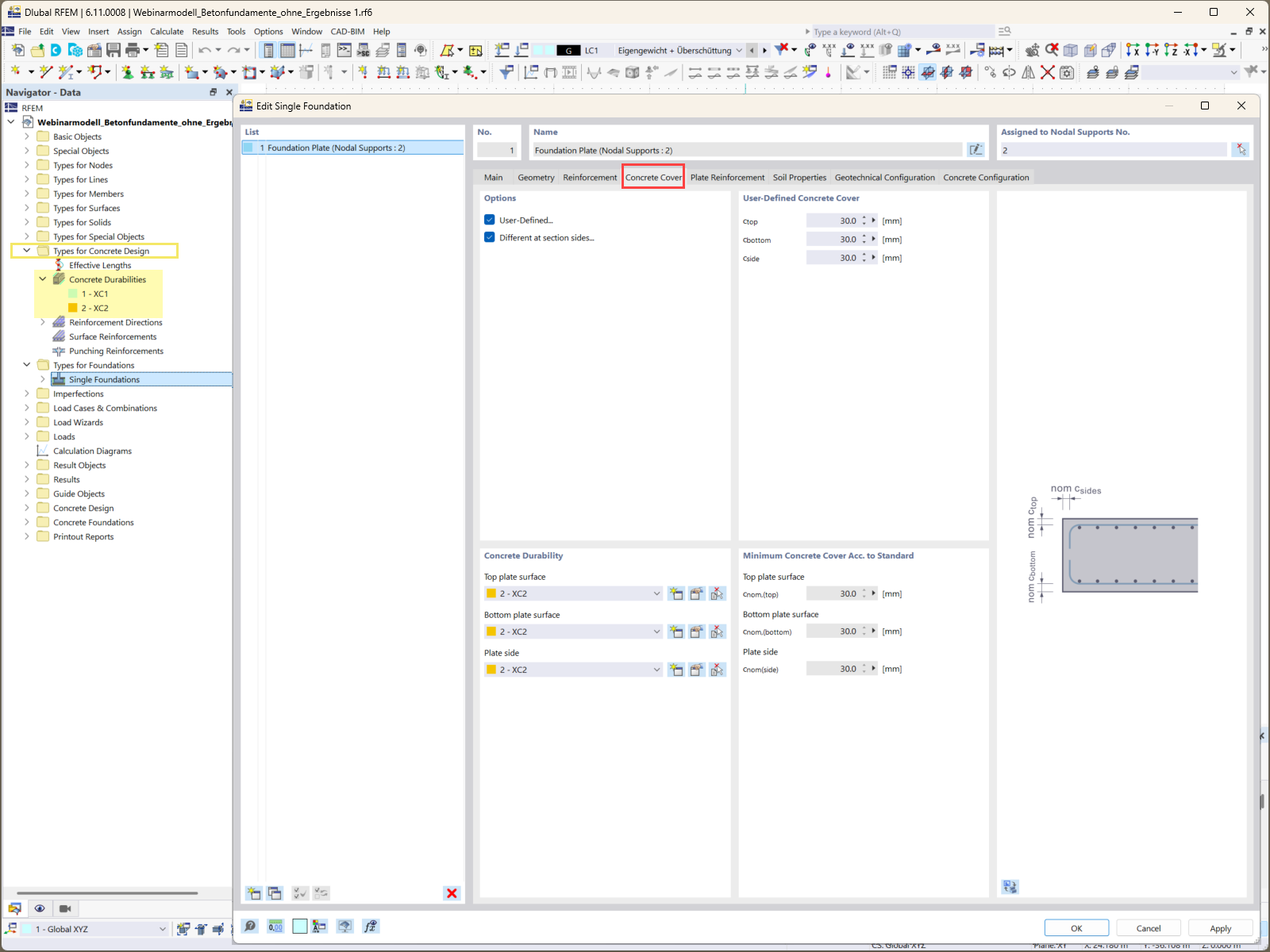
Eingabemaske zur Definition der Betondeckungsparameter in der Fundamentbemessungssoftware.
Eingabemaske zur Definition der Betondeckungsparameter in der Fundamentbemessungssoftware.
1. September 2025
058703
  • RFEM 6
  • Betonfundamente für RFEM 6
  • Fundamente und Grundbau

Angaben zur Betondeckung für Fundamente

Eingabemaske zur Definition der Betondeckungsparameter in der Fundamentbemessungssoftware.

Das Bild zeigt den Eingabebildschirm, der zur Angabe der Anforderungen der Betondeckung im Add-On Betonfundamente verwendet wird. Diese Funktion ist für die Gewährleistung der Dauerhaftigkeit und den Schutz von Stahlbeton vor Umwelteinflüssen unerlässlich. Über die Benutzeroberfläche können Anwender unterschiedliche Deckungsabstände für verschiedene Komponenten des Fundaments genau definieren, sodass eine Anpassung an spezifische Projektanforderungen möglich ist.
  • Betondeckung
  • Fundamentbemessung
  • Konstruktionssoftware
  • Tragwerksplanung
  • Add-On Betonfundamente
Verwendet in
  • Bemessung von starken und zuverlässigen Betonfundamenten für Ihre Projekte: Teil 1
Teilen