582x
001981
10. September 2025

Bemessung von starken und zuverlässigen Betonfundamenten für Ihre Projekte: Teil 1

In diesem Beitrag erfahren Sie, wie Sie mit dem Add-On Betonfundamente Ihre Fundamente erstellen, die mit dem Add-On in RFEM 6 weiter bemessen und optimiert werden können. Lernen Sie Schritt für Schritt, wie Sie verschiedene Fundamentarten bemessen und dabei die Einhaltung internationaler Normen für strukturelle Integrität und Dauerhaftigkeit sicherstellen können.

Fundamente sind ein entscheidendes Element der Tragwerksplanung, da sie Gebäuden und Infrastruktur Halt und Stabilität verleihen. Egal, ob Sie ein Betonfundament für ein Metallgebäude bemessen, an einem Fundament für eine Windkraftanlage arbeiten oder sich einfach nur mit Stahlbetonkonstruktionen beschäftigen: Es ist wichtig, die Grundlagen der Bemessung von Betonfundamenten zu verstehen. Weitere Informationen zu diesem Thema finden Sie in unserem Knowledge-Base-Artikel:

In diesem Artikel wird die Erstellung von Betonfundamenten mit dem RFEM-6-Add-on Betonfundamente erläutert. Mit diesem leistungsstarken Tool können Ingenieure die Einhaltung internationaler Normen, wie beispielsweise Eurocode 2 und Eurocode 7, sicherstellen. Das Add-On optimiert Fundamenttypen, die Materialauswahl und die geotechnischen Nachweise, rationalisiert den Bemessungsprozess und sorgt für Transparenz.

Wichtigste Funktionen des Add-Ons Betonfundamente

Das Add-On Betonfundamente verbessert den Bemessungsprozess für Fundamente durch mehrere wichtige Funktionen, darunter:

  • "Fundamenttypen": Einfaches Bemessen von bewährten und unbewährten Fundamentplatten, Köcherfundamenten, Blockfundamenten und Stufenfundamenten.
  • "Geotechnische Bemessungsnachweise": Durchführen wichtiger Nachweise für Bodenversagen, Gleitkonstruktion, Lagesicherheit, Aufschwimmen und mehr, alles gemäß Eurocode 7.
  • "Bemessung von Stahlbeton": Durchführen von eingehenden Nachweisen für Biegebemessung, Durchstanzen und Mindestbewehrung gemäß Eurocode 2.
  • "Grafische und tabellarische Ausgabe": Erhalten von klaren Visualisierungen und detaillierten Tabellen für die Anforderungen an die Bewehrung.
  • Bemessungstransparenz: Sicherstellen von Genauigkeit und Klarheit durch Nachweise der Tragfähigkeit und Gebrauchstauglichkeit.

Schritt-für-Schritt-Anleitung zum Erstellen von Betonfundamenten in RFEM 6

Das Bemessen von Betonfundamenten mit dem Add-On Betonfundamente ist intuitiv und effizient. Nach der Aktivierung (Bild 1) steht das Add-On im Daten-Navigator von RFEM 6 unter den Registern "Fundamenttypen" und "Betonfundamente" zur Verfügung (Bild 2).

Schritt 1: Fundamenttyp auswählen

Öffnen Sie zunächst das Fenster "Neue Einzelfundamente" aus dem Register "Fundamenttypen" im Daten-Navigator von RFEM 6 (Bild 2) und wählen Sie anschließend den entsprechenden Fundamenttyp aus dem Dropdown-Menü aus (Bild 3). Zu den verfügbaren Fundamenttypen gehören:

  • Fundamentplatte (mit oder ohne Bewehrung)
  • Blockfundamente (mit glatten oder rauen Seiten)
  • Köcherfundamente (mit glatten oder rauen Seiten)
  • Stufenfundament (mit oder ohne Bewehrung)

Für dieses Beispiel wird eine bewehrte Fundamentplatte gewählt.

Schritt 2: Fundamentgeometrie definieren

Nachdem Sie den Fundamenttyp ausgewählt haben, definieren Sie dessen Geometrie. Legen Sie für die ausgewählte Fundamentplatte die Abmessungen in X- und Y-Richtung fest und geben Sie die Dicke der Platte an ( Bild 4). Sie können auch die Exzentrizität der Stütze über dem Fundament und ihre Abmessungen definieren. Wenn das Fundament einem Knotenlager zugeordnet ist, werden diese Details automatisch aus dem vorhandenen Modell übernommen. Dadurch wird sichergestellt, dass sich die Geometrie nahtlos in andere Tools von RFEM 6 integrieren lässt, beispielsweise in das Add-On Stahlanschlüsse, wenn Sie Fundamente für ein Stahlgebäude bemessen.

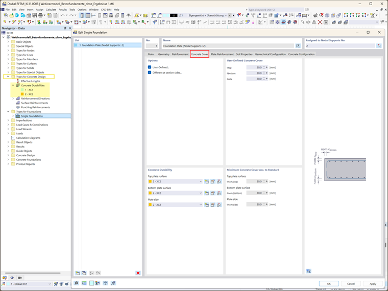
Schritt 3: Betondeckung und Haltbarkeit

Die Betondeckung wird durch die Einstellungen für die Betonhaltbarkeit bestimmt. Diese Einstellungen können über den Reiter "Betonhaltbarkeit" im Daten-Navigator aufgerufen werden. Wurden diese Einstellungen bereits definiert wurden, wird die Betondeckung automatisch berechnet. Es wird die gemäß den einschlägigen Normen erforderliche Mindestbetondeckung angezeigt. Alternativ können Sie die Deckung manuell definieren, indem Sie die Option "Benutzerdefiniert" auswählen. Dadurch sind benutzerdefinierte Werte für jede Seite des Querschnitts möglich.

Schritt 4: Bewehrungsdefinition

Wählen Sie in diesem Schritt die Bewehrungsoptionen (Netz, Bewehrungsstab oder beides) sowie das entsprechende Material aus (Bild 6). Die Bewehrung spielt eine wichtige Rolle bei der Bemessung von Fundamenten, da sie sicherstellt, dass diese die erforderlichen Lasten aufnehmen können. Nachdem Sie den Bewehrungstyp ausgewählt haben, können Sie die Bewehrungsdetails weiter definieren.

Bei bewehrten Fundamentplatten können beispielsweise sowohl die obere als auch die untere Plattenbewehrung definiert werden (Bild 7). Der im vorherigen Register ausgewählte Bewehrungstyp bestimmt die in diesem Abschnitt verfügbaren Eingabeoptionen. In diesem Beispiel wurden sowohl Netz als auch Bewehrungsstäbe ausgewählt und ihre entsprechenden Eigenschaften für die oberen und unteren Schichten definiert (Bilder 7 und 8).

Schritt 5: Bodeneigenschaften definieren

Über die Registerkarte "Bodeneigenschaften" können Sie wichtige Bodeneigenschaften definieren. Sie können den Boden als einschichtig (in zukünftigen Versionen auch als mehrschichtig) modellieren und Untergrundbedingungen wie drainierten oder undrainierten Boden festlegen (siehe Bild 9). Den Bereichen um die Fundamentplatte herum – beispielsweise unterhalb, neben und oberhalb der Platte – können unterschiedliche Bodenmaterialien zugewiesen werden. Im Abschnitt "Bodenparameter" können Sie weitere Bodeneigenschaften definieren, darunter Reibungswinkel, Grundwasserspiegel und Stärke der Erdschicht.

Schritt 6: Bemessungseinstellungen konfigurieren

Zwei wesentliche Bemessungskonfigurationen müssen spezifiziert werden:

  • "Geotechnische Bemessungskonfiguration": Dies umfasst Parameter wie Bemessungslast, Bodenversagen, Gleiten, Lagesicherheit, Aufschwimmen und Exzentrizitätsbelastung. Sie können eine bestehende geotechnische Konfiguration auswählen, bearbeiten oder eine neue erstellen. Die Übersicht wird dann wie in Bild 10 angezeigt.
  • "Konfiguration der Betonbemessung": Hier können Sie die konkreten Bemessungsparameter definieren, einschließlich Durchstanzen, Mindest- und Höchstbewehrung sowie Positionierung der Bemessungsquerschnitte. Sie können auch eine vorhandene geotechnische Konfiguration auswählen, bearbeiten oder eine neue erstellen (Bild 11).

Fazit

Auf diese Weise konnten die Betonfundamente erfolgreich erstellt und die wesentlichen Bemessungsparameter definiert werden. In zukünftigen Artikeln werden die nächsten Schritte des Berechnungs- und Bemessungsprozesses behandelt. Dazu gehören Überlegungen zu zusätzlichen Fundamentlasten und entsprechenden Lastkombinationen sowie die spezifischen Berechnungen und Nachweise, die für die verschiedenen Fundamenttypen erforderlich sind. Mit diesen Erkenntnissen können Sie Ihre Fundamentbemessungen vollständig optimieren, um den besonderen Anforderungen unterschiedlicher struktureller Bedingungen gerecht zu werden, und Sie können von den hervorragenden Funktionen des RFEM-6-Add-ons Betonfundamente profitieren.


Autor

Frau Kirova ist bei Dlubal zuständig für die Erstellung von technischen Fachbeiträgen und unterstützt unsere Anwender im Kundensupport.

Links


;