Ausdruckprotokoll-Manager: Zwischenergebnisse
Ausdruckprotokoll-Manager: Zwischenergebnisse
12. September 2025
058954
  • RFEM 6

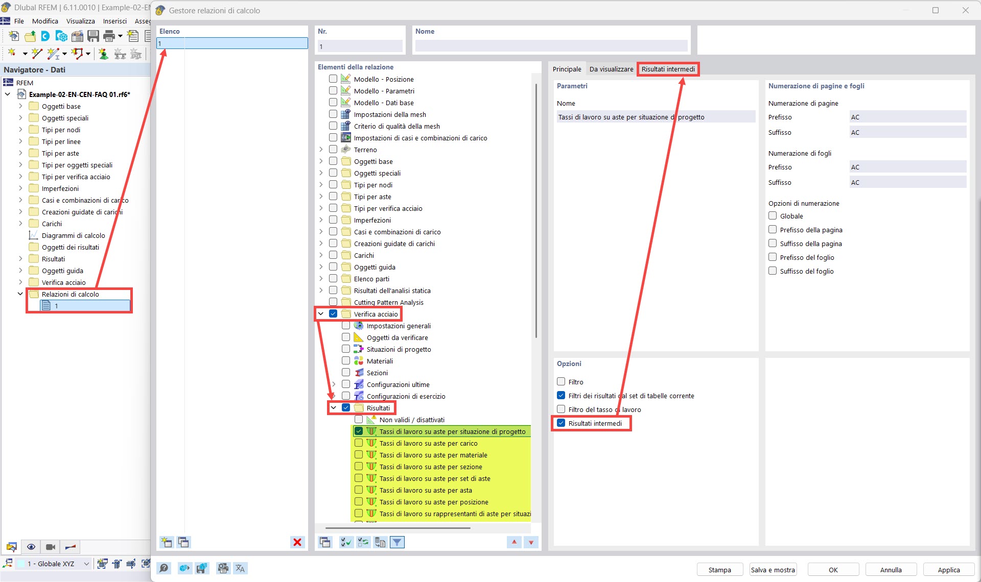
Ausdruckprotokoll-Manager: Zwischenergebnisse

Verwendet in
  • Anzeigen der Nachweisdetails im Ausdruckprotokoll
Teilen