181x
005736
12. September 2025

Anzeigen der Nachweisdetails im Ausdruckprotokoll

Ich möchte ein detailliertes Ausdruckprotokoll für meine Bemessung von Bauelementen erstellen, einschließlich einer Übersichtstabelle mit den Ausnutzungsgraden, einer erweiterten expliziten Bemessung mit den Nachweisformeln und den zugehörigen Ergebnissen, wie sie im Dialog „Nachweisdetails“ zu finden sind. Wie kann ich das tun?


Antwort:

Um den Dialog „Nachweisdetails“ aufzurufen, doppelklicken Sie auf eine der in der Tabelle aufgeführten Nachweise oder wählen Sie den Nachweis in der Tabelle mit der linken Maustaste aus und klicken Sie auf die entsprechende Schaltfläche „Nachweisdetails“ in der Symbolleiste der Tabelle.


Im Fenster „Nachweisdetails“ können Sie die Nachweisdetails in Textform mit den angezeigten Formeln ausdrucken, indem Sie auf die Druck-Schaltfläche klicken. Dieser Vorgang muss für jeden Nachweis, den Sie im Ausdruckprotokoll anzeigen möchten, separat durchgeführt werden.


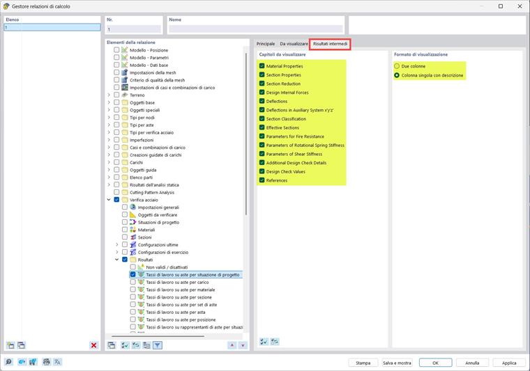
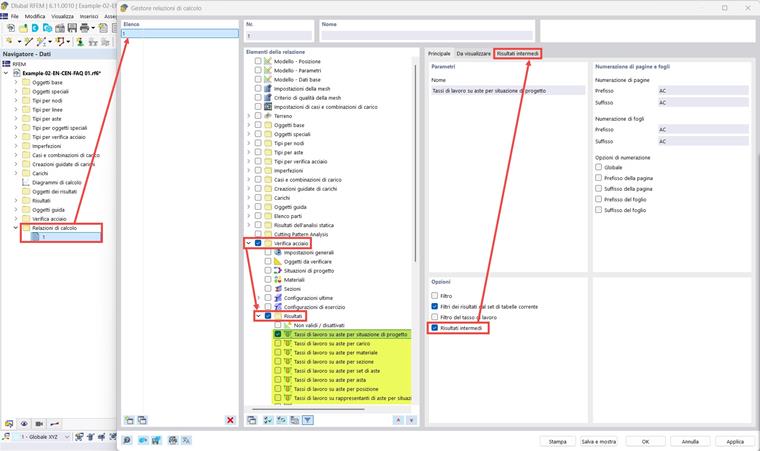
Um die Nachweisdetails mit allen gleichzeitig durchgeführten Nachweisen auszudrucken, können Sie die Option „Zwischenergebnisse“ im „Ausdruckprotokoll-Manager“ aktivieren. In diesem Fall werden die Nachweisdetails nicht im Textformat, sondern in einer Tabelle dargestellt, enthalten jedoch alle Informationen aus dem Fenster „Nachweisdetails“.



Die Bilder zeigen die Bemessungsergebnisse für Stahlstäbe, aber das gleiche Verfahren kann auch auf andere Bemessungs-Add-Ons angewendet werden.


Autor

Paride ist für Kundenschulungen, technischen Support und die fortlaufende Programmentwicklung für den italienischen Markt verantwortlich.



;