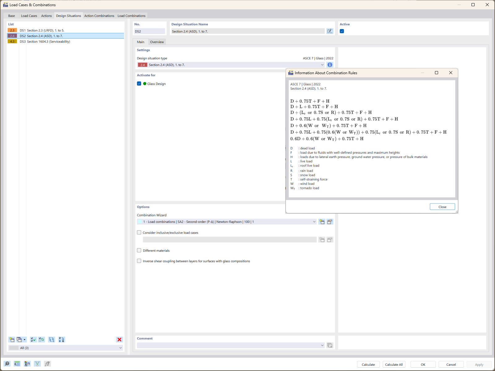
In RFEM 6 werden die Bemessungssituationen für Glasstrukturen entsprechend den Normen ASCE 7 und ASTM E1300-24 automatisch als Lastkombinationen veranschaulicht.
In RFEM 6 werden die Bemessungssituationen für Glasstrukturen entsprechend den Normen ASCE 7 und ASTM E1300-24 automatisch als Lastkombinationen veranschaulicht.
10. November 2025
060023
  • RFEM 6
  • Glasbau und Fassaden

Bemessungssituationen nach ASCE 7

In RFEM 6 werden die Bemessungssituationen für Glasstrukturen entsprechend den Normen ASCE 7 und ASTM E1300-24 automatisch als Lastkombinationen veranschaulicht.

RFEM 6 zeigt die Bemessungssituationen an, bei denen Lastkombinationen gemäß den ASCE-7-Standards automatisch generiert werden. Diese Kombinationen berücksichtigen wesentliche Lastdauerfaktoren für Glasstrukturen. Sie sind in die Berechnungen der Festigkeitsauslegung gemäß ASTM E1300-24 integriert und gewährleisten eine genaue Bewertung der Zugspannungsgrenzen.
  • Lastkombinationen
  • ASCE 7
  • ASTM E1300-24
  • Glasstrukturen
  • RFEM 6
  • Grenzwerte für Zugspannungen
Verwendet in
  • Glasbemessung mit ASTM E1300-24 in RFEM 6: Umfassender Leitfaden
Teilen