619x
001997
21. Oktober 2025

Glasbemessung mit ASTM E1300-24 in RFEM 6: Umfassender Leitfaden

Erfahren Sie, wie RFEM 6 die Norm ASTM E1300-24 für eine effiziente und normgerechte Bemessung von Glasscheiben integriert. Dieser umfassende Leitfaden behandelt die Materialauswahl, Lastanalyse und Nachweise und gewährleistet damit die Sicherheit und Leistungsfähigkeit von Glaskonstruktionen. Ideal für Ingenieure, die ihren Glasbemessungsprozess mit fortschrittlicher FEM-Software optimieren möchten.

In der Bautechnik erfordert die Planung mit Glas ein tiefgreifendes Verständnis seines Verhaltens unter verschiedenen Belastungsbedingungen. RFEM 6, die fortschrittliche Finite-Elemente-Analyseplattform von Dlubal Software, integriert leistungsstarke Bemessungsfunktionen, die Ingenieuren helfen, Glasscheiben effizient zu modellieren und zu analysieren und dabei die Einhaltung der neuesten Industriestandards sicherzustellen. Eine der wichtigsten in RFEM 6 unterstützten Normen ist ASTM E1300-24, die die Bemessung von Glas für Bauanwendungen regelt. Dieser Beitrag erläutert, wie ASTM E1300-24 in RFEM 6 integriert ist, und behandelt die Verwendung der Norm bei der Definition von Glasscheiben, der Aufbringung von Lasten und der Durchführung kritischer Nachweise sowohl für die Festigkeit als auch für die Gebrauchstauglichkeit.

Wichtigste Funktionen von RFEM 6 für die Glasbemessung

Das Add-On Glasbemessung in RFEM 6 ist ein spezialisiertes Tool, das direkt im Programm arbeitet und die Modellierung, Berechnung und Bemessung von Glasbauteilen erleichtert. Dieses Add-On vereinfacht die Definition von monolithischen und Verbundglasarten und bietet Flexibilität bei der Materialauswahl und Schichtkonfiguration. RFEM 6 stellt sicher, dass alle Aspekte der Bemessung, vom Strukturverhalten bis zur Einhaltung der Industriestandards, berücksichtigt werden.

Kernfunktionen:

  • Materialbibliothek: RFEM 6 bietet eine umfassende Bibliothek mit Glas- und Folienmaterialien sowie die Möglichkeit, benutzerdefinierte Materialien zu definieren, wodurch Genauigkeit und Flexibilität bei der Modellierung verschiedener Glasarten gewährleistet sind.
  • Modellierung von Schichtglas: Das Programm unterstützt die Bemessung von Verbundglas anhand der Laminattheorie und ermöglicht so präzise Steifigkeitsberechnungen für Verbundscheiben aus mehreren Materialien. Diese Theorie berücksichtigt die individuellen Eigenschaften jeder einzelnen Schicht und gewährleistet so genaue Steifigkeitsberechnungen für die gesamte Scheibe.
  • Optionen für Schubverbund: Mit RFEM 6 können Ingenieure das Verhalten von Schubverbund zwischen Verbundglasschichten definieren, je nach Projektanforderungen als ungekoppelt, gekoppelt oder starr.
  • Detaillierte Schichtergebnisse: Das Add-On Glasbemessung von RFEM 6 bietet eine detaillierte, schichtweise Analyse von Verbundglasplatten. Ingenieure können das strukturelle Verhalten jeder Schicht genauer untersuchen, um potenzielle Schwachstellen zu identifizieren und die Bemessung zu optimieren.
  • Neue Bemessungsnormen: Mit der Einführung des AME1300 2024-Nachweises bietet RFEM 6 einen detaillierteren und präziseren Ansatz zur Bewertung von Glasflächen, um sicherzustellen, dass diese höhere Sicherheits- und Leistungsstandards erfüllen.

Integration von ASTM E1300-24

Eine der herausragenden Funktionen von RFEM 6 ist die Integration von ASTM E1300-24, dem Industriestandard für die Bemessung von Glasscheiben. Diese Integration rationalisiert den Prozess und hilft Ingenieuren dabei, sicherzustellen, dass ihre Glasscheiben die in dieser Norm festgelegten Nachweiskriterien erfüllen. Die folgenden Nachweise aus ASTM E1300-24 sind direkt in RFEM 6 integriert:

  • ASCE 7 (Glas) - Lastkombinationen: RFEM 6 generiert automatisch Lastkombinationen, die Lasteinwirkungsdauer-Faktoren enthalten, die für die Festigkeitsbemessung von entscheidender Bedeutung sind. Dies entspricht den ASCE 7-Richtlinien und stellt sicher, dass alle möglichen Lastszenarien für Glaskonstruktionen genau berücksichtigt werden.
  • IBC Tabelle 1604.3 - Bemessungssituation (Gebrauchstauglichkeit): Der IBC-Code enthält spezifische Anforderungen an die Gebrauchstauglichkeit von Glaskonstruktionen. RFEM 6 integriert diese Richtlinien und bewertet die Durchbiegung, um sicherzustellen, dass die Glasscheibe die Gebrauchstauglichkeitsgrenzen einhält und unter typischen Lasten wie vorgesehen funktioniert.
  • Maximal zulässige Zugspannung (Tabellen X6.1 und X6.2): RFEM 6 berechnet die maximal zulässige Zugspannung für das Glas unter Berücksichtigung von Faktoren wie Glastyp, Lasteinwirkungsdauer und Bruchwahrscheinlichkeit (Pb). Dies erfolgt unter Bezugnahme auf die Tabellen X6.1 und X6.2 aus ASTM E1300-24, um sicherzustellen, dass das Glas unter den zu erwartenden Belastungsbedingungen keiner übermäßigen Spannung ausgesetzt ist.
  • Maximale Randspannung (zusätzlicher Nachweis, Tabelle X7.1): RFEM 6 enthält einen Randspannungsnachweis für bestimmte Bedingungen, wie z.B. eine Lasteinwirkungsdauer von 3 Sekunden und eine Bruchwahrscheinlichkeit (Pb) von weniger als 0,008. Dieser Nachweis stellt sicher, dass die Glasränder Einzellasten standhalten können. Die Art der Kantenbearbeitung (sauber geschnitten, gesäumt oder poliert) kann angegeben werden, was sich auf die zulässige Randspannung auswirkt. Dieser Nachweis ist nicht für teilvorgespanntes oder gehärtetes Glas mit sauber geschnittenen Kanten verfügbar.

Durch die Einbettung dieser kritischen Nachweise in RFEM 6 können Ingenieure sicherstellen, dass ihre Entwürfe vollständig mit ASTM E1300-24 konform sind, wodurch der Bemessungsprozess optimiert und die Zuverlässigkeit erhöht wird.

ASTM E1300-24 in RFEM 6: Praktische Überlegungen

Erstellung des Glasscheibenmodells

Bei der Erstellung eines Modells einer Glasscheibe in RFEM 6 spielt ASTM E1300-24 eine wichtige Rolle bei der Bestimmung der Annahmen und Kriterien, die während des Modellierungsprozesses verwendet werden:

  • Materialzuordnungen: Die Materialbibliothek von RFEM 6 enthält Materialien, die den Anforderungen der Norm ASTM E1300-24 entsprechen, sodass sichergestellt ist, dass die ausgewählten Glastypen die in der Norm festgelegten Festigkeitsgrenzen erfüllen.
  • Steifigkeitsberechnung: Bei Verbundglas berechnet das Programm anhand der Laminattheorie die Gesamtsteifigkeit der Scheibe unter Berücksichtigung jeder einzelnen Schicht. Die so ermittelten Steifigkeitseigenschaften, die in der weiteren Analyse verwendet werden, werden im Programm wie im Bild unten dargestellt angezeigt.

Lasten und Lastfälle

  • Lastfälle: RFEM 6 generiert automatisch Lasten und Lastkombinationen, die die erforderlichen Faktoren für die Lasteinwirkungsdauer für die Festigkeitsanalyse gemäß den Bestimmungen der ASCE 7 für Glaskonstruktionen enthalten. Dadurch wird sichergestellt, dass das Glas unter verschiedenen Lastbedingungen, einschließlich Wind-, Eigen- und Nutzlasten, bewertet wird.
  • Randspannungsüberlegungen: Wenn die Lastkombination eine Windlast oder eine Last mit einer Dauer von 3 Sekunden beinhaltet, führt RFEM 6 automatisch einen Randspannungsnachweis gemäß Tabelle X7.1 von ASTM E1300-24 durch.

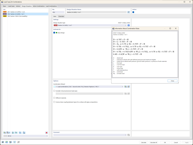
Bemessungssituationen und Lastkombinationen

Die Integration von ASTM E1300-24 zeigt sich am deutlichsten in den Lastkombinationen und Bemessungssituationen, die sowohl für Festigkeits- als auch für Gebrauchsfähigkeitsnachweise verwendet werden:

  • Festigkeitsbemessung: RFEM 6 generiert automatisch Lastkombinationen auf Basis der ASCE 7-Normen und berücksichtigt dabei die für Glaskonstruktionen wesentlichen Faktoren der Lasteinwirkungsdauer. Diese Kombinationen werden in die Festigkeitsberechnungen nach ASTM E1300-24 einbezogen, wodurch eine genaue Bewertung der Zugspannungsgrenzen gewährleistet ist.
  • Gebrauchstauglichkeitsbemessung: Die Gebrauchstauglichkeitsbemessungssituation in RFEM 6 verwendet die IBC-Tabelle 1604.3 zum Nachweis der Durchbiegungen, um sicherzustellen, dass diese die maximal zulässigen Grenzwerte für Glas gemäß den Richtlinien der ASTM E1300-24 nicht überschreiten.

Glasbemessungskonfigurationen: Integrierte ASTM E1300-24-Nachweise

Sobald das Modell, die Materialien und die Lasten definiert sind, besteht der nächste Schritt darin, die Konfigurationen der Glasbemessung zu überprüfen. RFEM 6 führt eine umfassende Berechnung durch, die die Nachweise gemäß ASTM E1300-24 integriert:

  • Festigkeit und Randspannung: RFEM 6 prüft, ob das Glas die Festigkeitsanforderungen erfüllt, indem es die maximal zulässige Zugspannung anhand der Tabellen X6.1 und X6.2 aus ASTM E1300-24 berechnet. Wenn die Lastkombination Windlast enthält, führt das Programm zusätzlich einen Randspannungsnachweis gemäß Tabelle X7.1 durch.
  • Gebrauchstauglichkeit: RFEM 6 bewertet die Durchbiegungsgrenzen anhand der IBC- und ASTM E1300-24-Richtlinien und stellt sicher, dass die Glasscheibe unter Gebrauchslasten wie erwartet funktioniert.

Analyse der Ergebnisse: Sicherstellung der Einhaltung von ASTM E1300-24

Nach Abschluss der Berechnungen präsentiert RFEM 6 Bemessungsergebnisse, die die Integration von ASTM E1300-24 widerspiegeln:

  • Ausnutzungen: Die Ergebnisse umfassen Ausnutzungen für Festigkeit und Gebrauchstauglichkeit, anhand derer Anwender beurteilen können, ob die Glasscheibe die in ASTM E1300-24 festgelegten Leistungsstandards erfüllt. Für alle Nachweise sind Details verfügbar, aus denen die umfassende Integration der Norm ersichtlich ist.
  • Spannungsverteilung: RFEM 6 bietet grafische Darstellungen von Zug- und Randspannungen, sodass Ingenieure visuell überprüfen können, ob die Spannungen innerhalb der in der Norm festgelegten zulässigen Grenzen liegen.

Fazit

Die Integration von ASTM E1300-24 in RFEM 6 gibt Ingenieuren ein leistungsstarkes Tool an die Hand, um Glasscheiben zu bemessen, die den Sicherheits-, Leistungs- und Konformitätsstandards entsprechen. Durch die Automatisierung wichtiger Nachweise, wie z.B. Zug- und Randspannungsbewertungen, vereinfacht RFEM 6 den Bemessungsprozess und stellt sicher, dass alle Aspekte der Glasbemessung – von der Materialauswahl über Lastkombinationen bis hin zu Gebrauchstauglichkeitsnachweisen – vollständig mit ASTM E1300-24 übereinstimmen. Diese Integration ermöglicht es Ingenieuren, zuverlässige, normkonforme Glaskonstruktionen zu erstellen und gleichzeitig die Effizienz und Genauigkeit der Bemessung zu verbessern.


Autor

Frau Kirova ist bei Dlubal zuständig für die Erstellung von technischen Fachbeiträgen und unterstützt unsere Anwender im Kundensupport.

Links


;