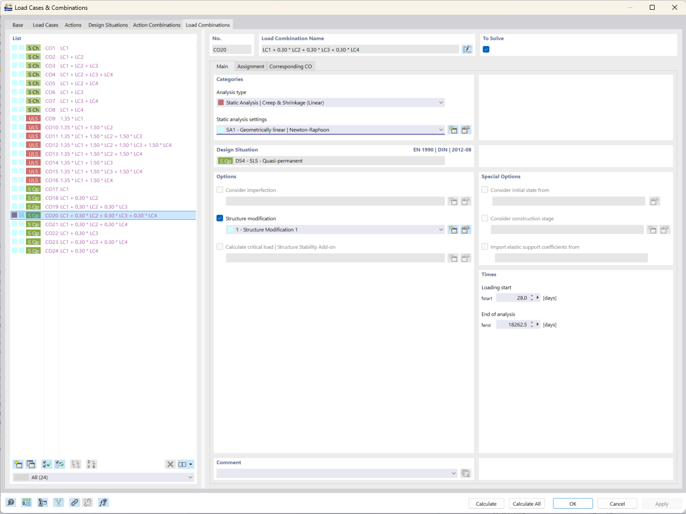
Screenshot mit den Einstellungsoptionen für die Analyseart „Kriechen und Schwinden“ in RFEM 6 zur statischen Berechnung.
Screenshot mit den Einstellungsoptionen für die Analyseart „Kriechen und Schwinden“ in RFEM 6 zur statischen Berechnung.
24. November 2025
060235
  • RFEM 6
  • Betonbemessung für RFEM 6
  • Stahlbetonbau

Analyse von Kriechen und Schwinden in RFEM 6

Screenshot mit den Einstellungsoptionen für die Analyseart „Kriechen und Schwinden“ in RFEM 6 zur statischen Berechnung.

Das Bild zeigt die Benutzeroberfläche von RFEM 6 mit Schwerpunkt auf der Analyseart „Kriechen und Schwinden“. Diese Funktion wird in der Tragwerksplanung verwendet, um zeitabhängige Effekte auf Betonkonstruktionen zu berücksichtigen. Die Analyseart ermöglicht es dem Benutzer, spezifische Parameter einzugeben, die sich auf das Materialverhalten im Laufe der Zeit beziehen. Dieses Tool hilft dabei, die Genauigkeit der Simulationsergebnisse für die Langzeit-Durchbiegungsanalyse zu verbessern.
  • Kriechanalyse
  • Schwindungsanalyse
  • RFEM 6
  • Statische Berechnung
Verwendet in
  • Add-On Betonbemessung in RFEM 6: Wichtigste Funktionen und Vorteile für die Tragwerksplanung
Teilen