Darstellung der Option zur Berücksichtigung des Kriechens in Lastkombinationen.
Darstellung der Option zur Berücksichtigung des Kriechens in Lastkombinationen.
23. Dezember 2025
060799
  • RFEM 6

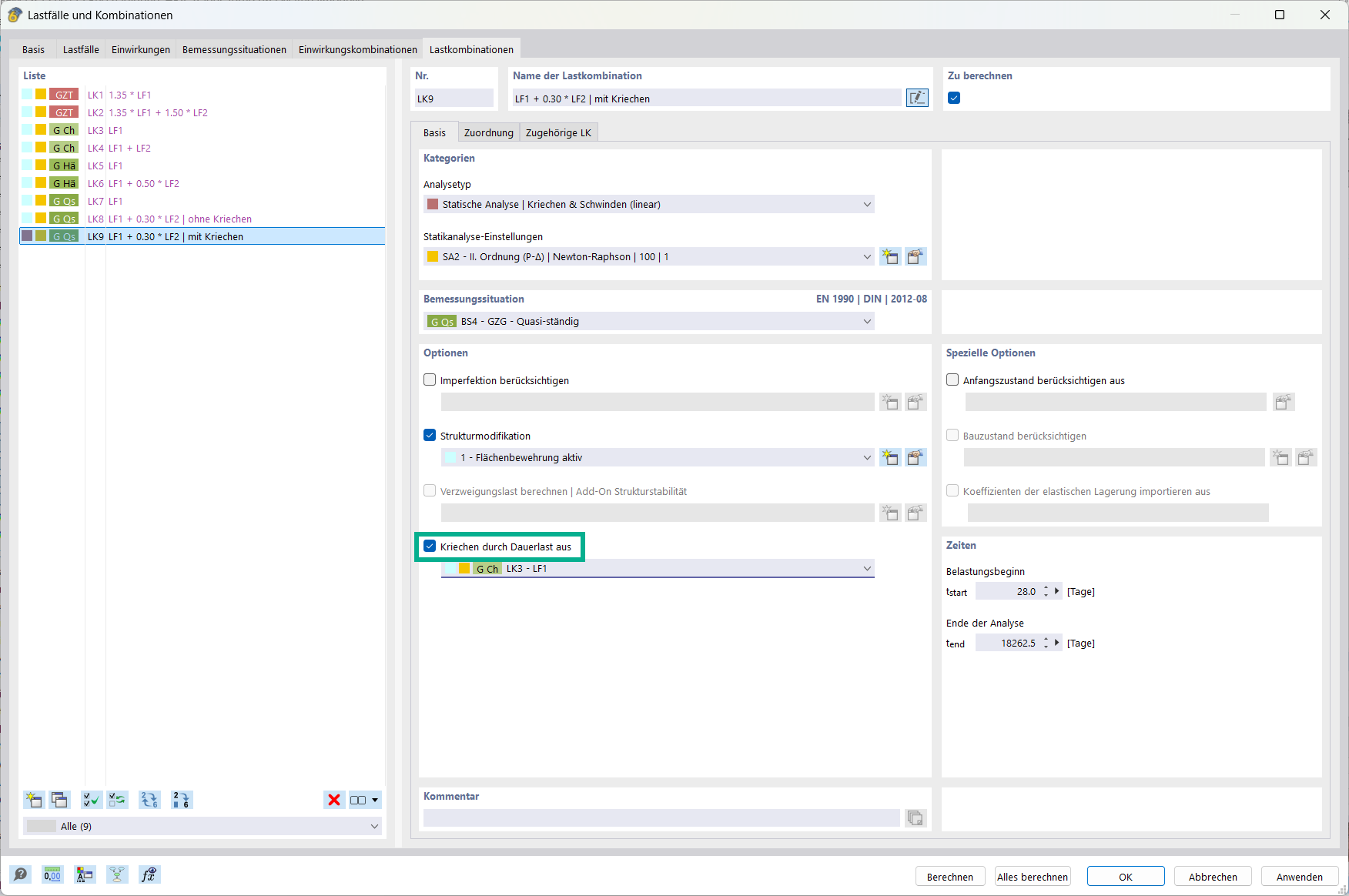
Option 'Kriechen durch Dauerlast aus' für Lastkombinationen

Darstellung der Option zur Berücksichtigung des Kriechens in Lastkombinationen.

Die Funktion "Kriechen durch Dauerlast aus" in der Betonbemessung ermöglicht die Anpassung des Kriechanteils gemäß des Dauerlastniveaus in Lastkombinationen. Diese Einstellung kann angesichts der langfristigen Belastungen in Konstruktionen entscheidend sein.
  • Betonbemessung
  • Kriechen
  • Lastkombinationen
  • Dauerlast
  • Bauwesen
Verwendet in
  • Betonbemessung | Option "Kriechen durch Dauerlast aus"
Teilen