227x
003127
23. Dezember 2025

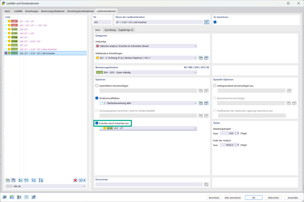
Betonbemessung | Option "Kriechen durch Dauerlast aus"

Im Add-On Betonbemessung haben Sie die Möglichkeit, bei Lastkombinationen das Kriechen zu berücksichtigen, sodass der Kriechanteil entsprechend dem Dauerlastniveau angesetzt wird.

Die Einstellung dafür wird für den Analysetyp 'Statische Analyse | Kriechen & Schwinden (linear)' unter 'Optionen' geboten. (Siehe Bild)



;