Flächenbewehrung im Betonbemessungs-Add-On mit Berechnungsdetails zur erforderlichen Bewehrung.
Flächenbewehrung im Betonbemessungs-Add-On mit Berechnungsdetails zur erforderlichen Bewehrung.
29. Dezember 2025
060808
  • RFEM 6

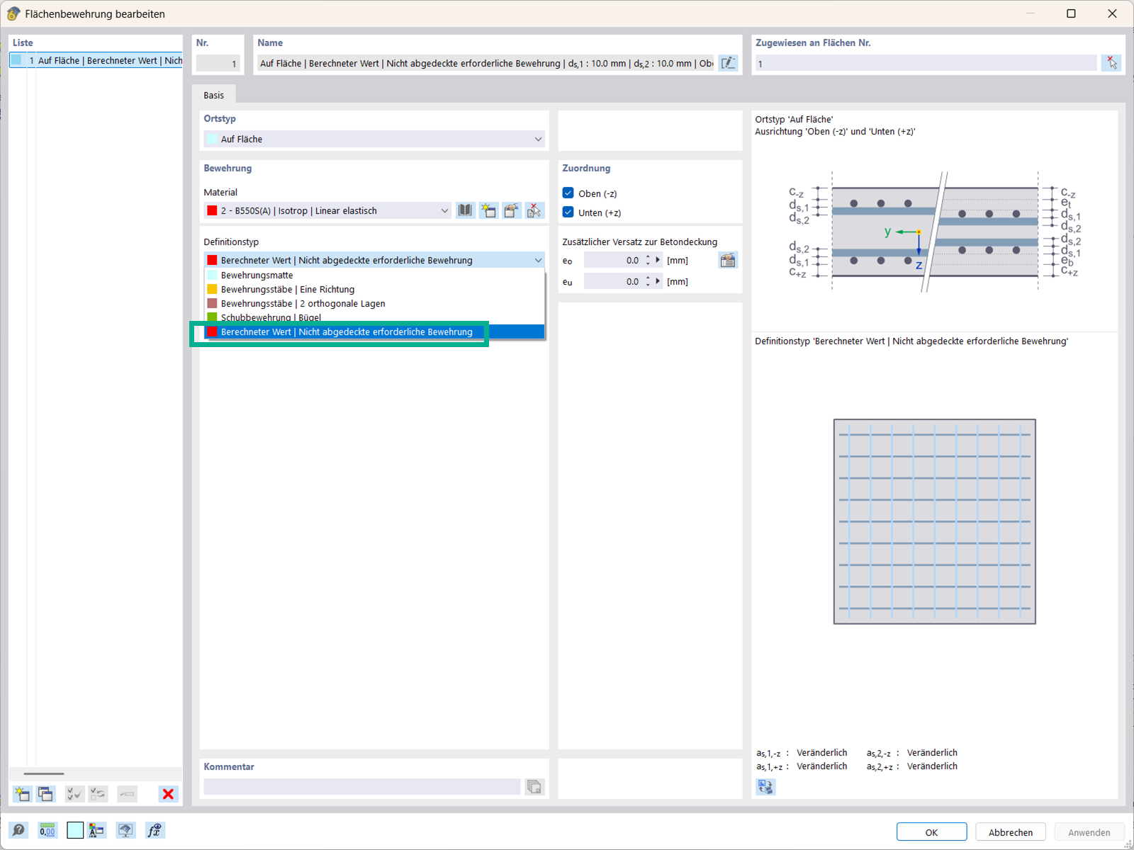
Definitionstyp für Flächenbewehrung 'Berechneter Wert | Nicht abgedeckte erforderliche Bewehrung'

Flächenbewehrung im Betonbemessungs-Add-On mit Berechnungsdetails zur erforderlichen Bewehrung.

Der Definitionstyp für Flächenbewehrung im Add-On Betonbemessung zeigt, wie die nicht abgedeckte erforderliche Bewehrung berechnet wird.
  • Flächenbewehrung
  • Betonbemessung
  • Berechneter Wert
  • Bewehrungsauslegung
  • Bauingenieurwesen
Verwendet in
  • Betonbemessung | Bewehrungsauslegung für Flächen
Teilen