271x
003128
29. Dezember 2025

Betonbemessung | Bewehrungsauslegung für Flächen

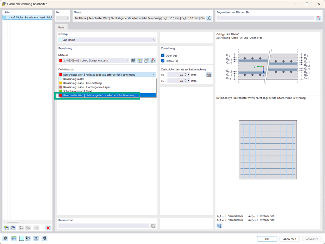
Im Add-On Betonbemessung können Sie bei der Bemessung von Flächen die Bewehrung auslegen lassen. Über den Bewehrungstyp 'Berechneter Wert | Nicht abgedeckte erforderliche Bewehrung' besteht die Möglichkeit, schnell eine vorhandene Bewehrung für die Flächenbemessung zu berechnen.

Die erforderliche Bewehrung wird aus der Tragfähigkeitsbemessung ermittelt und als anzusetzende Bewehrung für diesen Bewehrungstyp und dessen weitere Bemessung verwendet. Sie müssen lediglich den Stabdurchmesser vorgeben.



;